业务赋能利器之外卖特征档案

2017 年 3 月 2 日 美团技术团队

应用背景及现状


美团外卖业务自2013年9月启动至今已运营三年时间。截至2016年12月,美团点评整个外卖平台的日订单超过900万。从发展速度和体量上看,外卖业务仍处在迅猛发展的上升期。与早期飞速增长的状态相比,随着规模的不断扩大,业务的发展需要更健康、高效,这就对业务对象、业务环节的整体业务运营管理提出更高的要求。


特征档案平台向各业务提供了用户/商户筛选和档案管理服务,同时提供了数据查询、存储、生成、导出等数据管理功能,能够提高运营工作效率。当前用户特征档案平台覆盖全部的外卖用户,有特征标签近200个,商户特征档案平台覆盖全部的外卖商户,有特征标签400多个。


特征档案的用户希望通过平台及时获取到满足筛选条件的结果集,并保存固定的筛选逻辑,实现定制化筛选。抽象出来,主要有以下几个核心诉求:

  • 便捷的筛选方式。通过点击页面可视化的标签,进行便捷查询。

  • 即时自助查询。不同的使用者可随时执行各种各样的标签查询。

  • 查询结果全量获取。对满足查询条件的结果全集进行全量获取。


面对上面的需求,开发人员需要解决以下几个核心问题:

  • 将海量数据处理加工成标签,并实现完善的标签体系。

  • 使用合适的存储查询引擎实现即时查询海量数据。

  • 使用合适的存储查询引擎实现查询结果全量获取,并提供接口服务。


特征档案的标签生产,在外卖数据仓库中完成。针对主题加工出需要的标签,围绕用户以及商户建立完善的标签体系,支撑上层应用。我们使用了ES(Elastic Search)存储单天的特征数据,极大的改善了系统的查询性能,实现了即时查询海量数据。对于特征档案查询结果的存储与查询,我们可以借助于HBase的非结构化存储和强大的存储能力,将数据服务进行包装,提供统一的服务客户端进行数据交互,业务系统根据需求调用相应的服务,解耦与业务系统的逻辑。


目前特征档案平台主要提供以下服务:

  • 通过特征标签筛选目标用户/商户,提供任意标签组合逻辑的即时查询服务;

  • 将筛选条件保存成为档案,支持档案的保存、修改、删除等操作;

  • 通过档案生成当前满足条件的数据实例,支持实例的查看、导出、离线上传等操作;

  • 提供服务化接口,支持通过Thrift接口调用的方式查询用户/商户特征,或通过档案、实例获取用户/商户集合。


系统介绍


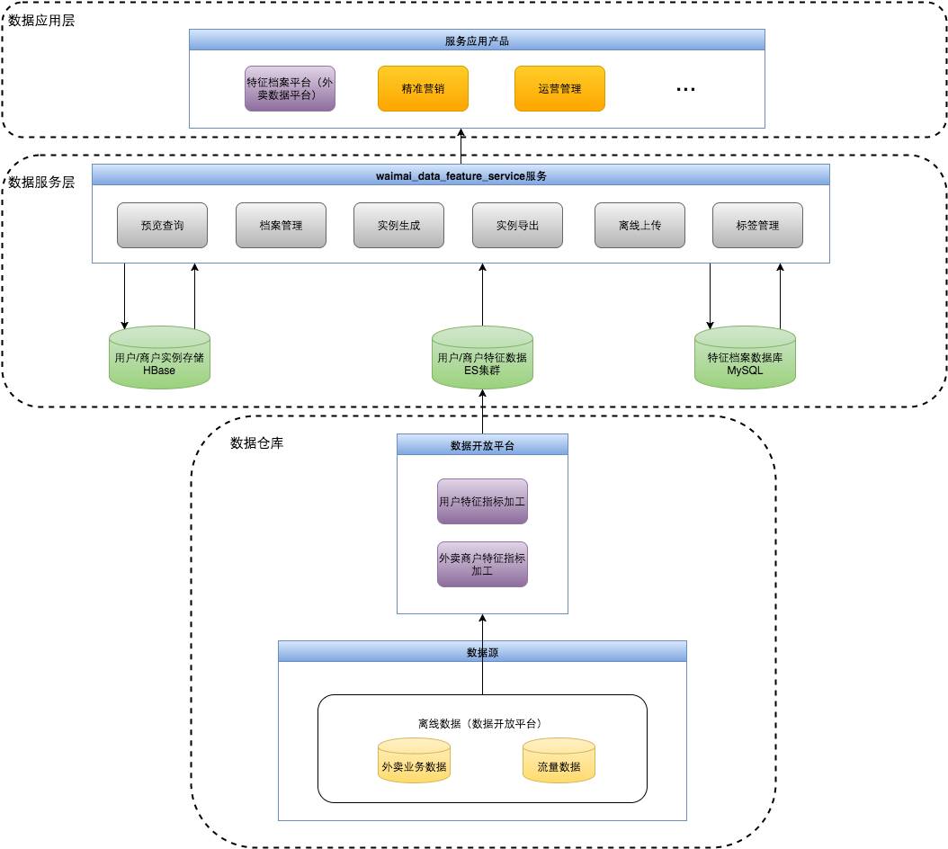
系统架构


特征档案服务的系统架构如下图所示。主要分为三个部分:数据加工层(数据仓库)、数据服务层(waimai_data_feature_service服务)、数据应用层。




在数据加工层中,特征档案的数据源主要为离线数据。离线数据源存储在Hive中,主要收集了外卖数据仓库中的用户、商户相关的业务数据、外卖流量数据。离线数据在数据开放平台进行加工处理,将标签结果数据写入线上ES集群中。在离线数据写入线上ES集群的过程中,进行了数据去重处理(唯一性检验),保证了线上筛选结果的唯一性。


在数据仓库之上,我们建立了数据服务层,并针对不同的应用选择了差异化的数据存储和查询引擎。数据服务层中,使用ES作为特征存储和查询引擎,使用HBase存储用户/商户实例(这里的实例是指为业务方通过特征档案服务勾选出筛选条件并生成的数据结果集)。使用了MySQL数据库存储特征档案平台相关的档案、实例、标签管理、平台操作日志等信息。


waimai_data_feature_service是数据服务层的核心,使用了公司提供的分布式服务通信框架及服务治理系统框架,对外提供Thrift接口。它提供的主要服务包括:特征筛选的预览查询,档案创建及管理,实例生成及管理,实例导出,离线上传实例,标签管理。


最上层是数据产品和应用,基于外卖数据平台的特征档案平台提供了可视化的功能,并针对不同的业务需求方提供不同的数据应用服务,主要分为两大类:

  • 精准营销:提供用户和商户的营销策略支持。

  • 运营管理:提供商户的管理支持。


服务架构


waimai_data_feature_service服务架构如下图所示,整体上分为六个部分:服务配置、MySQL服务、HBase服务、ES服务、AOP(Aspect Oriented Programming)、标签管理。




服务配置:服务使用了美团统一配置中心(MCC)实现了服务配置管理。


MySQL服务:为特征档案平台相关的档案、实例、标签管理、平台操作日志等信息提供存储和查询服务。


HBase服务:使用HBase实现实例的存储和查询。


ES服务:提供两种ES查询方式。FromToQuery即传统的分页查询,适合小数据量的浅分页查询,它的典型使用场景是特征档案平台中通过勾选某些筛选条件来预览数据结果(预览查询)。ScrollQuery即深分页查询,用于一次性查询大量的数据甚至是全部数据,它的典型使用场景是通过筛选条件获取到全部数据结果集(实例生成)。


AOP服务:提供了两种切面,日志上报和服务开关。日志上报即日志收集(埋点),适用于方法级别。服务开关实现了对不同服务的开关管理。


标签管理:标签管理模块将标签分成了多种类型,不同的类型实现了不同的标签管理方法(这里的标签管理方法是指标签实现页面展示逻辑的方法,标签的筛选逻辑转换成可供ES查询的过滤器方法,通过关联标签维表将标签的查询结果转换成适合的结果形式方法)。FeatureShow提供了特征档案平台中的特征标签展示服务,GenESFilter实现了将标签查询语言解析成ESFilter的功能,ParseQueryResult则实现了将ES查询结果解析成最终可展示的友好的结果形式。


特征标签


标签体系,标签的生产、存储与查询,是我们在系统开发过程中最核心的技术问题,也直接影响着整个特征档案平台的性能和用户体验。在本文前面提到的几个核心问题,就是我们需要解决的:

  • 海量数据处理加工成标签,并实现完善的标签体系;

  • 使用合适的存储查询引擎实现即时查询海量数据;

  • 使用合适的存储查询引擎实现查询结果全量获取,并提供接口服务。


标签体系


特征档案平台的标签体系如下图所示。标签分为两大类:商户特征标签和用户特征标签。每一大类标签中,我们又继续划分了维度。商户特征包含已合作外卖商户和未合作外卖商户两个维度。用户特征包含外卖用户和外卖设备两个维度。




在维度划分的基础上,继续按照标签的属性进行分组。商户特征属性包含:基本属性、经营能力等。用户特征属性包含:用户自然属性、用户交易属性等。在各个属性内部是具体的特征标签,特征标签是一个或多个具有相似业务含义的初级标签的聚合形式。初级标签是指在数据仓库中最先生产出来的细粒度的标签。标签的全部行为由标签管理方法决定,标签的行为包含:标签的展示样式(新增、更改、删除等)、标签的使用逻辑等。


标签体系为特征档案平台提供了可靠、稳定、规范的标签管理服务,通过标签体系我们可以规范数据开发流程、简化和统一标签的生产方式。我们使用ES搜索引擎来实现面向应用的标签数据存储,ES自身有很强大的实时搜索和分析性能。标签管理服务便于开发人员灵活的配置平台中的可用标签,未来可以支持定制化的标签管理,也可以结合其他服务深入分析挖掘特征档案平台的标签。


标签生产


特征档案标签的生产在外卖数据仓库中完成,标签生产数据流如下图所示。数据流主要包括三大部分,数据源、Hive数据仓库、数据应用。其中Hive仓库中又分为四个部分,ODS表群、基础表群(FACT表、DIM表、维度快照表)、集市层表群(AGGR表)、应用层表群(TOPIC表)。数据应用层分为两个部分,应用缓冲层和应用层。标签生产过程分六步:源数据获取(Extract)、ODS层表群向基础层表群转换(Transform)、基础层向集市层的数据汇总、集市层向主题层的数据集成、主题层向应用层的缓冲、最终形成应用数据。




数据源当前主要包含外卖各个业务线的业务库和外卖日志。我们将这一部分数据同步到Hive数据仓库中,形成ODS层表群(和源系统同构的表群)。从ODS层向基础层表群转换,得到我们的基础数据层,其中包含事实表、维度表、快照表。基础数据层中的表是我们生产标签数据的核心基础表,也是我们形成初级数据聚合表的直接数据源。基础数据层包含的数据例如订单事实、商户事实、行为事实等。


聚合层是我们形成初级数据聚合的地方,也是初级标签生成的地方。在聚合层,我们将初级标签划分成了不同的属性,依据标签属性分组,不同的分组对应不同的聚合表。


初级标签生成后,我们将初级标签集成到主题层。主题层是我们数据仓库产出的可面向应用的最终结果表群。


数据应用部分我们首先进行了一层缓冲,即主题层过度到最终线上应用数据的应用缓冲层。在这一层,我们将初级标签聚合成终极标签,存储结构选用了Hive的Map结构存储。这样的好处是将一个或多个具有相似业务含义的初级标签统一管理,并在标签体系中具有相同的标签行为。应用缓冲层仅存储了最新一天的数据。


最后的应用层,我们将缓冲好的数据写入线上的ES集群中,每天都会进行重建索引的流程。


标签存储与查询


我们在Hive中完成特征数据的加工与存储,整体特征档案系统几乎涵盖了外卖业务的所有指标。我们首先将指标按照主题归类,针对主题加工出需要的标签,然后建立层次准确清晰的数据底层模型,将不同主题的数据进行集成,围绕用户以及商家建立完善的标签体系,支撑上层应用。


在数据仓库之上的数据服务层,并针对不同的应用选择了差异化的数据存储和查询引擎。数据服务层中,我们决定使用ES作为特征存储和查询引擎,主要有以下理由:

  • ES整个系统设计和架构非常简洁,运维方案简单,也有专门的工具支持;

  • ES具有强大的实时搜索和分析性能,针对大规模数据提供了优秀的查询性能(秒级查询);

  • ES便捷的数据交互方式(Restful API)配合上完善的标签管理体系,使特征档案的标签扩展性很强(通过JSON格式可以灵活变更标签的存储逻辑)。


标签查询语言


特征档案平台支持的查询语言是在标签上定义的一阶谓词逻辑标签查询语言。传统意义上的标签通常仅具有“是否”逻辑,如:“成熟用户、北京市”。特征档案中的标签突破了传统意义上标签的定义,自身支持多种查询逻辑:大于、小于、是、否。在标签自身的查询逻辑基础上,标签与标签之间也支持与、或、非及组合逻辑。


举例来说,特征档案支持如下的查询语言:


“(物理城市名称:淮北)与((是否有营业执照:是)或(是否有餐饮许可证:是))与(交易额:大于80))”。


当前的标签查询语言,极大的丰富了标签之间的查询可能组合。以用户成熟度标签举例说明,包含三种传统标签:初级用户、成长用户、成熟用户。特征档案平台支持对这三种传统标签进行直接筛选查询,也支持通过对历史订单数的范围自定义完成用户成熟度标签的自定义筛选查询。


总结与展望


特征档案平台主要的使用场景是营销、运营管理等领域。随着美团外卖业务的发展,特征档案平台持续的遇到新的问题和挑战。总结开发经验,我们归纳出以下数据系统设计的要点:

  • 数据仓库
    特征档案系统涵盖的指标范围广,为了整合系列指标,我们首先将指标按照主题归类,针对主题加工出需要的标签,然后建立层次化的数据底层模型,将不同主题的数据进行集成,围绕用户以及商家建立标签体系,支撑上层应用。

  • 数据存储
    针对不同场景,需要合理地选择存储组件。对于特征档案实例的存储,由于数据量巨大,同时需要通过追溯历史来进行营销效果分析等深入的数据分析工作,我们借助于HBase的非结构化存储和强大的存储能力。对于特征档案的生成和查询,我们使用ES来存储,借助于ES的索引机制,我们可以快速的查询和提取符合条件的用户或者商户。对于系统的管理以及效果报表的展示数据等结构化的数据,我们选择了结构化的MySQL。

  • 数据服务
    在数据服务上,借助于分层和SOA的思想,我们针对不同的存储来源提供不同的服务组件,实现数据查询和数据提取。同时,我们将数据服务进行包装,提供统一的服务客户端进行数据交互,业务系统根据需求调用相应的服务,解耦与业务系统的逻辑。


未来,外卖特征档案平台将持续为外卖运营系统提供数据支持,将从以下几个方面进行优化:

  • 接入第三方标签
    未来应用将依托于公司内外部数据,获取更加准确的特征标签。

  • 支持个性化的定制标签使用
    当前系统的标签还仅仅局限于事先预计算的用户特征,未来将支持用户自定义标签,然后从数据集中筛选出用户,更加灵活、自由的提取满足特征的群体。

  • 数据挖掘
    未来将会对常用的特征档案进行深入挖掘,分析该群体的行为特征,更加准确定位,满足用户需求。


作者简介


马骧,美团外卖数据组,2015年加入美团,从事大数据应用开发。2016年起负责外卖特征档案平台,目前负责外卖流量数据分析和用户行为路径分析。


热门文章

大前端

Android 热更新方案Robust

RestQL:现代化的 API 开发方式

基于 KIF 的 iOS UI自动化测试和持续集成

基于 Appium 的 Android UI 自动化


大后端

常见性能优化策略的总结

美团外卖订单中心的演进

CRM系统新思维

深度剖析开源分布式监控CAT

消息队列设计精要

大众点评订单系统分库分表实践

Java NIO浅析

Java 8 之重新认识 HashMap

高性能队列——Disruptor

分布式系统互斥性与幂等性问题的分析与解决

Spark Streaming + Elasticsearch构建App异常监控平台

Java Hotspot G1 GC的一些关键技术

分布式队列编程——系列篇



沙龙干货

移动App兼容性测试工具Spider

分布式会话跟踪系统的架构设计与实践

美团数据库运维自动化系统构建之路

大促活动前团购系统流量预算和容量评估

美团点评的Atlas实践

RDS平台介绍



美团点评

技术团队

http://tech.meituan.com

长按二维码关注我们


查看文章原网址可点击“阅读原文”。

更多技术博客:美团点评技术博客


PS:正文中标绿的名词均为参考链接,可点击查询。

登录查看更多
1

相关内容

这是个辛苦活。
【德勤】中国人工智能产业白皮书,68页pdf
专知会员服务
309+阅读 · 2019年12月23日
【大数据白皮书 2019】中国信息通信研究院
专知会员服务
138+阅读 · 2019年12月12日
【论文推荐】文本分析应用的NLP特征推荐
专知会员服务
34+阅读 · 2019年12月8日
【LinkedIn报告】深度自然语言处理的搜索系统,211页pdf
专知会员服务
109+阅读 · 2019年6月21日
关系图谱在贝壳找房风控体系的应用与实践
DataFunTalk
50+阅读 · 2020年2月12日
工行基于MySQL构建分布式架构的转型之路
炼数成金订阅号
15+阅读 · 2019年5月16日
一张图理清电商后台产品模块,90%的电商类产品后台都适用
人人都是产品经理
8+阅读 · 2018年12月9日
2017全球大数据产业八领域典型公司盘点分析
人工智能学家
3+阅读 · 2017年12月6日
【智能商务】海量商品查找利器—苏宁搜索系统
产业智能官
5+阅读 · 2017年12月1日
图像算法在电商大促中的应用浅析
AI前线
4+阅读 · 2017年11月14日
【大数据】如何用大数据构建精准用户画像?
产业智能官
12+阅读 · 2017年9月21日
Arxiv
6+阅读 · 2018年5月18日
VIP会员
相关VIP内容
【德勤】中国人工智能产业白皮书,68页pdf
专知会员服务
309+阅读 · 2019年12月23日
【大数据白皮书 2019】中国信息通信研究院
专知会员服务
138+阅读 · 2019年12月12日
【论文推荐】文本分析应用的NLP特征推荐
专知会员服务
34+阅读 · 2019年12月8日
【LinkedIn报告】深度自然语言处理的搜索系统,211页pdf
专知会员服务
109+阅读 · 2019年6月21日
相关资讯
关系图谱在贝壳找房风控体系的应用与实践
DataFunTalk
50+阅读 · 2020年2月12日
工行基于MySQL构建分布式架构的转型之路
炼数成金订阅号
15+阅读 · 2019年5月16日
一张图理清电商后台产品模块,90%的电商类产品后台都适用
人人都是产品经理
8+阅读 · 2018年12月9日
2017全球大数据产业八领域典型公司盘点分析
人工智能学家
3+阅读 · 2017年12月6日
【智能商务】海量商品查找利器—苏宁搜索系统
产业智能官
5+阅读 · 2017年12月1日
图像算法在电商大促中的应用浅析
AI前线
4+阅读 · 2017年11月14日
【大数据】如何用大数据构建精准用户画像?
产业智能官
12+阅读 · 2017年9月21日
Top
微信扫码咨询专知VIP会员