哟,2020 年了,用 Vue 做一个自己的小程序吧!| 原力计划

2020 年 5 月 11 日 CSDN

作者 | End_less_,责编 | 夕颜
来源 | CSDN博客
头图 | CSDN 下载自视觉中国
出品 | CSDN(ID:CSDNnews)

前言


今天,我们来学习一下如何使用vue进行微信小程序的搭建,感受一下使用Vue做小程序的魔力。


生命周期


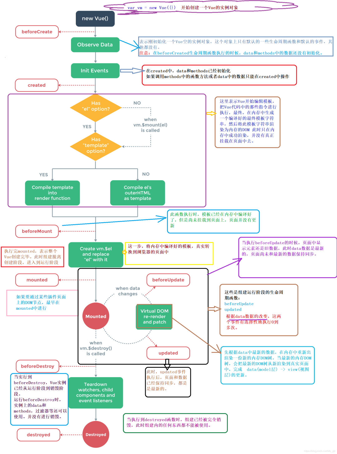
1. Vue的生命周期


什么是Vue生命周期?简单来说,Vue 实例从创建到销毁的过程,就是生命周期。从开始创建、初始化数据、编译模板、挂载Dom→渲染、更新→渲染、销毁等一系列过程,称之为 Vue 的生命周期。Vue生命周期的作用,在于它的生命周期中有多个事件钩子,让我们在控制整个Vue实例的过程时更容易形成好的逻辑。

2. 微信小程序页面生命周期


3. uni-app生命周期


    1. 应用生命周期


当使用uni-app进行项目的创建的时候,会在入口文件App.vue中自动生成应用生命周期的大致结构:


    2. 页面生命周期

具体内容可看官网文档 :uni-app 生命周期(https://uniapp.dcloud.io/frame?id=%E7%94%9F%E5%91%BD%E5%91%A8%E6%9C%9F)


项目搭建


项目使用的编辑器:VSCode,微信开发者工具,node环境,vue环境…


1. 创建项目


使用命令行:

vue create -p dcloudio/uni-preset-vue projectName


其中 projectName是项目名称,可自定义。

由于使用的是scss样式,需要安装sass-loader插件

命令行:npm i sass-loader node-sass,如果一直下载不成功,建议使用淘宝镜像。


2. 在微信小程序开发工具导入项目


首先使用命令行:npm run dev:mp-weixin,运行项目

3. 使用VSCode进行项目编写


当第二步完成之后,将项目文件夹在VSCode中打开,即可进行项目的编写。


项目结构



关于Vue知识,你需要了解哪些?


具体可看博客 --> Vue Knowledge(https://blog.csdn.net/Ms_yjk/article/details/104748084)


关于此项目微信小程序开发,你必须知道的知识


1. 如何将数据挂载在全局?


    1.使用Vue原型进行数据挂载

例如:


Vue.prototype.testData = "test"//输出onLoad(){console.log(this.testData)  //"test"}


    2.getApp().globalData


var app = getApp();console.log(app.globalData.helloFromApp); // 调用全局变量app.test(); // 调用全局方法

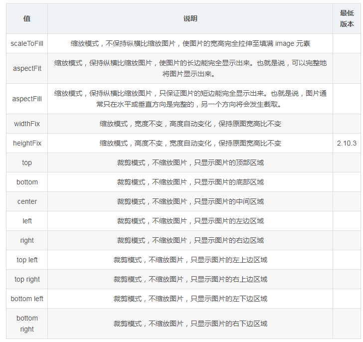
2. image中的mode属性


在实现微信小程序时,肯定会处理图片的一些事件,缩略图,原图,显示样式等等都是需要考虑的。

3. 如何模拟触屏事件?


大致思路:


  1. 给容器绑定两个触屏事件 touchstart 和 touchend

  2. 用户按下屏幕事件

    a. 记录用户按下屏幕的时间 Date.now() 时间戳 返回 1970 -1-1 到现在的毫秒数

    b. 记录用户按下屏幕的坐标 x 和 y

  3. 用户离开屏幕事件

    1. 记录用户离开屏幕的时间 Date.noew()

    2. 记录用户离开屏幕的坐标 x 和 y

    3. 根据两个时间 运算 判断 用户按下屏幕时长是否合法

    4. 根据两对坐标 判断距离是否合法 判断 滑动的方向


4. 微信小程序轮播图如何实现?


一些基础知识:

1. 自动轮播 autoplay

2. 指示器 indicator-dots

3. 衔接轮播 circular

4. swiper标签 默认的高度是150px

5. image标签默认的宽度320px => 基本样式中重置了100%

默认的高度240px

6. 要计算图片的宽度和高度的比例 图片的宽度/高度

7. 把图片的比例也写到swiper标签样式中去

8. swiper-item 默认宽高是继承父元素的100%

更多相关知识可以在官方文档中进行查看 scroll-view 微信开放文档


5. 如何在微信小程序中实现Promise请求?


众所周知,在微信小程序中,其原生语言是不支持promise请求的。同时,uni-app的请求不能够方便的添加 “请求中” 效果,并且其返回值是一个数组。


封装思路


1.基于原生的promise进行封装

创建request.js文件:


//ES6export default (params) => {

// 加载中 uni.showLoading({ title: "Loading..." })

return new Promise((resolve, reject) => { wx.request({ ...params, success (res) { resolve(res.data); }, fail (err) { reject(err) }, complete () { uni.hideLoading() } }) })}


2.将其挂载在Vue的原型上


3.通过this.request的方式进行请求


每次进行获取页面数据请求中,直接使用this.request进行请求数据,例如:


6. 如何下载文件到本地?


1.函数介绍


    1. uni.downloadFile(OBJECT)


下载文件资源到本地,客户端直接发起一个 HTTP GET 请求,返回文件的本地临时路径。


在各个小程序平台运行时,网络相关的 API 在使用前需要配置域名白名单。


OBJECT 参数说明

注:文件的临时路径,在应用本次启动期间可以正常使用,如需持久保存,需在主动调用uni.saveFile,才能在应用下次启动时访问得到。


success 返回参数说明


注意:网络请求的超时时间可以统一在 manifest.json 中配置 networkTimeout。


    2. uni.saveImageToPhotosAlbum(OBJECT)


保存图片到系统相册。


平台差异说明


OBJECT 参数说明


success 返回参数说明


注意

  1. 可以通过用户授权API来判断用户是否给应用授予相册的访问权限https://uniapp.dcloud.io/api/other/authorize

  2. H5没有API可触发保存到相册行为,下载图片时浏览器会询问图片存放地址。

具体的一些属性和方法可阅读官方文档 uni-app


2.如何实现?


项目实现中,本人遇到的bug和一些注意问题


页面不显示


查看pages.json是否添加了相关的页面以及配置。


关于flex布局,图片显示的问题


论坛发布过这个问题:uni-app创建微信小程序 flex布局问题(https://bbs.csdn.net/topics/396522643)


moment.js 中英文转换


报错信息:


但是在node_modules中可以找到文件:


解决方法

1. 

import moment from 'moment'moment.locale('zh-cn')

2. 


import moment from 'moment'import 'moment/locale/zh-cn'

3. 


moment.locale('zh-cn', {      months: '一月_二月_三月_四月_五月_六月_七月_八月_九月_十月_十一月_十二月'.split('_'),      monthsShort: '1月_2月_3月_4月_5月_6月_7月_8月_9月_10月_11月_12月'.split('_'),      weekdays: '星期日_星期一_星期二_星期三_星期四_星期五_星期六'.split('_'),      weekdaysShort: '周日_周一_周二_周三_周四_周五_周六'.split('_'),      weekdaysMin: '日_一_二_三_四_五_六'.split('_'),      longDateFormat: {        LT: 'Ah点mm分',        LTS: 'Ah点m分s秒',        L: 'YYYY-MM-DD',        LL: 'YYYY年MMMD日',        LLL: 'YYYY年MMMD日Ah点mm分',        LLLL: 'YYYY年MMMD日ddddAh点mm分',        l: 'YYYY-MM-DD',        ll: 'YYYY年MMMD日',        lll: 'YYYY年MMMD日Ah点mm分',        llll: 'YYYY年MMMD日ddddAh点mm分'      },      meridiemParse: /凌晨|早上|上午|中午|下午|晚上/,      meridiemHour: function (h, meridiem) {        let hour = h;        if (hour === 12) {          hour = 0;        }        if (meridiem === '凌晨' || meridiem === '早上' ||          meridiem === '上午') {          return hour;        } else if (meridiem === '下午' || meridiem === '晚上') {          return hour + 12;        } else {          // '中午'          return hour >= 11 ? hour : hour + 12;        }      },      meridiem: function (hour, minute, isLower) {        const hm = hour * 100 + minute;        if (hm < 600) {          return '凌晨';        } else if (hm < 900) {          return '早上';        } else if (hm < 1130) {          return '上午';        } else if (hm < 1230) {          return '中午';        } else if (hm < 1800) {          return '下午';        } else {          return '晚上';        }      },      calendar: {        sameDay: function () {          return this.minutes() === 0 ? '[今天]Ah[点整]' : '[今天]LT';        },        nextDay: function () {          return this.minutes() === 0 ? '[明天]Ah[点整]' : '[明天]LT';        },        lastDay: function () {          return this.minutes() === 0 ? '[昨天]Ah[点整]' : '[昨天]LT';        },        nextWeek: function () {          let startOfWeek, prefix;          startOfWeek = moment().startOf('week');          prefix = this.diff(startOfWeek, 'days') >= 7 ? '[下]' : '[本]';          return this.minutes() === 0 ? prefix + 'dddAh点整' : prefix + 'dddAh点mm';        },        lastWeek: function () {          let startOfWeek, prefix;          startOfWeek = moment().startOf('week');          prefix = this.unix() < startOfWeek.unix() ? '[上]' : '[本]';          return this.minutes() === 0 ? prefix + 'dddAh点整' : prefix + 'dddAh点mm';        },        sameElse: 'LL'      },      ordinalParse: /\d{1,2}(日|月|周)/,      ordinal: function (number, period) {        switch (period) {          case 'd':          case 'D':          case 'DDD':            return number + '日';          case 'M':            return number + '月';          case 'w':          case 'W':            return number + '周';          default:            return number;        }      },      relativeTime: {        future: '%s内',        past: '%s前',        s: '几秒',        m: '1 分钟',        mm: '%d 分钟',        h: '1 小时',        hh: '%d 小时',        d: '1 天',        dd: '%d 天',        M: '1 个月',        MM: '%d 个月',        y: '1 年',        yy: '%d 年'      },      week: {        // GB/T 7408-1994《数据元和交换格式·信息交换·日期和时间表示法》与ISO 8601:1988等效        dow: 1, // Monday is the first day of the week.        doy: 4  // The week that contains Jan 4th is the first week of the year.      }    });

4. 更新moment.js版本


npm add moment@2.24.0

亲测第三种,第四种方法有效。


总结


使用vue进行微信小程序的编写,写法也类似Vue框架开发Web网页一样,使用组件,mpvue会自动转化成源生代码适应于小程序。


优点:组件化,易于维护,可以重复使用,节省开发成本。


数据绑定,事件处理,Scoped局部样式,使用HTML标签构建页面。


这样最大化的保持和网页应用开发一致,减少了前端人员切换到小程序的学习理解成本,也为原先使用Vue开发的网页应用移植到小程序平台提供了降低迁移成本的可能。


数据方面更新更为简易,不需要使用原生的SetData方法。还有WebPack自动构建,熟悉Vue的人易于上手。


优化了很多小程序的不足点(不能使用npm,不能使用css预处理器,原生是callback语法等等)


缺点:slot问题


原文链接:

https://blog.csdn.net/ms_yjk/article/details/105921002


更多精彩推荐

一文浓缩 60 年,程序员不可不知的开源秘史!

CSDN总部落户长沙,共建中国开发者产业中心城市!

☞AI 修复 100 年前晚清影像喜提热搜,有穿越内味儿了!

CycleGan人脸转为漫画脸,牛掰的知识又增加了!| 附代码

触发死锁怎么办?MySQL 的死锁系列:锁的类型以及加锁原理了解一下!

带血的战士| 吴忌寒传

你点的每个“在看”,我都认真当成了喜欢
登录查看更多
0

相关内容

Best of 2016:VUE 获评 App Store 2016 年十佳应用。 被全球超过 120 个国家和地区 App Store 首页推荐,获得中国区 App Store 7 月最佳新应用称号。
【2020新书】实战R语言4,323页pdf
专知会员服务
102+阅读 · 2020年7月1日
FPGA加速系统开发工具设计:综述与实践
专知会员服务
69+阅读 · 2020年6月24日
干净的数据:数据清洗入门与实践,204页pdf
专知会员服务
164+阅读 · 2020年5月14日
【新书】Java企业微服务,Enterprise Java Microservices,272页pdf
【干货】大数据入门指南:Hadoop、Hive、Spark、 Storm等
专知会员服务
98+阅读 · 2019年12月4日
【新书】Python编程基础,669页pdf
专知会员服务
197+阅读 · 2019年10月10日
已删除
将门创投
4+阅读 · 2020年1月6日
用 Python 开发 Excel 宏脚本的神器
私募工场
26+阅读 · 2019年9月8日
微信小程序支持webP的WebAssembly方案
前端之巅
19+阅读 · 2019年8月14日
用Now轻松部署无服务器Node应用程序
前端之巅
16+阅读 · 2019年6月19日
如何编写完美的 Python 命令行程序?
CSDN
5+阅读 · 2019年1月19日
如何用GitLab本地私有化部署代码库?
Python程序员
9+阅读 · 2018年12月29日
推荐一些适合小白练手的Python项目
数据挖掘入门与实战
6+阅读 · 2018年5月17日
无需一行代码就能搞定机器学习的开源神器
人工智能头条
6+阅读 · 2017年11月7日
Arxiv
6+阅读 · 2020年2月15日
Arxiv
9+阅读 · 2019年4月19日
Knowledge Based Machine Reading Comprehension
Arxiv
4+阅读 · 2018年9月12日
Arxiv
6+阅读 · 2018年4月24日
VIP会员
相关VIP内容
相关资讯
已删除
将门创投
4+阅读 · 2020年1月6日
用 Python 开发 Excel 宏脚本的神器
私募工场
26+阅读 · 2019年9月8日
微信小程序支持webP的WebAssembly方案
前端之巅
19+阅读 · 2019年8月14日
用Now轻松部署无服务器Node应用程序
前端之巅
16+阅读 · 2019年6月19日
如何编写完美的 Python 命令行程序?
CSDN
5+阅读 · 2019年1月19日
如何用GitLab本地私有化部署代码库?
Python程序员
9+阅读 · 2018年12月29日
推荐一些适合小白练手的Python项目
数据挖掘入门与实战
6+阅读 · 2018年5月17日
无需一行代码就能搞定机器学习的开源神器
人工智能头条
6+阅读 · 2017年11月7日
Top
微信扫码咨询专知VIP会员