TikTok(抖音国际版)逆向,全球的小姐姐们,我来啦!

2018 年 12 月 29 日 CocoaChina


开源地址

首先抛出GitHub地址吧~多多支持指点,谢谢。

AYTikTokPod


简述

iOS逆向工程指的是软件层面上进行逆向分析的过程。


在一般的软件开发流程中,都是过程导向结果。在逆向中,你首先拿到的是结果,然后是去分析实现这个结果的过程。理清过程之后,才开始进行逆向的代码编写,在整个流程中,分析过程的占比是90%,代码书写的过程只占10%。所以本篇更多的讲的是一个思路,代码其实很日常


前期准备


frida-ios-dump

用于脱壳,脱壳是逆向的第一步。直接AppStore上下载的应用都有带壳,导致我们无法对他进行任何操作。脱壳的ipa文件,也可以直接去一些越狱商店下载,但是可能版本上比较旧。

如果有一台已越狱的机器,按照frida-ios-dump的wiki来操作很简单。


Hopper Disassembler

Hopper Disassembler是Mac上的一款二进制反汇编器,基本上满足了工作上的反汇编的需要,包括伪代码以及控制流图(Control Flow Graph),支持ARM指令集并针对Objective-C的做了优化。


class-dump

class-dump是一款可以导出头文件的命令行工具,改程序用于检查Objective-C运行时信息存储在Mach-O文件,它生成类的声明,类别和协议。


MonkeyDev

MonkeyDev的前身是iOSOpenDev,在iOSOpenDev的基础上增加CaptainHook Tweak、Logos Tweak、Command-line Tool。


MonkeyDev为我们做的事情:

  1. 创建dylib,通过hook修改类的属性或方法

  2. 将dylib注入到App中

  3. 重签名ipa文件


静态分析

前期准备

拿到TikTok的脱壳ipa文件


由于自己的6s痛失越狱环境,于是脱壳这一步,是拜托了我的好哥们完成的。

只要有越狱手机,砸壳并不复杂,按照网上的教程步骤来就行。


class-dump导出头文件

通过命令

class-dump -H XXX.app -o /DumpHeaderClass


  • -H后跟的是脱壳后的app文件路径

  • -o是头文件输出的文件夹路径


如图所示为class-dump之后的项目中所有头文件,单从这里,我们就能看出,TikTok项目中,使用的几个第三方库:AFNetWorking、YYKit、FaceBook的SDK。


tips: 快速搜索对应的头文件或方法,可以新建个工程,将头文件文件夹拖入项目中。有什么工具能比Xcode检索更方便检索代码呢?


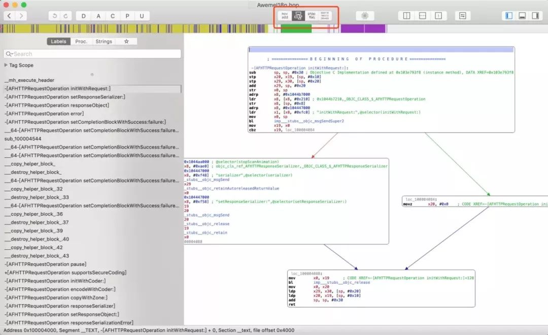
Hopper静态分析


直接将脱壳后的二进制可执行文件拖入Hopper,等待一段时间后,Hopper会完成反编译。


左边的展示的是对应的类和方法列表,通过搜索框可以快速定位到方法。

红色框框起来的是模式切换:分别是汇编模式、控制流图模式、伪代码模式、十六进制模式

通常我们用的最多的就是控制流图和伪代码。


Reveal查看界面


MonkeyDev会为我们自动注入RevealService.framework。RevealService.framework需要和对应版本Reveal使用。否则请更新替换注入的RevealService.framework。


Reveal能让我们快速定位到我们需要的控制器或视图。

如图,首页的ViewController就是AWEFeedTableViewController。


问题&处理问题


Question1


Q1:发现从其他区的AppStore下载的TikTok打开后什么都没有?

T1:初步怀疑是网络问题。

A1:全局代理之后打开还是一片漆黑,基本排除是网络的问题导致的。


Question2


Q2:如果不是网络问题,那问题会不会出现在请求参数上?

T2:使用Charles抓包看看

A2:刷新feed,拿到url

/aweme/v1/feed/?version_code=4.3.0&language=zh&pass-region=1&app_name=trill&vid=B196D171-B020-453E-A19C-9AAD845151BE&app_version=4.3.0&carrier_region=CN&is_my_cn=1&channel=App%20Store&mcc_mnc=46001&device_id=6631689375623284225&tz_offset=28800&account_region=&sys_region=CN&aid=1180&screen_width=750&openudid=63ceee2a26c0fd4501ebcf1f47a2311c5551f6e0&os_api=18&ac=WIFI&os_version=12.0&app_language=en&tz_name=Asia/Shanghai&device_platform=iphone&build_number=43004&device_type=iPhone8,1&iid=6635504889546049282&idfa=BFBB2BCA-9743-451B-95CC-F01292FC02F6&ad_user_agent=Mozilla%2F5.0%20%28iPhone%3B%20CPU%20iPhone%20OS%2012_0%20like%20Mac%20OS%20X%29%20AppleWebKit%2F605.1.15%20%28KHTML%2C%20like%20Gecko%29%20Mobile%2F16A366&count=6&feed_style=0&filter_warn=0&max_cursor=0&min_cursor=0&pull_type=1&type=0&volume=0.25&mas=01050af0364af36a45501b82b389f379ef3f8bda89739cc55924e8&as=a1157001fc8b2c2ce65057&ts=1544948924


其中有几个字段引起了怀疑:


分析:


  1. is_my_cn字面意思,是否是中国,很可能通过标记来判断是否是国内用户。

  2. language语言类型,通过这个来判断可能性比较低,误伤几率很高。外区也可以设置语言中文,但你不可能去影响他使用吧。这么做,是不合理的。

  3. account_region、carrier_region、sys_region,账号、运营商和系统的地区,可能通过所属地区来进行封锁。

  4. mcc_mnc,mcc指的是移动国家码,mnc指的是移动网络码。

  5. tz_name时区。


验证:

使用Charles的Rewrite或者Breakpoints来改变URL中传递的params。


结果:

通过各种组合实验,发现真正产生作用的


这里得到了第一个结论:说明TikTok服务器,是通过运营商来封锁用户的。既然是运营商,那就把mcc_mnc这个字段也一起处理。


Question3


Q3:怎么处理carrier_region和mcc_mnc?

T3:上面是通过Charles完成了,可以正常观看TikTok的视频,勉强算是完成了部分修改,但局限性很大。


比如:

  1. 无法评论、关注等操作,因为只Rewrite了部分接口,其他接口没有Rewrite。

  2. 离开特定的WiFi就无法观看,无法通过蜂窝网观看视频。(PS:可以通过Thor这个软件的拦截器实现,和Charles的原理一致)

  3. 如果后续更新添加了接口签名校验,那这种方法就会失效。


A3:

方案一:

通过Hook第三方网络库AFNetWorking或内部封装的NetService类来修改carrier_region字段。

这个方案基本可行,通过HookAFHTTPRequestSerializer类的requestWithMethod: URLString: parameters: error:方法。获取parameters,然后修改carrier_region的值。


优点:

方案简单,不需要过多的内部实现分析。

能完成所有接口的Hook。


缺点:

遇到接口签名校验将失效。

所有网络接口都被Hook,如果Hook函数里存在复杂耗时的操作,会严重影响性能。


方案二:

iOS系统的CoreTelephony.framework的CTCarrier类提供了carrier_region、mnc和mcc的获取。通过Hook他们来实现土突破地区限制。

/*
 * isoCountryCode
 *
 * Discussion:
 *   Returns an NSString object that contains country code for
 *   the subscriber's cellular service provider, represented as an ISO 3166-1
 *   country code string
 */


@property (nonatomicreadonlyretainnullableNSString* isoCountryCode __OSX_AVAILABLE_STARTING(__MAC_NA,__IPHONE_4_0);

/*
 * mobileCountryCode
 *
 * Discussion:
 *   An NSString containing the mobile country code for the subscriber's 
 *   cellular service provider, in its numeric representation
 */

@property (nonatomicreadonlyretainnullableNSString *mobileCountryCode __OSX_AVAILABLE_STARTING(__MAC_NA,__IPHONE_4_0);

/*
 * mobileNetworkCode
 *
 * Discussion:
 *   An NSString containing the  mobile network code for the subscriber's 
 *   cellular service provider, in its numeric representation
 */

@property (nonatomicreadonlyretainnullableNSString *mobileNetworkCode __OSX_AVAILABLE_STARTING(__MAC_NA,__IPHONE_4_0);


代码编写:

// MARK: - Hook CTCarrier
CHDeclareClass(CTCarrier)

CHMethod0(NSString *, CTCarrier, isoCountryCode) {
    NSDictionary *areaDic = [UserDefaults valueForKey:HookArea];
    NSString *code = [areaDic objectForKey:@"code"];
    return code;
}
CHMethod0(NSString *, CTCarrier, mobileCountryCode) {
    NSDictionary *areaDic = [UserDefaults valueForKey:HookArea];
    NSString *mcc = [areaDic objectForKey:@"mcc"];
    return mcc;
}
CHMethod0(NSString *, CTCarrier, mobileNetworkCode) {
    NSDictionary *areaDic = [UserDefaults valueForKey:HookArea];
    NSString *mnc = [areaDic objectForKey:@"mnc"];
    return mnc;
}

CHConstructor {
    CHLoadLateClass(CTCarrier);
    CHHook0(CTCarrier, isoCountryCode);
    CHHook0(CTCarrier, mobileCountryCode);
    CHHook0(CTCarrier, mobileNetworkCode);
}


CaptainHook为我们提供了完善的Hook宏。


  • CHDeclareClass作用是声明需要Hook的类

  • CHMethod作用是对应的方法Hook的实现

  • CHConstructor作用是用于加载Hook的方法和所在的类

  • CHLoadLateClass加载Hook类

  • CHHook注册Hook方法


这个framework底层通过runtime接口实现对应功能,比如

class_getInstanceMethod(Class _Nullable cls, SEL _Nonnull name)

method_setImplementation(Method _Nonnull m, IMP _Nonnull imp)

method_getImplementation(Method _Nonnull m)

method_getTypeEncoding(Method _Nonnull m) 

class_addMethod(Class _Nullable cls, SEL _Nonnull name, IMP _Nonnull imp, 
                const char * _Nullable types)


结果:

到这里区域限制的突破已经完成了。


Question4


Q4:使用过程中发现其他地区TikTok都能下载视频,日区TikTok不能

T4:使用的是同一部手机,只Hook了carrier_region和mcc_mnc,出现了下载限制问题,那肯定是地区版权策略导致的(11区对版权的重视,佩服了)。

A4:点开分享按钮

发现判断是否有下载权限是发生在按钮点击之前的。考虑是在请求返回的JSON数据中存储的flag,然后把这个flag传给AWEAwemeShareViewController。


使用Reveal对界面分析,发现TableView的Cell类名是AWEFeedViewCell,然后查找class-dump出的AWEFeedViewCell.h,有一个可疑的方法是- (void)configWithModel:(id)arg1;


使用MDMethodTrace进行方法跟踪,确认了方法被调用,同时arg1的类型是AWEAwemeModel,这个Model里又发现了可疑的属性@property(nonatomic, assign) BOOL preventDownload;,意思是禁止下载。


代码编写:

// MARK: - AWEAwemeModel
CHDeclareClass(AWEAwemeModel)

CHMethod1(void, AWEAwemeModel, setPreventDownload, BOOL, arg1) {
    arg1 = ![UserDefaults boolForKey:HookDownLoad];
    CHSuper1(AWEAwemeModel, setPreventDownload, arg1);
}

CHConstructor {
    CHLoadLateClass(AWEAwemeModel);
    CHHook1(AWEAwemeModel, setPreventDownload);
}


效果:


下载按钮没被禁用了!怀着激动的心情点下去!

WTF !!!


继续:

对比日区和其他区的AWEAwemeModel。发现AWEAwemeModel的某一个数据结构是这个样的

@interface AWEURLModel
@property(retainnonatomicNSArray *originURLList;
@end

@interface AWEVideoModel
@property(readonlynonatomic) AWEURLModel *playURL;
@property(readonlynonatomic) AWEURLModel *downloadURL;
@end

@interface AWEAwemeModel
@property(nonatomicassignBOOL preventDownload;
@property(retainnonatomic) AWEVideoModel *video;
@end


一顿分析得到日区的downloadURL只有两个接口,不包含视频地址。其他能下载的地区,downloadURL有四个接口,前两个为视频地址。进一步发现playURL和downloadURL的参数一直。直接尝试将playURL赋值给downloadURL。


代码编写:

// MARK: - AWEAwemeModel
CHDeclareClass(AWEAwemeModel)

CHMethod1(void, AWEAwemeModel, setPreventDownload, BOOL, arg1) {
    arg1 = ![UserDefaults boolForKey:HookDownLoad];
    CHSuper1(AWEAwemeModel, setPreventDownload, arg1);
}

CHMethod1(void, AWEAwemeModel, setVideo, AWEVideoModel *, arg1) {
    BOOL isHookDownLoad = [UserDefaults boolForKey:HookDownLoad];
    if (isHookDownLoad) {
        arg1.downloadURL.originURLList = arg1.playURL.originURLList;
    }
    CHSuper1(AWEAwemeModel, setVideo, arg1);
}

CHConstructor {
    CHLoadLateClass(AWEAwemeModel);
    CHHook1(AWEAwemeModel, setPreventDownload);
    CHHook1(AWEAwemeModel, setVideo);
}


再次运行,成功下载日区TikTok视频。


Question5


Q5:视频down下来发现有水印?

T5:对比原地址,发现原视频是没有水印的,那么水印就是在下载完成后添加了的。


目录搜索watermark,验证了猜想。

在头文件中,发现了带watermark名称的类。


最终发现AWEDynamicWaterMarkExporter这个类的+ (id)watermarkLogoImageArray;返回了对应的水印图片。


代码编写

#pragma mark WaterMark
CHDeclareClass(AWEDynamicWaterMarkExporter)
CHOptimizedClassMethod0(selfNSArray *, AWEDynamicWaterMarkExporter, watermarkLogoImageArray) {
    BOOL isHookWaterMark = [UserDefaults boolForKey:HookWaterMark];
    if (isHookWaterMark) {
        return @[];
    }
    return CHSuper0(AWEDynamicWaterMarkExporter, watermarkLogoImageArray);
}
CHConstructor {
    CHLoadLateClass(AWEDynamicWaterMarkExporter);
    CHClassHook0(AWEDynamicWaterMarkExporter, watermarkLogoImageArray);
}


总结


整个逆向过程中,完整的Hook代码并不复杂,开发工作也是站在巨人的肩膀上完成的,草草几行就能完成功能逆向。


他是令人振奋,因为最终证明了你的逆向想法是对的,通往成功的路不只有一条,切入点可能不一样,思路可能不一样,方法可能不一样,但是都能成功。


作者:AYJk

链接:

https://juejin.im/post/5c19a38ae51d453e0a209256


本公众号转载内容已尽可能注明出处,如未能核实来源或转发内容图片有权利瑕疵的,请及时联系本公众号进行修改或删除【联系方式QQ : 3442093904  邮箱:support@cocoachina.com】。文章内容为作者独立观点,不代表本公众号立场。版权归原作者所有,如申请授权请联系作者,因文章侵权本公众号不承担任何法律及连带责任。

登录查看更多
6

相关内容

【ICML2020-哈佛】深度语言表示中可分流形
专知会员服务
13+阅读 · 2020年6月2日
【实用书】Python爬虫Web抓取数据,第二版,306页pdf
专知会员服务
122+阅读 · 2020年5月10日
【实用书】流数据处理,Streaming Data,219页pdf
专知会员服务
78+阅读 · 2020年4月24日
【WWW2020-微软】理解用户行为用于文档推荐
专知会员服务
36+阅读 · 2020年4月5日
姿势服装随心换-CVPR2019
专知会员服务
36+阅读 · 2020年1月26日
【GitHub实战】Pytorch实现的小样本逼真的视频到视频转换
专知会员服务
36+阅读 · 2019年12月15日
【干货】大数据入门指南:Hadoop、Hive、Spark、 Storm等
专知会员服务
98+阅读 · 2019年12月4日
【电子书】Flutter实战305页PDF免费下载
专知会员服务
23+阅读 · 2019年11月7日
PC微信逆向:两种姿势教你解密数据库文件
黑客技术与网络安全
17+阅读 · 2019年8月30日
msf实现linux shell反弹
黑白之道
49+阅读 · 2019年8月16日
7 款实用到哭的App,只说一遍
高效率工具搜罗
84+阅读 · 2019年4月30日
抖音爬虫
专知
5+阅读 · 2019年2月11日
React Native 分包哪家强?看这文就够了!
程序人生
13+阅读 · 2019年1月16日
多轮对话之对话管理:Dialog Management
PaperWeekly
18+阅读 · 2018年1月15日
用 Scikit-Learn 和 Pandas 学习线性回归
Python开发者
9+阅读 · 2017年9月26日
有了场景和画像才懂用户
互联网er的早读课
6+阅读 · 2017年8月26日
Neural Module Networks for Reasoning over Text
Arxiv
9+阅读 · 2019年12月10日
Arxiv
9+阅读 · 2016年10月27日
VIP会员
相关VIP内容
【ICML2020-哈佛】深度语言表示中可分流形
专知会员服务
13+阅读 · 2020年6月2日
【实用书】Python爬虫Web抓取数据,第二版,306页pdf
专知会员服务
122+阅读 · 2020年5月10日
【实用书】流数据处理,Streaming Data,219页pdf
专知会员服务
78+阅读 · 2020年4月24日
【WWW2020-微软】理解用户行为用于文档推荐
专知会员服务
36+阅读 · 2020年4月5日
姿势服装随心换-CVPR2019
专知会员服务
36+阅读 · 2020年1月26日
【GitHub实战】Pytorch实现的小样本逼真的视频到视频转换
专知会员服务
36+阅读 · 2019年12月15日
【干货】大数据入门指南:Hadoop、Hive、Spark、 Storm等
专知会员服务
98+阅读 · 2019年12月4日
【电子书】Flutter实战305页PDF免费下载
专知会员服务
23+阅读 · 2019年11月7日
相关资讯
PC微信逆向:两种姿势教你解密数据库文件
黑客技术与网络安全
17+阅读 · 2019年8月30日
msf实现linux shell反弹
黑白之道
49+阅读 · 2019年8月16日
7 款实用到哭的App,只说一遍
高效率工具搜罗
84+阅读 · 2019年4月30日
抖音爬虫
专知
5+阅读 · 2019年2月11日
React Native 分包哪家强?看这文就够了!
程序人生
13+阅读 · 2019年1月16日
多轮对话之对话管理:Dialog Management
PaperWeekly
18+阅读 · 2018年1月15日
用 Scikit-Learn 和 Pandas 学习线性回归
Python开发者
9+阅读 · 2017年9月26日
有了场景和画像才懂用户
互联网er的早读课
6+阅读 · 2017年8月26日
Top
微信扫码咨询专知VIP会员