听说你也放不下手机?说说我怎样克服「手机成瘾」

2022 年 2 月 24 日 少数派
上周三晚上,我照常带着手机走进卫生间,打算边洗澡边看 B 站。我一般会在放热水的时候(从关注列表里)选一个时长合适、内容轻松简单的视频,放在面前的毛巾架上,打发掉洗澡时没有手机玩的无聊。偶尔如果洗得慢些或者视频太短,还需要擦掉手上的肥皂,重新选一个来看。
但这次,不知道是因为关注列表没有新内容可看,或是主页没刷到有趣的视频,我一边冲着热水一边焦急地划着手机。这时我突然觉得自己很可笑:明明已经找不到想看的视频了,为什么还是想要看点什么,连洗澡都耽误了,本末倒置?
于是我放下手机,边洗澡边思考这个问题。我为什么执着于在洗澡时也要看点什么?洗澡时看视频的体验并不好:视频声音听不清、画面太小、手机容易进水、看视频洗澡时间太长容易头晕……但我为什么还是想看?我非要现在看不可吗?这些视频对我有意义吗?明明洗澡时不看手机也可以,为什么我还是想把手机带进浴室?
随后我又想到,2021 年间我无数次「安装-卸载-再安装」B 站的过程。我无法忍受自己无节制地沉迷 B 站,愤而将其卸载;但却总因为各种原因,例如购买装扮、看电影等将其重新安装,再继续心安理得地刷得停不下来……
我怎么了?为什么 B 站对我的吸引力这么大?我希望可以弄明白这个问题。

1

为什么我刷得停不下来?

一切的问题都可以归结为:刷视频对我的吸引力太大,以至于其影响到了我的正常生活。除了视频平台有意培养的观看习惯,我迟钝的大脑面对新鲜的刺激不争气地败下阵来,也是原因之一。

算法,还是算法

经常使用有信息流的 App 的朋友可能有这样的体会:
  • 明明只是想用 App 查资料,最后却刷得停不下来。我时常会有本想打开 B 站找学习视频,却被主页吸引看了一两个视频,把要找的内容忘到脑后,不知不觉玩了半小时的手机;
  • 相比于主页的推荐,一个视频/文章下的「相关推荐」对我们的吸引力更大,经常一路跟着点到十几层,再如小鸡啄米般狂点返回键……

我们首先需要认识到,刷的停不下来并不是我们的错。有趣视频的背后是算法在推波助澜。算法在生活中随处可见,其规则也影响着 App 如何「喂」给我们新的、有趣的信息:
  • 大部分手机 App 打开的第一个界面是系统推荐页;
  • 推荐页排在前列的都是你近期最感兴趣的内容(至少算法认为你会喜欢);
  • 你最感兴趣的内容不会一次全部推送,而是分批依次出现在推荐页面里;
  • App 内的各种功能都加入了系统推荐,比如搜索功能、广告业务。

算法通过大量数据,猜测你感兴趣的内容,从而更有效地获取你的注意力。而更长的使用时间、高度集中的注意力,无一不在告诉背后的资本:你对这个 App 非常感兴趣。这对他们非常重要:
  • App 的广告营收:用户看的视频总量越多,穿插其中的广告也越多;
  • App 的用户口碑:花在 App 上的时间能间接反映出你是否对这个 App 感兴趣,时间越多,你越有可能会喜欢这个 App;
  • App 的自身建设:深度用户对 App 的使用经验更丰富,也更愿意给开发者提出有价值的建议;
  • App 间的竞争:用户时间是有限的,花在我这里的多,分给别人的就少。

因此,各类 App 都希望能尽可能多地占用你的注意力,让你更多地参与到 App 活动内,培养你对它的粘性,让其成为在你的生活中不可或缺的一部分。商人逐利,这并没有什么错。
但对于个体来说,投入大量时间在网络娱乐中,不仅占据了生活和休息的时间,影响了生活、工作和学业,更会潜在地影响我们对「快乐」的感受能力,逐渐提高快乐的阈值,逼我们投入更多时间在娱乐活动中,进一步蚕食非娱乐时间。关于这个「增强回路」的行为逻辑,在下一部分会详细阐述。
综上,算法在「刷手机」这个行为中扮演着关键的角色,通过不断猜测、学习我们的兴趣,尽可能地攫取我们的注意力,让我们更久地停留在 App 内。

我无法移开视线

经常刷娱乐 App 的朋友应该有这样的经历:
  • 明明是美食教学视频,「美食」是有了,「教学」成了锦上添花。菜谱一闪而过,短短几秒根本记不住,只能反复看几遍;耗时长、上手难的步骤统统跳过,成品很美好,自己做却是另外一回事……
  • 美女帅哥的 pose 变得太快,来不及仔细端详就闪到下一个片段,丝滑的转场、炫目的灯光、穿插其中的抓拍目不暇接,于是忍不住看一遍、再看一遍……

问题的根源在于,短视频为了提高播放量,不得不将大量的信息压缩在过短的时间里,留给我们大脑处理信息的时间少于必需的时间;同时,短视频的内容更加简单直接,理解起来也相对容易。具体特征有:
  • 平台不鼓励观众暂停短视频,关键画面通常时常更短,吸引观众重复观看;
  • 多用方言、口癖等增加视频趣味性;
  • 长句子少,简单句多,更容易理解;
  • 语速快,有冲击力。

为了更好地量化这种感觉,我想用「信息密度」来描述一个视频内容包含的信息量:
信息密度=准备这个内容的时间/消费这个内容需要的时间
短视频的前期准备时间和长视频相比可能略少、甚至不相上下,但极短的消费时间意味着观众要调用更多认知资源处理这些信息,专注程度随之升高。
大脑就像一台永不停歇的发动机,无时无刻渴望新的刺激。认知成本的提高,给大脑一种处于「工作状态」的快感,而这种状态又不像阅读或学习时那样需要那么高的专注程度。大脑此时的状态,就像骑车下坡一样轻松简单,于是我们能看一个小时的短视频却不感到疲惫。
关于「看短视频时的认知成本」和「阅读学习时的认知成本」的区别,感受较为明显的是对理解和记忆模块调用的耗能大小不同。我经常有这种体会:读一小时书,我可以简要地复述这本书的框架和内容;但看一小时的视频,回忆的过程就相对艰难,即使逻辑清晰的长视频也是如此,更别说彼此之间毫无关联的短视频了。
综上,除了推荐算法时刻觊觎着我们的注意力,内容创作者们也希望用户在他们的作品上驻足更多时间。这并没有错,但这对我们真的有益吗?

刺激的本质:多巴胺

你是否有过这样的经历:当你忙到没有时间休息时,你根本不会想刷手机;只有当你闲下来喘息的时候,才会习惯性地掏出手机看两眼。
类似的场景还有很多:学习或工作时的心流状态下更不容易被分心;处理得心应手的工作时感觉时间过得飞快……背后的原因在于我们的大脑此时被眼前的工作占据着,它拼尽全力地调用着和工作相关的神经元,而忽视了能够让你分心的其他事情。
这是由大脑的特点决定的。大脑就像一台永不停歇的机器,总是需要思考些什么,即使睡觉时也不例外。工作或学习时,任务和挑战不断涌来,大脑游走其中,逐一处理。特别地,当面临富有挑战的工作,亦或是进入了心流状态时,大脑处于持续兴奋状态,不需要娱乐活动的刺激也能玩得很嗨。
但当刺激不足时,大脑就会驱使你找寻其他新鲜的刺激来「喂饱」它。最简单的刺激物是什么呢?对日常习惯刷 B 站的同学来说,一定是下意识地打开 B 站,看看主页有没有新视频可看。看完刷一刷,又有一个,如此循环往复,不知不觉地刷了 1 个小时。偶尔意识到:「玩了这么久了,干活去吧?」时,还会用诸如「再看五分钟」这样的借口,让自己多玩半小时。
「刺激」究竟从何而来?为什么我们明知道这样的刺激是有害的,却仍旧无法抵挡它?刺激感受与多巴胺——在神经系统中帮助细胞传送脉冲信号的神经递质——有着密不可分的关系。多巴胺能够影响我们的快感水平,高水平的多巴胺分泌可以使我们感到满足;相对地,若多巴胺分泌减少,我们会觉得不爽。正常的多巴胺分泌处于相对稳定的水平,过少的多巴胺会导致抑郁,对快乐的感知能力更差;而当多巴胺分泌过多、亦或是多巴胺作用通路上的刺激行为被增强,都会导致个体对某种行为的所谓「成瘾」。
多巴胺与成瘾性的关系目前不得而知,但一些具有成瘾性的药物,例如可卡因或尼古丁,前者通过刺激多巴胺分泌,后者通过增强多巴胺作用通路上受体的感知水平,从而使人上瘾、做出违法的事情。即使采取更加温和的形式,人类本能也会驱使我们做那些有助于多巴胺分泌的事情,例如吃喝玩乐,以及性爱。相比于枯燥的工作,懒惰可能是人类与生俱来的天性。
此外,「多巴胺的分泌」这件事本身也在刺激着多巴胺分泌。听起来可能有点绕,但当我们从事令人兴奋的工作时,每一个小小的反馈,例如游戏中每次杀敌,刷到一个好看的视频,攻克了一个个困难的任务,都让我们意识到「我现在很快乐」,驱使着我们继续做下去。
但多巴胺也有一个我们不愿意看到的机制。当实际情况比预期的更好时,例如游戏中逆风翻盘,或是攻克了一个极其棘手的问题,会极大地刺激多巴胺分泌;相反地,当预期和结果相差无几,对多巴胺分泌的影响就小很多,即使这个结果本身足够令人兴奋。这一特性被称为奖励预测误差机制,意味着刺激的大小和这件事本身关系不大,而是由我们对结果的预期和现实的差距决定。这或许可以解释为什么 Carry 全场却输了比赛更让人觉得沮丧。
大脑是贪心的。当过量多巴胺的刺激成为习惯,引起大脑的耐受反应,会导致同等量的刺激再也无法让我们感到快乐。于是我们渴望更多的刺激以期达到相同的效果。研究发现当成瘾药物停药时,多巴胺的释放和功能会显著下降,还会引发被试体对药物的强烈渴望。
综上,多巴胺是「刺激」的本质,既能够驱使我们追求更多的多巴胺,也受奖励预测误差机制影响降低最后获得的快感。纵然多巴胺和快感有着密切的联系,也需要注意别让过量的多巴胺毁了我们的生活。关于刷视频的过程和多巴胺的关系,在下一部分会详细阐述。

小结

回到这一部分的标题:「为什么我们总是刷得停不下来?」每个人都有自己的答案。报复性娱乐,打发碎片时间,逃离枯燥的生活……我们会因为种种原因不忍放下手机,但不论原因为何,这一行为的结果都不是我们期望看到的。
下一部分我会将上述模型简化,探讨日常生活中我们是如何一步步掉入刷视频的陷阱,并最终深陷其中、无法自拔的。

2

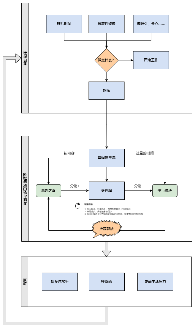
一张密不透风的网

下图展示了我们如何被手机娱乐影响、并逐渐打破正常生活习惯的过程。其中大致可以分为三个部分:错误的选择、刺激与多巴胺的循环,以及上述行为的影响。
沉迷手机的模型

迷人的娱乐平台

你还记得刚才为何拿起手机吗?对我来说,排队、等人、以及日程表中下一个任务还没到来时,我会下意识地拿起手机,打开 B 站或微信,随便刷刷主页和朋友圈。
这样的选择排除个人兴趣因素,也是无奈之举。碎片时间一般都在 10-20 分钟,读书吧,读不了一会,前面的章节还没完全回忆起来就得放下手机;聊天吧,大家都挺忙的,万一等会抽不开时间,消息回复不及时,反而吃力不讨好;做点工作吧,多累啊,就这么几分钟能做点啥啊,还是算了吧。娱乐软件恰恰是看准了这样的时机,插入了我们的日常生活。
无论是从何种角度来看,娱乐软件在生活中都扮演着重要的角色。15 分钟左右的碎片时间契合了绝大部分长视频网站(例如 B 站、YouTube 等)视频的长度,而内容平均消费时长更短的短视频及小说软件则更加灵活。除此之外,百花齐放的内容、知你所想的推荐算法、轻松不费脑的消费过程,无一不适合填补日常生活中的 emo 时刻,把我们从坏情绪里拯救出来。B 站寻求转型,打造知识区内容,誓做中国的 YouTube;抖音快手平台也鼓励用户上传内容更成体系的长视频,娱乐平台的「去娱乐化」脚步,无疑是想进一步吸引我们消费更多的时间在其身上。
迷人的娱乐平台
这么看来,娱乐平台或许不算太糟糕。它能充分满足我们的娱乐需求,让我们处于网络潮流的最前沿,甚至可以学到新的知识,带我们领略不一样的世界。但这一切都基于一个前提:我们只在碎片时间里打开娱乐软件。如果情况有变呢?

渴望刺激的大脑

你想过为什么这些平台无偿地让你随意玩耍,甚至提供相当丰厚的奖励给新用户吗?当我们习惯于用碎片化的娱乐填满生活中的缝隙、并从中获得快乐时,我们真的那么容易就能抽身吗?
渴望刺激的大脑
16、17 年时,B 站 Web 端的主页还没有推荐视频,而是由各分区的热门视频组成。我的浏览习惯是先看看关注列表里有没有视频更新,没有的话再看主页有什么新鲜的内容。那时我刷 B 站的时长和关注数量成正比,最多同时关注了 400 多位 UP 主。但一个很微妙的问题是:关注行为并不能代表我对其频道的内容感兴趣,因此经常会出现关注后再也没看过 Ta 的视频的情况。
推荐算法出现后,「没视频可看」的问题解决了。但这样高强度的刺激也有坏处。还记得多巴胺的吗?满足于大量新鲜刺激的大脑面对关注列表再也提不起劲来,因为推荐算法的魅力太大,让大脑无法抗拒。我曾用过各种手段企图绕开 B 站的主页推荐,例如寻找手机 App 的 URL Scheme,直接进入动态页面;或是卸载 B 站,用 Safari 看关注列表的视频,但二者收效甚微。

一塌糊涂的生活

过度的娱乐打破了我的好习惯、我的生活节奏和我的工作思路。Safari 中的 B 站极其难用,网页的加载和退出需要更长时间,还要频繁地切换桌面端和手机端,不然网页会直接跳转到 App  Store 强制下载 App 观看。
每次被糟糕的体验逼迫着重新下回 App 时,开始我总能控制住自己直接点进关注列表,看完立刻退出,但这样的习惯不会持续超过一周。最后总是在某个被工作压垮的晚上狠狠地刷上两三个小时,再后悔地将它卸载。每次假期回家,都下定决心要早起,但总是躺在被窝里玩上一个小时,再用「天气太冷,不怪我」这样的借口聊以慰藉。
除了无节制的娱乐,这种「有事没事刷一刷」的习惯还影响了我的工作状态。工作时偶尔看到一个新梗,都立刻让我想去 B 站再刷一遍视频;工作累了需要休息时,下意识地拿起手机打开 B 站看视频,最后花费数倍的时间和精力在娱乐上,反而没有得到休息……
沉迷的后果
拖延的工作、散漫的生活,让我的心情越来越糟,积压的工作也越来越多。我对生活也越来越提不起劲来。于是更多地把时间消耗在网络娱乐中,寄希望于通过 逃避现实来获得一点可怜的快乐。

小结

生活中的种种原因让我们掉入过度娱乐的大坑,而这个具有魔力的坑,即使当我们爬出去,也依然渴望回归。这样的系统就像一个永不停止的增强回路,只有当更强势的大手介入才可能扭转局面。这个大手可以是 deadline,可以是迫在眉睫的生存压力,但也可以是我们自己的意识。
B 站毁了我的生活吗?没有了推荐算法,我的生活会重回正轨吗?在这个时代,我们能逃离推荐算法吗?除了推荐算法,还有哪些环节导致我走上这个循环?我该如何打破循环?这些问题,让我们留给第三部分,深入系统中的每一个关键环节,找寻破局的方法。

3

你是你自己的主人

这张大网看似让人无法逃离,但如果用合适的方法应对,也许可以减少我们掉入时间黑洞的可能性。下面我会从如何打发碎片时间、如何控制娱乐时间、如何减少推荐算法影响入手,分享一些个人经验。

碎片时间的新选择

生活中有无数的事情可以打乱我们的安排:突然提交来的需求、上司的电话、朋友的邀约……因此,碎片时间无法避免,我们只能接受它。解决问题的第一步是正确地认识问题本身,再考虑如何着手解决问题。
那么,如果用工作填满碎片时间呢?我目前正在实践的方法是:把诸如查阅书籍、下载资料、沟通对接的工作打散到每一个碎片里,当我不确定未来 1-2 小时内是否会被打断时,我一般都会优先完成这些工作。它们不需要很高的专注程度,随时可以开始或放下。
这个技巧的核心是把无法精确地规定时间的工作放在碎片时间处理。我曾尝试过给这类工作安排整块的时间,但最后要么就是根本无法按时完成,要么就是工作量太少,于是自我放纵地打开 B 站休息一下,再拖到最后一秒完成。
这类工作也可能是很含糊的需求,例如「找几篇相关的文献」或「找一下 XX 课程的资源」。没有人能告诉你这些文献是否足够,或者你需要浏览多少网页才能找到一个可用的下载链接。你也不能保证自己不会被网页上的某个广告吸引注意力,被分心和打断工作流程。在碎片时间处理这些问题,除了最大化利用时间,也可以在你意志薄弱的时候强制把你拉回正轨。
也许你的所有工作都需要集中注意力来完成,那么可以在碎片时间里回顾一下已完成的任务,想一想是否有遗漏,是否可以继续改进。这样跳出第一人称视角审视自己,或许可以帮你发现新的灵感。也可以更新一下自己的计划,只要是对未来工作有益都可以。
为什么碎片时间尽量不要娱乐,尤其是在工作间隙?就像计算机进行任务切换需要在内存和硬盘中不断地交换数据一样,大脑在做不同的任务时调用的神经元也不同,需要时间调整和准备。在工作间隙娱乐后,很难再回到休息前的状态,也是这个道理。既然娱乐不了太久,还会影响工作效率,为何不单独留一块完整的时间给娱乐呢?

有节制的快乐

每次考试前,我都期待着考完后能好好地玩一场,但当自己考完真的玩了几个小时后,娱乐活动带给我的快乐也不如我期盼的那样强烈了。
偶尔我会问问自己:「我真的需要这么多的娱乐吗?」大部分时候,娱乐或购物给我带来的快乐,都不如工作或学习上的成就强烈。我时常会后悔自己花费太多时间在过度娱乐上,即使当时的我很快乐,也会被迟来的懊悔抵消。但有时这种感觉无法控制,我明知什么是正确的事情,明知什么能给自己带来更长久的快乐,但我确实需要宣泄情绪的出口。
数次这样的经历后,我发现自己对娱乐活动有着强烈渴求的时候,通常都是在其他方面的压力较大时。我期望通过娱乐活动来缓解压力,而不是我真的能从娱乐活动中得到快乐。于是我尝试和自己和解,告诉自己「这段时间是可以用来休息的」,尝试有意识地觉察自己的情绪是否需要继续娱乐,是否会让未来的自己懊悔。
渐渐地,我摸清了我从娱乐活动中感知快乐的边界。我能够在快要觉得无聊时及时停手,也可以在工作间隙忍住不拿起手机。事情的结果也果然和我预料的一样,B 站重新变得有意思起来,刷首页刷到无聊的情况也很少出现了。
这样的转变需要个人有意识地调控,而不是每次真的等到无聊时再悻悻地退出。
就像苦需要甜来衬托一样,「快乐」更像是一种相对的感觉。投入适量的时间在娱乐上,效果可能比无节制地娱乐更好。

算法江湖的隐士

除了第一部分中提到的方法,或许我们可以寻找其他绕开算法的途径。下面是我目前常用的一些手段。
对于 B 站,目前其 Web 端的主页还不完善,没有完全被推荐视频占据;UWP 版本的 Bilibili 客户端的主页不显示视频标题,影响相对较小;浏览器也可以直接输入 t.bilibili.com 绕过主页直接进入动态页。
短视频平台我只在必要时才会下载,并没有浏览习惯。很遗憾的是,各大平台都在做自己的瀑布流短视频,就我所知的就有贴吧、QQ、微信、淘宝等一众非视频平台。偶尔我还是会被吸引,点进去划几下,好在大多数时候能够控制自己及时退出。
至于 Youtube,它目前还没有摸清我的兴趣,我也在有意识地调整我看的视频,以免算法「以为我感兴趣」从而疯狂推送。根据我的个人经验,如果平时在某平台浏览娱乐内容较少,还是可以相信推荐算法的。
对于文字类内容,若是阅读新闻或文章,我会使用 RSS 订阅内容平台及公众号,以时间序查看。若是要查阅某领域的知识,我也尽量避免一头扎进遍布软文的知乎等平台,尽量使用来源可追溯的文献或书籍。
总而言之,当我认为推荐算法会影响到我的判断或行为时,我会主动地避免使用它。既然无法逃离,就尽量控制自己的欲望,知道何时应用、何时不用。

小结

在解决问题的过程中,我认为最有效的办法是:正视自己的问题。我会问自己:这个问题是否无法避免?如果无法避免,我要怎么将它的损失降到最低?它是否有正面的效果来帮助我?
在这个过程中我也逐渐认识到,有些问题的复杂性不在于问题本身,而是我无法接受理想的自己与现实的自己间的差距。但如果这个差距天生就存在,我应该寻求的就不是消除差距,而是减少差距。

5

结语

手机和效率似乎是天生的敌人。诸如「自律」「不玩手机」等口号充斥着我的学生生涯。我上高中的时候,「手机」和「智能手机」是两个名词;班里的大家很少会有自己的手机;谁带智能手机到学校被老师发现,会被没收,免不了一顿批评。App Store 中,效率类 App 排行常年稳居第一的是「Forest 专注森林」,一款旨在让你控制自己在规定时间内不玩手机的软件。效率类手机软件通过让用户不使用手机从而提高效率,多么讽刺。
但手机和效率又像是好朋友。上学时我为了和家里打电话,只能用诺基亚的按键手机,但那颗 200 万像素的摄像头,把我从每天记家庭作业的枯燥工作中解放了出来,成为我人生中第一个「幸福感好物」;我四年级的表弟有两个微信号,用着我当年连想都没想过能拥有的 iPhone;我的手机里,效率类 App 占比约有 50%,大部分我每天都会用到;诸如 Things 和日历之类的日程软件也让我再也没忘记过和朋友的邀约。
我们很难说科技的进步带来的只有好处或坏处。推荐算法让我们沉溺,也给我们打开了了解世界的新途径;手机娱乐方式层出不穷,也给生活购物、防疫带来了极大的便利。当发展的速度远超人类大脑进化的速度时,旧习惯和新事物的矛盾会逐渐浮现。若对多巴胺的渴望超越了生存的需要,如何调整本能的自我和理性的自我变成了至关重要的问题。
每个人都有自己的破局之法。或许你也正处在挣扎的过程,摸索着如何与诱惑共处;或许你有自己的小技巧,保持着微妙的平衡。希望我的故事对你有所启发,也希望你可以分享你的故事。最后,希望我们可以更好地与系统共舞。
原文链接:
https://sspai.com/post/71545?utm_source=wechat&utm_medium=social?utm_source=wechat&utm_medium=social
作者:顶一碗奶盖
责编:北鸮
/ 更多热门文章 /


登录查看更多
0

相关内容

娱乐是一个设计来给予观众乐趣的项目、表演、或活动。
算法通关手册(LeetCode)
专知会员服务
162+阅读 · 2022年1月13日
【AAAI2022-西电】时空辅助网络的转码视频恢复
专知会员服务
11+阅读 · 2021年12月25日
首篇「多模态摘要」综述论文
专知会员服务
106+阅读 · 2021年9月14日
专知会员服务
74+阅读 · 2021年4月8日
LinkedIn最新《注意力模型》综述论文大全,20页pdf
专知会员服务
138+阅读 · 2020年12月20日
【普林斯顿-Mengdi Wang】强化学习统计复杂度,35页ppt
专知会员服务
21+阅读 · 2020年11月15日
【KDD2020】 解决基于图神经网络的会话推荐中的信息损失
专知会员服务
32+阅读 · 2020年10月29日
你觉得手机上哪些功能很鸡肋?
ZEALER订阅号
0+阅读 · 2022年4月17日
教老人用手机后,我发现蠢的是自己
人人都是产品经理
0+阅读 · 2022年4月13日
这五款App被关停,你手机里有吗?
人人都是产品经理
0+阅读 · 2022年4月5日
戒手机成了生意?
36氪
0+阅读 · 2022年3月15日
老人手机得了「弹窗癌」
36氪
0+阅读 · 2022年3月7日
睡前刷8分钟手机,身体兴奋1小时
量子位
0+阅读 · 2022年3月4日
是什么原因让你不想换手机?
ZEALER订阅号
0+阅读 · 2022年2月12日
一派讨论·10 年前你的在用什么手机?
少数派
0+阅读 · 2021年11月23日
手机,你是“裸奔”党还是“壳膜”党?
ZEALER订阅号
0+阅读 · 2021年11月13日
国家自然科学基金
1+阅读 · 2014年12月31日
国家自然科学基金
1+阅读 · 2013年12月31日
国家自然科学基金
0+阅读 · 2013年12月31日
国家自然科学基金
0+阅读 · 2013年12月31日
国家自然科学基金
0+阅读 · 2012年12月31日
国家自然科学基金
0+阅读 · 2012年12月31日
国家自然科学基金
0+阅读 · 2012年12月31日
国家自然科学基金
0+阅读 · 2011年12月31日
国家自然科学基金
0+阅读 · 2009年12月31日
Arxiv
0+阅读 · 2022年4月18日
Arxiv
0+阅读 · 2022年4月17日
A Comprehensive Survey on Graph Neural Networks
Arxiv
21+阅读 · 2019年1月3日
VIP会员
相关VIP内容
算法通关手册(LeetCode)
专知会员服务
162+阅读 · 2022年1月13日
【AAAI2022-西电】时空辅助网络的转码视频恢复
专知会员服务
11+阅读 · 2021年12月25日
首篇「多模态摘要」综述论文
专知会员服务
106+阅读 · 2021年9月14日
专知会员服务
74+阅读 · 2021年4月8日
LinkedIn最新《注意力模型》综述论文大全,20页pdf
专知会员服务
138+阅读 · 2020年12月20日
【普林斯顿-Mengdi Wang】强化学习统计复杂度,35页ppt
专知会员服务
21+阅读 · 2020年11月15日
【KDD2020】 解决基于图神经网络的会话推荐中的信息损失
专知会员服务
32+阅读 · 2020年10月29日
相关资讯
你觉得手机上哪些功能很鸡肋?
ZEALER订阅号
0+阅读 · 2022年4月17日
教老人用手机后,我发现蠢的是自己
人人都是产品经理
0+阅读 · 2022年4月13日
这五款App被关停,你手机里有吗?
人人都是产品经理
0+阅读 · 2022年4月5日
戒手机成了生意?
36氪
0+阅读 · 2022年3月15日
老人手机得了「弹窗癌」
36氪
0+阅读 · 2022年3月7日
睡前刷8分钟手机,身体兴奋1小时
量子位
0+阅读 · 2022年3月4日
是什么原因让你不想换手机?
ZEALER订阅号
0+阅读 · 2022年2月12日
一派讨论·10 年前你的在用什么手机?
少数派
0+阅读 · 2021年11月23日
手机,你是“裸奔”党还是“壳膜”党?
ZEALER订阅号
0+阅读 · 2021年11月13日
相关基金
国家自然科学基金
1+阅读 · 2014年12月31日
国家自然科学基金
1+阅读 · 2013年12月31日
国家自然科学基金
0+阅读 · 2013年12月31日
国家自然科学基金
0+阅读 · 2013年12月31日
国家自然科学基金
0+阅读 · 2012年12月31日
国家自然科学基金
0+阅读 · 2012年12月31日
国家自然科学基金
0+阅读 · 2012年12月31日
国家自然科学基金
0+阅读 · 2011年12月31日
国家自然科学基金
0+阅读 · 2009年12月31日
Top
微信扫码咨询专知VIP会员