有奖|如果只能装一个笔记 app,我想留下它……

2022 年 7 月 20 日 少数派
引言:知识管理难在哪
「好记性不如烂笔头」,从还在求学的时候起,这句话就已经让耳朵听出了茧子。现在早已毕业工作,记笔记的方式换过多次;唯一不变的,是作为工具爱好者和文具控那颗喜欢写写画画的心。
如今,市面上的知识管理工具不可谓不多,每种工具都试图从不同角度对上面那些问题做出回应。对此,我一直保持很大的兴趣和关注,也不时在它们之间尝试和比较。
首先介绍一下我的工作背景:我是一名教育行业从业者,担任 STEAM (科学、技术、工程、艺术、数学等多学科融合教育)项目经理,主要工作任务包括策划和组织国内国际大型机器人和 AI 相关教育活动,以及 STEAM 课程和产品的设计、研发。
这样的工作内容,要求我以项目为单位整理和收集大量工作文档,并且与团队协作沟通;也需要从网络各处收集案例和灵感,以备日后课程研发的不时之需。因此,一个功能全面、适应面广的知识管理工具是不可或缺的。
在我看来,任何知识管理系统都要回答下面这几个问题:
  • 首先是怎样有效记录和整理的问题 。天下武功,唯快不破。那些在午休和洗澡时冒出的奇思妙想、和同事朋友沟通时一闪而过的灵感,不快速记录就会遗忘。即使有记录的意识,很多都被随手划拉在手边的一张纸上,或者是成了手机备忘录软件中的只言片语。但事过境迁,这些信息就永远散落在各处,要么被忘记,要么想用却找不到,还得再从脑子里去挤。
  • 其次是怎样有效呈现和分享的问题 。工作之后,每年参与的项目大大小小十几个,要和不同部门的同事配合,在不同项目中的角色也不一样。对于涉及培训和分工的场景,既担心扔出个几十上百页的文档让人懵,又不放心讲得不够细致,挂一漏万。对于自己摸着石头过河的新项目,很难在紧张的时间中快速收集信息,形成层级清晰、逻辑连贯、可读性高的文档,然后快捷美观地分享给团队。
  • 设计和交互这些细节也不能忽视 。诚然,学而时习之、有朋自远方来,都是乐事,但如果记录和分享的过程中感到重重摩擦力,就会很大程度上打消能动性。对于很多人来说,并不是没有坚持记日记,写好周报、月报、半年报的意愿,而是被繁琐的复制粘贴、格式设置消磨了意志、浪费了时间。
而之所以在繁多的选择中,语雀(yuque.com)最终能让我投入最多时间、委以最多重任,正是因为它的设计理念和功能架构,以令我满意的方式回应了上面那些问题。
如果要让我用简短的方式向别人介绍语雀,我会用「来—理—去」三个字来概括。这个说法不是我的原创,而是 语雀团队介绍「语雀小记」产品时最初阐述的 ,但在我看来也适用于描述语雀整个产品,即强调从记录、到整理、再到形成结构化知识的全流程。
接下来,我就以这个「来—理—去」的策略为线索,结合实际工作案例,介绍一下语雀为什么能让我得心应手地管理和输出信息。
来:信手拈来、功不唐捐
从事教育工作,出门开会和听课是常有的事。这种时候,电脑上往往一边要打开幻灯片,一边要处理工作消息。如果再单独开一个 Word 窗口做记录,对于狭小的笔记本屏幕来说实在勉为其难了。
这时,语雀的小记功能就非常合适。它不需要占用固定的桌面空间,可以通过固定的快捷键  Command + Shift + Y  随时召唤出来,随用随走;而如果需要边对照其他窗口边记录,又可以「钉」在屏幕最上方,不会被乱七八糟的窗口所遮挡。
小记虽然界面轻量,但能承载的内容很多。不论是一段超链接,又或许讲座里拍摄的几张照片、一小段视频,都能在里面找到合适的位置。
还有很多时候,人还在路上,微信里就发来一条条工作安排。这时,我并不会急着处理,而是随手从微信聊天中复制关键信息,发给语雀的公众号。
事后回到桌边,这些只言片语都会在小记中等着你继续处理。尽管看起来是很简单的功能,但这种信手拈来的可靠感是非常重要的。
理:高效编辑、极速排版

01 高效灵活的编辑器

教育类的工作文档中,不可避免涉及各种各样的格式和内容:考试日程要编写表格,出题要插入公式和图片,编写课件要加入音频和视频。如果用 Word 文档来承载,效果如何暂且不谈,光是繁琐的操作和频繁的卡顿就让人头大。
而语雀让我离不开的一大优势,就是这些内容都可以完整、方便地呈现。在语雀中,不同形态、功能的内容都称作「特色卡片」。与传统文档软件不同,我不用去记每种内容要用什么菜单或者按钮插入,只要随时按下  Command + / ,然后选择要插入的类型就行了。
比方说,如果我在编题目的时候,需要插入一个 ABCD 四个选项图片的表格,只要输入 bg(表格),然后选择 4 × 2 的布局(还是可以手不离键盘操作!)就行了:
对了,作为一个 Markdown 格式的拥趸,语雀对 Markdown 的充分支持让我感到很亲切。它支持的不仅仅是标题  # ,加粗  **  这些「基本款」;表示表格的  |A|B|C| ,表示任务的  [x]  这些更复杂高级的语法也一应俱全。中文用户的痛点也得到了考虑:在引用段落时,不需要切换到英文输入  来引导,直接输入中文对应键位的  就可以了。
总之,语雀的编辑器能让我集中时间和精力关注内容,而不是和格式无意义的搏斗上。
不过,图文内容只是工作文档中的「基本款」。设想你要筹划和组织一个延续多日、涉及几十上百个岗位的活动(比如我经常负责的等级测评),只靠图文恐怕是没法把事情表达清楚的。

02 随意挥洒的画板

这就要说到语雀一个在其他文档工具中很少见到的「杀手锏」功能,那就是「画板」。
先上一张效果图:
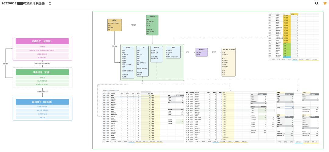
这是我用来和同事沟通一个考试成绩统计流程的文件,可以看到,里面涉及很多不同样式的内容:列举工作细则的树状图、安排阅卷时间的流程图、演示阅卷操作的带标注截图,还有从其他文档中截取的评分标准、奖状样张等。
如果不用语雀,这上面每一项都要用不同的软件来绘制。挑选工具所花的时间和成本不说,能不能在短时间内学会都是个大问题。
但语雀画板就把这些需求都包圆了。如果在写文档的时候有需要通过图表来展示和标注的需求,我只要按一下  Command + / ,输入 hb(画板),马上就能得到一张空白画布。然后,就可以从各种图形、线条和布局中任意选择进行绘制了。
如果想要「偷懒」,内置的各种模板、图标素材也毫不逊于其他付费方案,让我这样的非专业设计人员也能做出拿得出手的视觉效果。比如说,下面这个成绩统计系统设计图,就是靠「产品架构图」和「UML 图」几个素材快速搭建的。
由于画布可以无限拓展,我在编制初期可以不受拘束,大致有了成型思路后再仔细调整布局。
毫不夸张地说,画板功能是我眼中语雀最为突出,对我黏性最强的功能点。

03 省时省力的模板

还要重点表扬一下语雀的自定义模板功能。我的项目大多需要通过甘特图的形式来追踪进度。用 Excel「手擀」过甘特图的朋友一定能感同身受,这不是一件轻松的工作,涉及大量的单元格格式、分栏冻结操作,新同事往往要花很多时间才能掌握制作方法。
但因为语雀的自定义模板可以以现成文件为基础创建,并且可以以知识库或团队为范围分享,我只要做好一次示范,然后作为团队模板分享给同事,任何一个成员都可以在几秒钟的时间内搭起一个新的甘特图框架。
去:记录之后、好戏开始

01 博采众长的知识库

收集和编辑并不是工作的全部,只是一个必经步骤。要让收集的素材、编辑的文档产生实际意义、服务于实际项目,还必须要进行结构化的整理和输出。
对于我的工作而言,这意味着把项目筹备阶段产生的灵感、任务和方案整合为一份完整、有逻辑的工作手册,交付给团队实际执行。这样,项目里的每个人才能各司其职、各尽其责。特别是对于新加入团队的同事而言,这样的文档能帮助他们快速对项目全局建立宏观认识,不会淹没在各种细节中。日后,也方便参考之前项目的记录和文件,在过往的基础上总结经验、迭代完善,避免反复造轮子。
语雀从设计层面就很契合我的这种工作流程。现有的笔记工具在内容组织方式上一般有两种思路:一是较为传统的「笔记本」或「文件夹」风格,每条笔记都有一个固定的归属,但这需要花比较多的功夫分类和整理才能体现出条理。另一种是较为激进的扁平层级,文档默认不属于任何文件夹,事后主要通过搜索和筛选功能访问;虽然方便,但容易遗忘和走失。
语雀则使用了一种「知识库」的组织结构,在我看来,这介于上述两种风格之间,兼采了两种风格的长处。
一方面,每个文档都不是孤立的个体,而是从创建开始,就归属于特定的「知识库」下。知识库中的内容以树状结构呈现,仿佛一部大书,每篇文档都是这本大书中的一个章节。相比在文件夹中来回穿梭,树状目录的层级大大降低了认知的负担。
另一方面,知识库又在很多方面超出了传统的文件夹体系,例如可以在目录、卡片、专栏三种风格之间自由切换,分别适合文本、素材剪藏和对外分享。有时,我会随性在几种布局中切换,从而关注笔记中的不同内容,仿佛从不同视角和焦距观察记下的信息,而灵感往往也就在不经意之间迸发。比如我特别喜欢的一个用法,就是把用小记功能存下的课程案例,以卡片视图呈现。

02 多管齐下实现高效输出

有了知识库的整体架构,下一步就是信息的输出。在编写工作文档的过程中,我会综合使用语雀的搜索、引用、嵌入和知识网络功能,找齐所需的素材,将过往内容汇总为有逻辑的整体。
首先是搜索 。语雀的搜索速度快而且准确,还具有一定的 OCR 能力。这对于教育行业特别友好,因为很多素材都是以扫描版 PDF、拍摄的幻灯片这些非文本形式记下的,过去就只能费劲地一个个翻找,但在语雀中就很简单了。
比如,我要设计一个机器人赛题,想看看以往收集的案例中对于传感器(sensor)是怎样限定的,只要全局搜索 sensor 关键词,就能从截图中打捞出合适的案例。
其次是引用和嵌入 。在汇总项目资料的过程中,我经常需要在一篇「知识大纲」中引用过往例题,或者在一份「流程总览」中提及各个步骤的细则。最简单的解决方案当然是复制粘贴,但这不仅会造成大量重复信息,更要命的是无法保持各个文档中的内容同步。如果事后更新了单篇文档,汇总文档中的信息也就过时了。
而在语雀中,使用嵌入文档就可以很好地解决这个问题。以编写知识大纲为例,如果我需要「提及」一个例题,只需要像提及人一样输入一个 @,然后敲下大致的关键词,就能快速从题库中找到需要的内容,将其嵌入到当前文件中,并且实现随着原文件的更新而自动更新:
语雀的嵌入功能粒度很细。例如,我想在月报中嵌入之前一个项目文档的「总结」部分,那么我只要找到这个「总结」小标题,点击前方的段落标记复制链接,就可以回到月报页面定向嵌入这一节内容。类似地,每张表格、脑图也具有专门的链接,可以当作一个独立的元素嵌入到其他位置。
还记得前面介绍的小记吗?每条小记也可以直接作为模块来插入。我过去一直很烦恼插入截图时的繁琐流程;用上语雀后,我只要在手机端把截图作为小记收集下来,然后在电脑上以模块的形式引用那条小记就行了。
另一个常常让我感叹「幸好有它」的功能是知识图谱 。和很多公司一样,我所在的团队也使用 OKR 机制。但在 OKR 的实施流程中,一大难点就是如何有效记录和追踪目标和成果的实现情况。如果平时没有做好功课,到了写总结时就免不了搜肠刮肚甚至临时现编。
语雀很好地为我解决了这一问题。如上所说,我的工作项目都通过语雀知识库记录和管理,每个任务、每个成果都有对应的文档作为支撑。到了需要总结时,只需通过目录或者全局搜索,就能快速找到。特别是最近有了知识图谱功能后,还能以双向链接的方式进行视觉化的检索,找齐工作文档就更方便了。
有了充足的素材之后,就能很快搭建出一个清晰美观、有理有据的述职文档:

03 零成本的项目主页

最后,分享也是语雀的一大增值项。对于我参与举办的一些具有公开或公益性质的项目,经常面临的问题是怎样把活动信息有体系地分享出去。对此,公众号并不是一个合适的选择:它既依托于微信的封闭体系,也只能胜任活动通告这样简单、单篇的图文内容。如果要做一个完整的网站,且不论我缺少相关的技术能力,光是想想注册域名、购买主机、申请备案等一系列繁琐流程,就显得小题大做。
好在,语雀的知识库公开发布功能提供了一个相当够用的解决方案。由于平时就用语雀处理工作文档,不需要进行任何额外操作,就可以把知识库公开发布出去,获得一个零成本的项目主页:
如果有个别文件不希望对外分享,还可以单独设置不公开;一些有版权约束的材料,还可以通过设置水印的方式更好地保护起来。
实际上,语雀这种方便分享的设计,已经催生出了一种社区文化:很多用户在管理知识的同时,还通过分享功能将自己精心收拾的「数字花园」公开。用户之间互相关注、留言,形成了一种友好互助的氛围。这在今天的互联网上是难能可贵的,也算是让我持续关注这个产品的一种「软实力」吧。
结语
从 2018 年底接触语雀,一晃已经 4 个年头,见证了这个工具的不断进化。语雀脱胎于阿里企业内部的协同工具,为用户提供了非常高的拓展天花板;但同时又持续创新,不断加强的编辑、分享和知识管理功能,反映出发力个人使用场景的决心和潜力。很高兴我的知识管理实践中有语雀的陪伴,也欢迎大家一起来尝试、交流和分享。
🎁 福利
说说你平时是怎么做好「知识管理」的,或者聊聊你对语雀的看法, 本周五(07.22)评论区点赞前 10 位各送 1 年语雀会员。
登录查看更多
0

相关内容

【2022新书】有趣的数据结构,307页pdf带你轻松学习
专知会员服务
132+阅读 · 2022年8月29日
专知会员服务
168+阅读 · 2020年7月27日
【干货书】流畅Python,766页pdf,中英文版
专知会员服务
227+阅读 · 2020年3月22日
MarginNote 不只可以做笔记,甚至还能写文章
少数派
1+阅读 · 2022年8月3日
我还是低估了转岗产品经理的难度,幸好……
人人都是产品经理
0+阅读 · 2022年6月5日
做个简单点的产品经理
人人都是产品经理
0+阅读 · 2022年3月27日
上班了,我电脑密码多少来着……
人人都是产品经理
0+阅读 · 2022年2月7日
回老家开“网红”店的年轻人
创业邦杂志
0+阅读 · 2022年2月4日
可能是 Android 上最好用的写作 App
少数派
10+阅读 · 2018年12月21日
国家自然科学基金
4+阅读 · 2014年12月31日
国家自然科学基金
0+阅读 · 2012年12月31日
国家自然科学基金
0+阅读 · 2012年12月31日
国家自然科学基金
0+阅读 · 2012年12月31日
国家自然科学基金
0+阅读 · 2012年12月31日
国家自然科学基金
0+阅读 · 2012年12月31日
国家自然科学基金
0+阅读 · 2009年12月31日
国家自然科学基金
0+阅读 · 2009年12月31日
国家自然科学基金
0+阅读 · 2008年12月31日
Arxiv
0+阅读 · 2022年9月17日
Arxiv
22+阅读 · 2022年3月31日
Arxiv
15+阅读 · 2021年12月22日
Arxiv
16+阅读 · 2020年5月20日
已删除
Arxiv
32+阅读 · 2020年3月23日
VIP会员
相关资讯
MarginNote 不只可以做笔记,甚至还能写文章
少数派
1+阅读 · 2022年8月3日
我还是低估了转岗产品经理的难度,幸好……
人人都是产品经理
0+阅读 · 2022年6月5日
做个简单点的产品经理
人人都是产品经理
0+阅读 · 2022年3月27日
上班了,我电脑密码多少来着……
人人都是产品经理
0+阅读 · 2022年2月7日
回老家开“网红”店的年轻人
创业邦杂志
0+阅读 · 2022年2月4日
可能是 Android 上最好用的写作 App
少数派
10+阅读 · 2018年12月21日
相关基金
国家自然科学基金
4+阅读 · 2014年12月31日
国家自然科学基金
0+阅读 · 2012年12月31日
国家自然科学基金
0+阅读 · 2012年12月31日
国家自然科学基金
0+阅读 · 2012年12月31日
国家自然科学基金
0+阅读 · 2012年12月31日
国家自然科学基金
0+阅读 · 2012年12月31日
国家自然科学基金
0+阅读 · 2009年12月31日
国家自然科学基金
0+阅读 · 2009年12月31日
国家自然科学基金
0+阅读 · 2008年12月31日
Top
微信扫码咨询专知VIP会员