精选| 2019年2月R新包推荐

2019 年 3 月 27 日 R语言中文社区

作者:Joseph Rickert

翻译:黄小伟,10年资深数据矿工。目前就职杭州有赞数据分析团队,欢迎加入!

2019年2月,151个R新包收录于CRAN(1月份收录153个新包)!以下是选摘的40个R新包,包括八个类别:生物信息、数据、机器学习、医学、统计学、时间序列、工具和可视化。

一. 生物信息

1. Cascade: 提供了一种建模工具,允许在级联网络中进行基因选择、逆向工程和预测.

2. countfitteR: 提供了部分函数和Shiny程序,用于在DNA分析中自动评价计数数据的分布模型.

二. 数据

1. noaaoceans: 提供访问国家海洋和大气管理局(NOAA) API的工具.

2. guardianapi: 提供访问卫报开放API的功能,包含1999年至今在卫报中发布的所有文章.

3. RobinHood: 提供针对RobinHood投资平台的交互界面,包括访问帐户数据、检索投资统计和报价、下订单和取消订单等功能.

4. stlcsb: 提供对圣路易斯市公民服务局数据访问的功能,包括下载数据、分类问题请求、清理和分组CSB数据以及使用x和y坐标投影数据.


三. 机器学习

1. bigMap: 基于数据的低维表示,实现用于大规模结构化数据的无监督聚类协议,参见Garriga and Bartumeus (2018) .

2. fastNaiveBayes: 提供朴素贝叶斯分类器的快速实现,主要基于Schneider(2003)的论文.

3. gama: 利用遗传进化方法实现硬分区聚类.参见Scrucca (2013), Charrad et al. (2014), and Tsagris and Papadakis (2018).

4. leiden: 借助reticulate执行Python leidenalg聚类算法.

5. r.blip: 提供从包含数千个变量的数据集中学习贝叶斯网络的功能,包括父集识别、一般结构优化、有界树宽度结构的算法优化、不完整数据集的结构学习等.

6. RTML: 实现10种正则化多任务学习算法的有效求解器,适用于回归、分类、联合特征选择、低秩学习、稀疏学习和网络合并等.

7. Spectrum: 为单视图和多视图数据实现快速、自适应的谱聚类算法.

8. SAR: 针对个性化推荐问题,提供智能自适应推荐(SAR)算法的两种实现.

9. tfdeploy: 提供跨多个服务器部署TensorFlow模型的工具.

10. tfio: 提供TensorFlow IO的接口.

11. stabm: 提供多个方法以评估特征选择的稳定性.

12. tidystopwords: 提供以53种语言生成禁用词列表的功能,其方式与所支持的所有语言一致.

四. 医学

1. ClinReport: 提供在Microsoft Word文档中创建符合临床标准的格式化统计表的功能.

2. safetyGraphics: 通过Shiny应用程序或独立的htmlwidget图表实现评估临床试验安全性的框架.


五. 统计学

1. dosearch: 实现了一种方法,通过do-calculus和标准概率操作来识别任意观测和实验概率分布的因果效应.

2. geosample: 提供构建抽样设计的功能.


3. interactions: 提供相关功能,用于执行和解释回归模型中统计交互的分析及双向和三向交互的可视化.

4. IrregLong: 提供用于分析纵向数据的功能,其中观察时间是可能与结果过程相关的随机变量.

5. missCompare: 提供方法用于测试和比较模拟、实际数据上的各种缺失数据插补算法.

6. OutlierDetection: 提供多种方法来检测异常值,包括基于模型的方法、基于距离的方法、基于密度的方法等.

7. plsr: 提供用于两个高维数据集关系的偏最小二乘分析的函数.

8. pliable: 用于训练和拟合套索模型.

9. PointFore: 提供估计规范模型的函数.

10. segmenTier: 基于machne等人所描述的理论,实现了基于段内任意相似性度量最大化的分段动态规划解决方案.

11. TextForecast: 提供使用文本数据进行回归分析和预测的功能,这些数据基于Lima(2018).


六. 时间序列

1. Rlgt: 提供使用rstan的函数,用于拟合全局趋势模型进行时间序列预测,这些模型是贝叶斯归纳和某些指数平滑模型的扩展.

2. tsfeatures: 如Hyndman等人所述,实现从时间序列数据中提取各种特征的多种方法.

七. 工具

1. pak: 简化和改进R包的安装.

2. qs: 提供快速写入和读取任何R对象到磁盘和从磁盘读取的功能.

3. ropendata: 提供收集网络安全数据,并通过开放式数据门户使其可用的功能.

4. rosr: 提供创建可重复的学术项目的方法,包括数据集、参考、代码、图像等综合学术元素.

5. ShinyEventLogger: 为复杂的Shiny应用程序实现日志框架.

八. 可视化

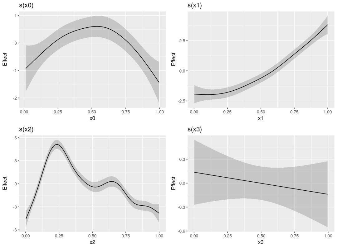
1. gratia: 提供基于ggplot的图形和工具函数,借助mgcv包进行广义加性模型(GAM)的可视化.

2. jskm : 提供函数jskm( )以创建具有下面风险表的Kaplan-Meier图,并使用svyjskm( )绘制加权Kaplan-Meier估计量.

说明:限于个人水平,错误之处难免,烦请批评指正,共同交流~

登录查看更多
0

相关内容

多智能体深度强化学习的若干关键科学问题
专知会员服务
195+阅读 · 2020年5月24日
【教程推荐】中科大刘淇教授-数据挖掘基础,刘 淇
专知会员服务
82+阅读 · 2020年3月4日
 【中科院信工所】社交媒体情感分析,40页ppt
专知会员服务
104+阅读 · 2019年12月13日
【论文推荐】文本分析应用的NLP特征推荐
专知会员服务
34+阅读 · 2019年12月8日
2018年度最牛逼的30个机器学习项目!
大数据技术
3+阅读 · 2018年12月14日
10月机器学习开源项目Top10
机器学习算法与Python学习
3+阅读 · 2018年10月30日
6月Python热文Top10,精选自1000篇文章
AI100
3+阅读 · 2018年6月15日
10篇必读的机器学习干货文章
专知
4+阅读 · 2018年5月20日
赛尔推荐 | 第3期
哈工大SCIR
7+阅读 · 2018年3月28日
推荐 | 机器学习开源项目 Top 10
深度学习世界
4+阅读 · 2018年3月22日
15款免费预测分析软件!收藏好,别丢了!
七月在线实验室
11+阅读 · 2018年2月27日
GitHub最著名的20个Python机器学习项目
全球人工智能
9+阅读 · 2017年12月7日
Arxiv
15+阅读 · 2019年3月16日
Arxiv
6+阅读 · 2018年3月28日
Arxiv
5+阅读 · 2015年9月14日
VIP会员
相关资讯
2018年度最牛逼的30个机器学习项目!
大数据技术
3+阅读 · 2018年12月14日
10月机器学习开源项目Top10
机器学习算法与Python学习
3+阅读 · 2018年10月30日
6月Python热文Top10,精选自1000篇文章
AI100
3+阅读 · 2018年6月15日
10篇必读的机器学习干货文章
专知
4+阅读 · 2018年5月20日
赛尔推荐 | 第3期
哈工大SCIR
7+阅读 · 2018年3月28日
推荐 | 机器学习开源项目 Top 10
深度学习世界
4+阅读 · 2018年3月22日
15款免费预测分析软件!收藏好,别丢了!
七月在线实验室
11+阅读 · 2018年2月27日
GitHub最著名的20个Python机器学习项目
全球人工智能
9+阅读 · 2017年12月7日
Top
微信扫码咨询专知VIP会员