美团云出席HCC华为云计算大会 携手打造100亿美元IT产业

2015 年 9 月 25 日 美团技术团队

2015年9月18日,美团云作为华为云计算大会(HCC2015)的应邀嘉宾出席了本次会议,向与会嘉宾展示了美团云的产品特色及大数据体系,并分析了云时代的发展状况。美团云网络专家在会议上发表了以《SDN助力美团云》为主题的讲座,详细地介绍了美团云的自研云平台,并分享了SDN在美团云的运用,透露了美团云和华为在网络部署方面的合作技术细节。


美团云在SDN应用领域与华为紧密合作

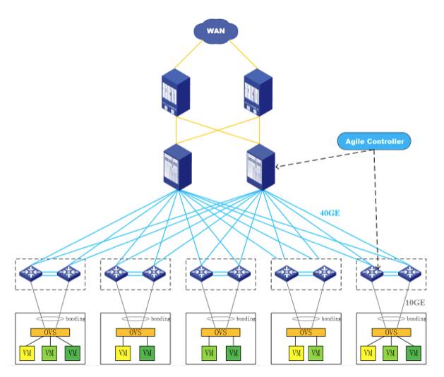
美团云和华为在网络部署领域实现了紧密的合作关系。据美团云网络负责人介绍,美团云的网络架构主要有四个特点(上图为美团云的网络架构):

首先,美团云采用二层组网的方式,使用华为CE12800作为核心交换机,CE6800作为接入交换机,每台服务器双万兆上联至2台堆叠接入交换机,实现了网络层面的全冗余。


第二,美团云的自研云平台在大二层技术选用了Vxlan,无需更改IP和MAC 地址,虚拟机可在互通的三层网范围内迁移,从而保障业务的连续性和云环境中充足的虚拟分区资源。能放置1万台服务器的单域控制器(Domail Controller)也将强大的资源管理和共享服务变得触手可及。


第三,美团云的自研云平台结合了华为Agile Controller控制器联动业务,应用SDN集中控制的原则,以业务体验为核心,基于用户和应用动态调配全网资源,实现了网络与安全资源跟随用户自由地移动,网络更敏捷地为业务服务。当用户在mos.meituan.com上创建宿主机,美团云平台将自动下发服务器配置到OVS并通过华为AC控制器自动配置交换机,业务部署由此完成。我们高效率的满足客户需求,提供非凡的用户体验。


第四,结合华为的AC控制器,美团自研云实现了VM层面的转发路径可视,运营维护中的黑匣子从此被击破。业务路径可视实现了故障定位,状态可视则实现了易检查的参数配置,此外可查询的历史信息以及故障重现大大提高了运维的速度和质量,攻克了Overlay技术中最难处理的运维问题。运维工程师能够主动预防网络性能问题,实现从可度量到可管理,逐步改进云平台的服务水平,并不断提高对终端用户忠诚度。


美团云的产品特色

美团云(MOS)是美团推出的公有云平台,致力于为千万用户提供最稳定、靠谱的基础设施云服务及大数据解决方案。美团云目前共有六大公有云产品,分别是云主机、对象存储、关系型数据库、缓存服务以及大数据解决方案。2013年5月,美团云正式对外开放计算资源。至今,美团云依靠强大的技术团队,不断优化产品与服务,注重提升web端的用户操作体验,搭建最优的底层架构,提供最稳定的网络服务。2015年,美团云获得IDC牌照,并开放首个高品质自建机房。同时,美团云已通过第四届可信云验证,并将“电商云”奖项收入囊中。


高效满足需求

美团云采用浮动公网IP,允许IP动态地浮动在不同的计算资源上(例如:主机、负载均衡),满足用户单独持有公网IP的需求。美团云三区开放之后,用户可以通过美团云直接完成备案、ip反解等,大大提高了用户的业务效率。


竭力保障安全

美团云对象存储服务经过美团内部反复验证,拥有高可靠、高可用、海量、安全等特点。用户可以在需要的时间、地点,使用任何应用上传下载任意大小的数据,Web控制台可以方便用户进行简单地管理。美团云主机承诺99.95%的服务可用性,对于用户云服务中断、故障时间,美团云给到200倍赔偿,为业内最高。


真诚提供便利

美团云关系型数据库服务,采用了美团网线上千万级访问优化策略,用户可以轻松拥有媲美美团的业务支撑能力。目前支持MySQL,通过控制台可以快速创建部署用户的数据库,方便管理,使用户专注于程序开发和自己的业务。

美团云缓存服务是一个具有高性能、支持高并发业务的Key-Value缓存数据库,支持字符串、链表和哈希表等多种数据类型。采用在线热备模式,方便可靠。对IO读写速度要求高,数据处理业务复杂和对稳定性要求较高的系统,能够提供优质的支持。


美团云的大数据体系

建立在美团网已有的大数据团队的技术基础上,美团云对外推出大数据分析平台服务-即美团云大数据分析服务(MOS Data Services,MDS)。 MDS将开源数据分析软件栈(Hadoop/Hive/Spark等开源数据软件)与美团数据团队运维管理经验相结合,致力于为用户解决大数据平台的运维管理难题,向用户提供一站式的大数据解决方案。美团云大数据分析服务为用户私人定制的专属的大数据分析集群,实现了集群的创建、扩容、状态监控、配置调整等自动化运维操作。用户可以选择基于虚拟主机创建一个集群,用于测试和验证,亦可以基于大容量物理机创建一个高性能的独享集群,用于生产环境。通过美团云Web控制台,用户可以随时查看集群状态,提交SQL查询任务,在美团云主机通过Hadoop/Hive/Spark的原生客户端,用户可以自由使用该集群。美团云大数据分析服务致力于:在云上为用户提供高灵活性,高安全性的优质大数据分析平台。

登录查看更多
0

相关内容

华为发布《自动驾驶网络解决方案白皮书》
专知会员服务
130+阅读 · 2020年5月22日
新时期我国信息技术产业的发展
专知会员服务
71+阅读 · 2020年1月18日
阿里巴巴达摩院发布「2020十大科技趋势」
专知会员服务
108+阅读 · 2020年1月2日
【大数据白皮书 2019】中国信息通信研究院
专知会员服务
138+阅读 · 2019年12月12日
【白皮书】“物联网+区块链”应用与发展白皮书-2019
专知会员服务
94+阅读 · 2019年11月13日
【数字化】制造业数字化转型的实战路线图
产业智能官
40+阅读 · 2019年9月10日
2018年边缘计算行业研究报告
行业研究报告
12+阅读 · 2019年4月15日
车路协同构建“通信+计算”新体系
智能交通技术
11+阅读 · 2019年3月26日
【物联网】物联网产业现状与技术发展
产业智能官
15+阅读 · 2018年12月17日
面向云端融合的分布式计算技术研究进展与趋势
中国计算机学会
19+阅读 · 2018年11月27日
【工业大数据】一文带你读懂《工业大数据白皮书》
产业智能官
14+阅读 · 2018年1月20日
2017全球大数据产业八领域典型公司盘点分析
人工智能学家
3+阅读 · 2017年12月6日
Teacher-Student Training for Robust Tacotron-based TTS
QuAC : Question Answering in Context
Arxiv
4+阅读 · 2018年8月21日
Arxiv
8+阅读 · 2018年1月30日
VIP会员
相关资讯
【数字化】制造业数字化转型的实战路线图
产业智能官
40+阅读 · 2019年9月10日
2018年边缘计算行业研究报告
行业研究报告
12+阅读 · 2019年4月15日
车路协同构建“通信+计算”新体系
智能交通技术
11+阅读 · 2019年3月26日
【物联网】物联网产业现状与技术发展
产业智能官
15+阅读 · 2018年12月17日
面向云端融合的分布式计算技术研究进展与趋势
中国计算机学会
19+阅读 · 2018年11月27日
【工业大数据】一文带你读懂《工业大数据白皮书》
产业智能官
14+阅读 · 2018年1月20日
2017全球大数据产业八领域典型公司盘点分析
人工智能学家
3+阅读 · 2017年12月6日
Top
微信扫码咨询专知VIP会员