Spring Boot是如何实现日志的?

2019 年 4 月 12 日 51CTO博客

休息日闲着无聊看了下 Spring Boot 中的日志实现,把我的理解跟大家说下。


门面模式


说到日志框架不得不说门面模式。门面模式,其核心为外部与一个子系统的通信必须通过一个统一的外观对象进行,使得子系统更易于使用。


用一张图来表示门面模式的结构为:

门面模式


简单来说,该模式就是把一些复杂的流程封装成一个接口供给外部用户更简单的使用。


这个模式中,涉及到三个角色:

  • 门面角色:外观模式的核心。它被客户角色调用,熟悉子系统的功能。内部根据客户角色的需求预定了几种功能的组合(模块)。

  • 子系统(模块)角色:实现了子系统的功能。它对客户角色和 Facade 是未知的。它内部可以有系统内的相互交互,也可以有供外界调用的接口。

  • 客户角色:通过调用 Facede 来完成要实现的功能。


市面上的日志框架


简单说下,上表的日志门面对应了门面模式中的 Facede 对象,它们只是一个接口层,并不提供日志实现。


而日志实现则对应着各个子系统或者模块,日志记录的具体逻辑实现,就写在这些右边的框架里面;那我们的应用程序就相当于客户端。


为什么要使用门面模式?


试想下我们开发系统的场景,需要用到很多包,而这些包又有自己的日志框架,于是就会出现这样的情况:我们自己的系统中使用了 Logback 这个日志系统,我们的系统使用了 Hibernate。


Hibernate 中使用的日志系统为 jboss-logging,我们的系统又使用了 Spring,Spring 中使用的日志系统为 commons-logging。


这样,我们的系统就不得不同时支持并维护 Logback、jboss-logging、commons-logging 三种日志框架,非常不便。


解决这个问题的方式就是引入一个接口层,由接口层决定使用哪一种日志系统,而调用端只需要做的事情就是打印日志而不需要关心如何打印日志,而上表的日志门面就是这种接口层。


鉴于此,我们选择日志时,就必须从上表左边的日志门面和右边的日志实现各选择一个框架。


而 Spring Boot 底层默认选用的就是 SLF4j 和 Logback 来实现日志输出。


SLF4j 使用


官方文档给出这样一个例子:

import org.slf4j.Logger;
import org.slf4j.LoggerFactory;

public class HelloWorld {
  public static void main(String[] args) {
    // HelloWorld.class 就是你要打印的指定类的日志,
    // 如果你想在其它类中打印,那就把 HelloWorld.class 替换成目标类名.class 即可。
    Logger logger = LoggerFactory.getLogger(HelloWorld.class); 
    logger.info("Hello World");
  }
}


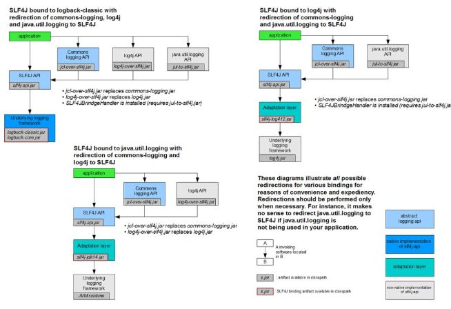
为了理解 SLF4j 的工作原理,我翻了下它的官方文档,看到这么一张图:

SLF4J


简单解释一下,上图 SLF4J 有六种用法,一共五种角色,Application 不用说,就是我们的系统。


SLF4J API 就是日志接口层(门面);蓝色和最下面灰色的就是具体日志实现(子系统);而 Adaptation 就是适配层。


解释下,上图第二,第三种用法。其中第二种就是 Spring Boot 的默认用法;而为什么会出现第三种?


因为 Log4J 出现得比较早,它根本不知道后面会有 SLF4J 这东西。Log4J 不能直接作为 SLF4J 的日志实现,所以中间就出现了适配层。第四种同理。


这里提醒下,每一个日志的实现框架都有自己的配置文件。使用 SLF4J 以后,**配置文件还是做成日志实现框架自己本身的配置文件。比如,Logback 就使用 logback.xml、Log4J 就使用 Log4j.xml 文件。


如何让系统中所有的日志都统一到 SLF4J?


我继续浏览了下官网,看见这么一张图:

Legacy


由上图可以看出,让系统中所有的日志都统一到 SLF4J 的做法是:

  • 将系统中其他日志框架先排除出去。

  • 用中间包来替换原有的日志框架。

  • 我们导入 SLF4J  其他的实现。


Spring Boot 中的日志关系


Spring Boot 使用以下依赖实现日志功能:

<dependency>
      <groupId>org.springframework.boot</groupId>
      <artifactId>spring-boot-starter-logging</artifactId>
      <version>2.1.3.RELEASE</version>
      <scope>compile</scope>
</dependency>


spring-boot-starter-logging 有这么一张关系图:

日志底层依赖


由上图可见:

  • Spring Boot2.x 底层也是使用 slf4j+logback 或 Log4J 的方式进行日志记录。

  • Spring Boot 引入中间替换包把其他的日志都替换成了 SLF4J。

  • 如果我们要引入其他框架、可以把这个框架的默认日志依赖移除掉。


比如 Spring 使用的是 commons-logging 框架,我们可以这样移除:

<dependency>
    <groupId>org.springframework</groupId>
        <artifactId>spring-core</artifactId>
            <exclusions>
                <exclusion>
                    <groupId>commons-logging</groupId>
                        <artifactId>commons-logging</artifactId>
                </exclusion>
            </exclusions>
</dependency>


Spring Boot 能自动适配所有的日志,而且底层使用 slf4j+logback 的方式记录日志,引入其他框架的时候,只需要把这个框架依赖的日志框架排除掉即可。


日志使用


①默认配置(以 Log4J 框架为例),Spring Boot 默认帮我们配置好了日志:

    //记录器
    Logger logger = LoggerFactory.getLogger(getClass());
    @Test
    public void contextLoads() {
        //日志的级别;
        //由低到高   trace<debug<info<warn<error
        //可以调整输出的日志级别;日志就只会在这个级别以以后的高级别生效
        logger.trace("这是trace日志...");
        logger.debug("这是debug日志...");
        // SpringBoot 默认给我们使用的是 info 级别的,没有指定级别的就用SpringBoot 默认规定的级别;root 级别
        logger.info("这是info日志...");
        logger.warn("这是warn日志...");
        logger.error("这是error日志...");
    }


②log4j.properties 修改日志默认配置:

logging.level.com.nasus=debug

#logging.path=
# 不指定路径在当前项目下生成 springboot.log 日志
# 可以指定完整的路径;
#logging.file=Z:/springboot.log

# 在当前磁盘的根路径下创建 spring 文件夹和里面的 log 文件夹;使用 spring.log 作为默认文件
logging.path=/spring/log

#  在控制台输出的日志的格式
logging.pattern.console=%d{yyyy-MM-dd} [%thread] %-5level %logger{50} - %msg%n
# 指定文件中日志输出的格式
logging.pattern.file=%d{yyyy-MM-dd} === [%thread] === %-5level === %logger{50} ==== %msg%n


配置解释


③指定配置。Spring Boot 会自动加载类路径下对应框架的配置文件,所以我们只需给类路径下放上每个日志框架自己的配置文件即可,Spring Boot 就不会使用默认配置了。

logback.xml:直接就被日志框架识别了。


logback-spring.xml:日志框架就不直接加载日志的配置项,由 Spring Boot 解析日志配置,可以使用 Spring Boot 的高级 Profile 功能。

<springProfile name="staging">
    <!-- configuration to be enabled when the "staging" profile is active -->
      可以指定某段配置只在某个环境下生效
</springProfile>


例子 (以 Logback 框架为例):

<appender name="stdout" class="ch.qos.logback.core.ConsoleAppender">
        <!--
        日志输出格式:
            %d表示日期时间,
            %thread表示线程名,
            %-5level:级别从左显示5个字符宽度
            %logger{50} 表示logger名字最长50个字符,否则按照句点分割。 
            %msg:日志消息,
            %n是换行符
        -->

        <layout class="ch.qos.logback.classic.PatternLayout">
                 <!--指定在 dev 环境下,控制台使用该格式输出日志-->
                 <springProfile name="dev">
                <pattern>%d{yyyy-MM-dd HH:mm:ss.SSS} ----> [%thread] ---> %-5level %logger{50} - %msg%n</pattern>
            </springProfile>
            <!--指定在非 dev 环境下,控制台使用该格式输出日志-->
            <springProfile name="!dev">
                <pattern>%d{yyyy-MM-dd HH:mm:ss.SSS} ==== [%thread] ==== %-5level %logger{50} - %msg%n</pattern>
            </springProfile>
        </layout>
    </appender>


如果使用 logback.xml 作为日志配置文件,而不是 logback-spring.xml,还要使用 Profile 功能,会有以下错误:

no applicable action for [springProfile]


切换日志框架


了解了 Spring Boot 的底层日志依赖关系,我们就可以按照 SLF4J 的日志适配图,进行相关的切换。


例如,切换成 SLF4J+Log4J ,可以这样做:

<dependency>
  <groupId>org.springframework.boot</groupId>
  <artifactId>spring-boot-starter-web</artifactId>
  <exclusions>
    <exclusion>
      <artifactId>logback-classic</artifactId>
      <groupId>ch.qos.logback</groupId>
    </exclusion>
  </exclusions>
</dependency>

<dependency>
  <groupId>org.slf4j</groupId>
  <artifactId>slf4j-log4j12</artifactId>
</dependency>


切换成 log4j2 ,就可以这样做:

<dependency>
      <groupId>org.springframework.boot</groupId>
      <artifactId>spring-boot-starter-web</artifactId>
            <exclusions>
                <exclusion>
                    <artifactId>spring-boot-starter-logging</artifactId>
                    <groupId>org.springframework.boot</groupId>
                </exclusion>
            </exclusions>
</dependency>

<dependency>
  <groupId>org.springframework.boot</groupId>
  <artifactId>spring-boot-starter-log4j2</artifactId>
</dependency>


最后放上 logback-spring.xml 的详细配置,大家在自己项目可以参考配置:

<?xml version="1.0" encoding="UTF-8"?>
<!--
scan:当此属性设置为true时,配置文件如果发生改变,将会被重新加载,默认值为true。
scanPeriod:设置监测配置文件是否有修改的时间间隔,如果没有给出时间单位,默认单位是毫秒当scan为true时,此属性生效。默认的时间间隔为1分钟。
debug:当此属性设置为true时,将打印出logback内部日志信息,实时查看logback运行状态。默认值为false。
-->

<configuration scan="false" scanPeriod="60 seconds" debug="false">
    <!-- 定义日志的根目录 -->
    <property name="LOG_HOME" value="/app/log" />
    <!-- 定义日志文件名称 -->
    <property name="appName" value="nasus-springboot"></property>
    <!-- ch.qos.logback.core.ConsoleAppender 表示控制台输出 -->
    <appender name="stdout" class="ch.qos.logback.core.ConsoleAppender">
        <!--
        日志输出格式:
            %d表示日期时间,
            %thread表示线程名,
            %-5level:级别从左显示5个字符宽度
            %logger{50} 表示logger名字最长50个字符,否则按照句点分割。 
            %msg:日志消息,
            %n是换行符
        -->

        <layout class="ch.qos.logback.classic.PatternLayout">
            <springProfile name="dev">
                <pattern>%d{yyyy-MM-dd HH:mm:ss.SSS} ----> [%thread] ---> %-5level %logger{50} - %msg%n</pattern>
            </springProfile>
            <springProfile name="!dev">
                <pattern>%d{yyyy-MM-dd HH:mm:ss.SSS} ==== [%thread] ==== %-5level %logger{50} - %msg%n</pattern>
            </springProfile>
        </layout>
    </appender>

    <!-- 滚动记录文件,先将日志记录到指定文件,当符合某个条件时,将日志记录到其他文件 -->  
    <appender name="appLogAppender" class="ch.qos.logback.core.rolling.RollingFileAppender">
        <!-- 指定日志文件的名称 -->
        <file>${LOG_HOME}/${appName}.log</file>
        <!--
        当发生滚动时,决定 RollingFileAppender 的行为,涉及文件移动和重命名
        TimeBasedRollingPolicy: 最常用的滚动策略,它根据时间来制定滚动策略,既负责滚动也负责出发滚动。
        -->

        <rollingPolicy class="ch.qos.logback.core.rolling.TimeBasedRollingPolicy">
            <!--
            滚动时产生的文件的存放位置及文件名称 %d{yyyy-MM-dd}:按天进行日志滚动 
            %i:当文件大小超过maxFileSize时,按照i进行文件滚动
            -->

            <fileNamePattern>${LOG_HOME}/${appName}-%d{yyyy-MM-dd}-%i.log</fileNamePattern>
            <!-- 
            可选节点,控制保留的归档文件的最大数量,超出数量就删除旧文件。假设设置每天滚动,
            且maxHistory是365,则只保存最近365天的文件,删除之前的旧文件。注意,删除旧文件是,
            那些为了归档而创建的目录也会被删除。
            -->

            <MaxHistory>365</MaxHistory>
            <!-- 
            当日志文件超过maxFileSize指定的大小是,根据上面提到的%i进行日志文件滚动 注意此处配置SizeBasedTriggeringPolicy是无法实现按文件大小进行滚动的,必须配置timeBasedFileNamingAndTriggeringPolicy
            -->

            <timeBasedFileNamingAndTriggeringPolicy class="ch.qos.logback.core.rolling.SizeAndTimeBasedFNATP">
                <maxFileSize>100MB</maxFileSize>
            </timeBasedFileNamingAndTriggeringPolicy>
        </rollingPolicy>
        <!-- 日志输出格式: -->     
        <layout class="ch.qos.logback.classic.PatternLayout">
            <pattern>%d{yyyy-MM-dd HH:mm:ss.SSS} [ %thread ] - [ %-5level ] [ %logger{50} : %line ] - %msg%n</pattern>
        </layout>
    </appender>

    <!-- 
        logger主要用于存放日志对象,也可以定义日志类型、级别
        name:表示匹配的logger类型前缀,也就是包的前半部分
        level:要记录的日志级别,包括 TRACE < DEBUG < INFO < WARN < ERROR
        additivity:作用在于children-logger是否使用 rootLogger配置的appender进行输出,
        false:表示只用当前logger的appender-ref,true:
        表示当前logger的appender-ref和rootLogger的appender-ref都有效
    -->

    <!-- hibernate logger -->
    <logger name="com.nasus" level="debug" />
    <!-- Spring framework logger -->
    <logger name="org.springframework" level="debug" additivity="false"></logger>



    <!-- 
    root 与 logger 是父子关系,没有特别定义则默认为root,任何一个类只会和一个logger对应,
    要么是定义的logger,要么是root,判断的关键在于找到这个logger,然后判断这个logger的appender和level。 
    -->

    <root level="info">
        <appender-ref ref="stdout" />
        <appender-ref ref="appLogAppender" />
    </root>
</configuration> 


参考文献:

  • http://www.importnew.com/28494.html

  • https://www.cnblogs.com/lthIU/p/5860607.html


作者:nasus

编辑:陶家龙、孙淑娟

出处:转载自微信公众号:一个优秀的废人(a_good_waste)

精彩文章推荐:

给你一份超详细Spring Boot知识清单

没想到,看《复联4》也能理解Spring Cloud

百亿级日志系统架构设计及优化

登录查看更多
0

相关内容

SLF4J,即简单日志门面(Simple Logging Facade for Java),不是具体的日志解决方案,它只服务于各种各样的日志系统。按照官方的说法,SLF4J是一个用于日志系统的简单Facade,允许最终用户在部署其应用时使用其所希望的日志System
【2020新书】使用高级C# 提升你的编程技能,412页pdf
专知会员服务
60+阅读 · 2020年6月26日
【实用书】Python爬虫Web抓取数据,第二版,306页pdf
专知会员服务
122+阅读 · 2020年5月10日
【2020新书】Kafka实战:Kafka in Action,209页pdf
专知会员服务
69+阅读 · 2020年3月9日
【新书】Java企业微服务,Enterprise Java Microservices,272页pdf
【干货】大数据入门指南:Hadoop、Hive、Spark、 Storm等
专知会员服务
98+阅读 · 2019年12月4日
【电子书】C++ Primer Plus 第6版,附PDF
专知会员服务
88+阅读 · 2019年11月25日
Keras作者François Chollet推荐的开源图像搜索引擎项目Sis
专知会员服务
30+阅读 · 2019年10月17日
msf实现linux shell反弹
黑白之道
49+阅读 · 2019年8月16日
Python奇淫技巧,5个数据可视化工具
机器学习算法与Python学习
7+阅读 · 2019年4月12日
基于Web页面验证码机制漏洞的检测
FreeBuf
7+阅读 · 2019年3月15日
百度开源项目OpenRASP快速上手指南
黑客技术与网络安全
5+阅读 · 2019年2月12日
蚂蚁金服微服务实践(附演讲PPT)
开源中国
18+阅读 · 2018年12月21日
如何运用Python建一个聊天机器人?
七月在线实验室
17+阅读 · 2018年1月23日
设计和实现一款轻量级的爬虫框架
架构文摘
13+阅读 · 2018年1月17日
Foreground-aware Image Inpainting
Arxiv
4+阅读 · 2019年1月17日
Semantics of Data Mining Services in Cloud Computing
Arxiv
4+阅读 · 2018年10月5日
Arxiv
3+阅读 · 2018年3月2日
Arxiv
6+阅读 · 2018年2月7日
Arxiv
7+阅读 · 2018年1月31日
VIP会员
相关VIP内容
【2020新书】使用高级C# 提升你的编程技能,412页pdf
专知会员服务
60+阅读 · 2020年6月26日
【实用书】Python爬虫Web抓取数据,第二版,306页pdf
专知会员服务
122+阅读 · 2020年5月10日
【2020新书】Kafka实战:Kafka in Action,209页pdf
专知会员服务
69+阅读 · 2020年3月9日
【新书】Java企业微服务,Enterprise Java Microservices,272页pdf
【干货】大数据入门指南:Hadoop、Hive、Spark、 Storm等
专知会员服务
98+阅读 · 2019年12月4日
【电子书】C++ Primer Plus 第6版,附PDF
专知会员服务
88+阅读 · 2019年11月25日
Keras作者François Chollet推荐的开源图像搜索引擎项目Sis
专知会员服务
30+阅读 · 2019年10月17日
相关资讯
msf实现linux shell反弹
黑白之道
49+阅读 · 2019年8月16日
Python奇淫技巧,5个数据可视化工具
机器学习算法与Python学习
7+阅读 · 2019年4月12日
基于Web页面验证码机制漏洞的检测
FreeBuf
7+阅读 · 2019年3月15日
百度开源项目OpenRASP快速上手指南
黑客技术与网络安全
5+阅读 · 2019年2月12日
蚂蚁金服微服务实践(附演讲PPT)
开源中国
18+阅读 · 2018年12月21日
如何运用Python建一个聊天机器人?
七月在线实验室
17+阅读 · 2018年1月23日
设计和实现一款轻量级的爬虫框架
架构文摘
13+阅读 · 2018年1月17日
Top
微信扫码咨询专知VIP会员