开发者如何实现技能升级、薪资翻番?| 附终极学习路线图

2018 年 7 月 24 日 CSDN

回顾成为一名前端开发者的历程,正如同如今已自我认可的人回忆过往,曾经可能是一个充满荆棘及曲折的道路。就现在而言,那些时光最难忘,而记录这条路线也将是一件有趣且有价值的事情。本文分享了四位开发者学习前端技术的路线图,接下来,我们共同来研究一番。


Kamran Ahmed 的 2018 年现代前端开发指南


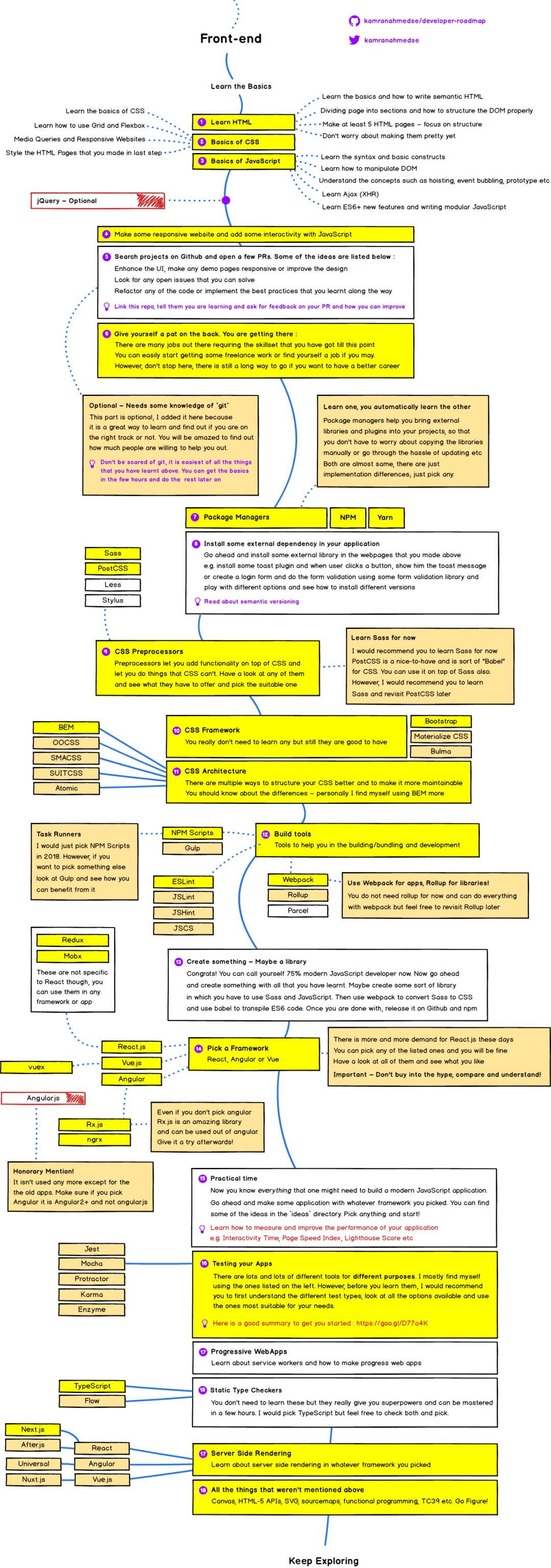
想要成为一名成功的前端开发者,那么需要学习以下知识点:

  • 学习 HTML 基础知识;

  • 学习一些 CSS;

  • 学习基础的 JavaScript;

  • 了解一下 jQuery:现在新的项目中,jQuery 的使用已经没有那么广泛,了解一下即可;

  • 学习包管理器;

  • CSS 预处理;

  • CSS 框架;

  • CSS 编程方式;

  • 构建工具;

  • 选择一个框架,如 React、Vue 和 Angular;

  • 学习渐进式 Web App;

  • 了解静态类型检查器;

  • 服务器端渲染。

更多内容可参考:https://medium.com/tech-tajawal/modern-frontend-developer-in-2018-4c2072fa2b9c


AdamGołąb 的 React 开发者路线图


GitHub 地址:https://github.com/adam-golab/react-developer-roadmap

  • 了解基础的知识点:HTML、CSS、JS;

  • 进阶技能:学习 GIT、了解 HTTPS 协议、使用 Google 搜索引擎、熟悉终端、了解算法和数据结构、阅读相关设计模式书籍;

  • 在相关网站上学习 React 知识点;

  • 熟悉使用的工具:包管理器,如 npm、yarn、pnpm;Task Runners,如 npm 脚本、gulp;

  • 学习 CSS 预处理器、CSS 框架、CSS 算法、JS 中的 CSS 样式;

  • 学习状态管理;

  • 路由;

  • 了解 API 客户端;

  • 学习实用库;

  • 单元测试、终到终端测试、集成测试;

  • 服务器端渲染;

  • 静态站点生成器;

  • 后端框架集成;

  • 移动应用开发:React Native、Cordova/Phonegap;

  • 桌面应用开发:Proton Native、Electron、React Native Windows;

  • 虚拟现实:React 360。


Adnan Ahmed 的 2018 年现代后端开发指南


可以通过学习以下知识点,更好地掌握后端开发技术:

  • 学习一门编程语言;

  • 学习包管理器;

  • 了解标准做法和最佳实践;

  • 务必要读一读有关安全性的最佳实践;

  • 学习测试;

  • 学习如何在关系型数据库中永久保存数据;

  • 学习一个框架;

  • 学习一种 NoSQL 数据库;

  • 学习如何在应用级别实现缓存;

  • 理解 REST 并学习 RESTful API;

  • 学习不同的认证方式;

  • 学习消息传递机制;

  • 了解搜索引擎;

  • 学习使用 Docker;

  • Web 服务器的知识;

  • 学习如何使用 WebSocket;

  • 学习如何用 GraphQL 编写 API;

  • 学学如何使用 Neo4j 或 OrientDB。

有关后端开发指南更多详细内容可参考:人工智能下的 Web 开发,程序员该如何上手?



Flavio Copes 的 2018 年成为 Vue.js 开发者的路线图


要成为一名熟练的 Vue.js 开发者,需要学习以下基础知识:

  • Web 工作原理的基础知识;

  • HTML、CSS;

  • DOM(https://flaviocopes.com/dom/);

  • 浏览器工作原理;

  • JavaScript 基础知识、事件处理、最新的 ES6-7-8 功能;

  • Git(https://flaviocopes.com/git/);

  • 如何使用终端;

  • Vue 基础知识;

  • WebPack;

  • 如何使用 npm 或 yarn 安装依赖包;

  • 如何使用 npm 脚本运行任务;

  • CSS 现代工具:SASS、PostCSS;

  • 一个 CSS 框架,如 Tailwind、Bootstrap 或其他;

  • 如何在 JS 中运用 CSS 使用单个文件组件;

  • 如何使用组件、vuex 及其库来管理状态;

  • 如何使用 prop 类或 TypeScript 检查类型;

  • 如何使用 vue-router 处理路由;

  • 学习 Axios 或 fetch 使用,以及了解 GraphQL / Apollo / REST;

  • 使用像 lodash 或 moment 这样的实用库;

  • 如何使用 Jest 和 Vue Test Utils 进行测试;

  • 如何使用 Cypress 或 Puppeteer 或其他工具进行端到端测试;

  • 如何使用 Electron 构建桌面 Vue 应用程序;

  • 如何使用 vue-i18n 国际化应用程序;

  • 如何实现服务器端呈现。

原文:https://css-tricks.com/developer-roadmaps/

作者:CHRIS COYIER 

编译:屠敏


征稿啦

CSDN 公众号秉持着「与千万技术人共成长」理念,不仅以「极客头条」、「畅言」栏目在第一时间以技术人的独特视角描述技术人关心的行业焦点事件,更有「技术头条」专栏,深度解读行业内的热门技术与场景应用,让所有的开发者紧跟技术潮流,保持警醒的技术嗅觉,对行业趋势、技术有更为全面的认知。

如果你有优质的文章,或是行业热点事件、技术趋势的真知灼见,或是深度的应用实践、场景方案等的新见解,欢迎联系 CSDN 投稿,联系方式:微信(guorui_1118,请备注投稿+姓名+公司职位),邮箱(guorui@csdn.net)。

————— 推荐阅读 —————




登录查看更多
0

相关内容

层叠样式表(Cascading Style Sheet)是一种用来为结构化文档(如 HTML 文档或 XML 应用)添加样式(字体、间距和颜色等)的计算机语言。
【2020新书】使用高级C# 提升你的编程技能,412页pdf
专知会员服务
60+阅读 · 2020年6月26日
打怪升级!2020机器学习工程师技术路线图
专知会员服务
99+阅读 · 2020年6月3日
【实用书】Python技术手册,第三版767页pdf
专知会员服务
240+阅读 · 2020年5月21日
Python导论,476页pdf,现代Python计算
专知会员服务
264+阅读 · 2020年5月17日
【实用书】Python爬虫Web抓取数据,第二版,306页pdf
专知会员服务
122+阅读 · 2020年5月10日
【电子书】Flutter实战305页PDF免费下载
专知会员服务
23+阅读 · 2019年11月7日
2020年你应该知道的8种前端JavaScript趋势和工具
前端之巅
5+阅读 · 2019年6月9日
2018年7月份GitHub开源项目排行榜
算法与数据结构
15+阅读 · 2018年8月3日
近期Python好书一览
图灵教育
8+阅读 · 2018年7月25日
干货 | Python 爬虫的工具列表大全
机器学习算法与Python学习
11+阅读 · 2018年4月13日
Python 杠上 Java、C/C++,赢面有几成?
CSDN
6+阅读 · 2018年4月12日
开源巨献:阿里巴巴最热门29款开源项目
算法与数据结构
5+阅读 · 2017年7月14日
TResNet: High Performance GPU-Dedicated Architecture
Arxiv
8+阅读 · 2020年3月30日
Arxiv
9+阅读 · 2019年4月19日
Single-frame Regularization for Temporally Stable CNNs
VIP会员
相关VIP内容
【2020新书】使用高级C# 提升你的编程技能,412页pdf
专知会员服务
60+阅读 · 2020年6月26日
打怪升级!2020机器学习工程师技术路线图
专知会员服务
99+阅读 · 2020年6月3日
【实用书】Python技术手册,第三版767页pdf
专知会员服务
240+阅读 · 2020年5月21日
Python导论,476页pdf,现代Python计算
专知会员服务
264+阅读 · 2020年5月17日
【实用书】Python爬虫Web抓取数据,第二版,306页pdf
专知会员服务
122+阅读 · 2020年5月10日
【电子书】Flutter实战305页PDF免费下载
专知会员服务
23+阅读 · 2019年11月7日
相关资讯
2020年你应该知道的8种前端JavaScript趋势和工具
前端之巅
5+阅读 · 2019年6月9日
2018年7月份GitHub开源项目排行榜
算法与数据结构
15+阅读 · 2018年8月3日
近期Python好书一览
图灵教育
8+阅读 · 2018年7月25日
干货 | Python 爬虫的工具列表大全
机器学习算法与Python学习
11+阅读 · 2018年4月13日
Python 杠上 Java、C/C++,赢面有几成?
CSDN
6+阅读 · 2018年4月12日
开源巨献:阿里巴巴最热门29款开源项目
算法与数据结构
5+阅读 · 2017年7月14日
Top
微信扫码咨询专知VIP会员