为测试赋能,腾讯WeTest探索手游AI自动化测试之路

2017 年 9 月 13 日 腾讯大讲堂 周大军 孙大伟

做好自动化测试从来不件容易的事情,更何况是手游的自动化测试,相比传统的APP,手游画面纯OPENGL绘制无可识别控件,且界面动画多、随机性大。举个例子,拿新手引导来说,手游中新账号试玩会有一系列的新手引导,当新手引导过程通过之后,后面就不会再出现,但当账号升级到一定等级,又会出现新玩法的新手引导。且手游的版本迭代非常快,平均1-2周就会出一个版本,界面也经常发生变化,这些都给自动化测试带来很多障碍。


为解决手游自动化测试的这一瓶颈,腾讯WeTest依托腾讯人工智能研究的技术优势,率先尝试将基于深度学习的人工智能应用于手游测试当中,开启AI手游自动化测试时代。2017 ChinaJoy WeTest展台上火爆的贪吃蛇AI互动展示,正是这一探索的成果之一。


AI自动化测试系统,开启手游测试新风向

腾讯游戏的QA团队,对于更高质量手游的追求从未停歇过,如今AI大火,技术上也有比较大的进步以及成熟的框架,这也给手游的自动化测试带来很多新的可能性,目前腾讯内部也有不少团队在积极研究手游的AI自动化测试,大体上分为两种,一种是让AI模型可以测试绝大多数的手游;另一种则是基于特定的手游做更细更有针对性的AI测试模型。 


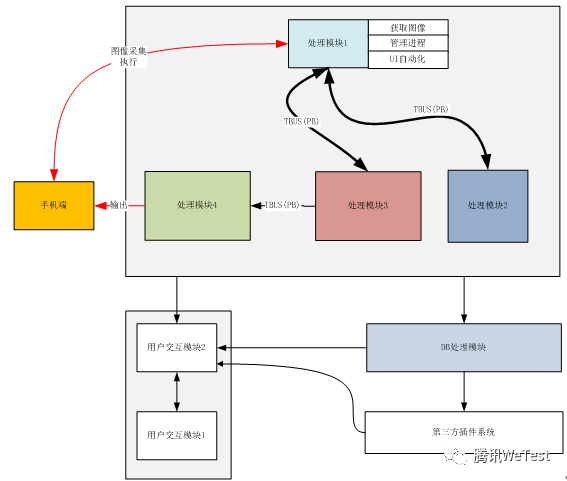
 AI自动化测试系统的处理过程

手游自动化测试最重要的核心,在于如何让电脑更智能的模拟真人的操作行为。一套基于深度学习的AI自动游戏系统,可以通过迭代训练,让机器自己做出动作决策,从而完成一系列的游戏操作。


AI自动游戏系统主要由4部分组成,说明如下:

● 处理模块1:负责和手机交互,UI自动化操作,管理,结果记录和存储等;

● 处理模块2:负责游戏UI界面的识别;

● 处理模块3:负责识别一局游戏内的物体和数据等;

● 处理模块4:负责决策玩游戏的动作决策,采用深度强化学习算法;


AI自动游戏系统整体框架如下图:




以天天酷跑为例,看AI自动化测试实战演练

以天天酷跑游戏的AI自动化测试为例,整个测试过程主要分为前期训练、接入测试、性能与结构反馈三个步骤:

前期训练

前期训练得到神经网络的权值(文件),后面测试只需要让神经网络加载这个权值(文件)就可输出学习到的动作决策,达到自动玩游戏的目的。


系统采用特定算法对模型进行训练。训练结果如下图,横坐标是玩的游戏局数,纵坐标是一局跑的里程数。整个训练过程共进行了上万局游戏,随着训练的次数增多,每局的里程数也在上升。


接入测试

天天酷跑游戏运行在WeTest云真机上,自动化进程和云真机交互,实时抓取游戏画面数据。


进入游戏后,检测进程识别游戏画面中的物体和数据,例如天天酷跑中的台阶、坑、柱子等物体信息以及距离等数值信息。游戏画面和识别出的物体和数据最终发给深度学习进程作为输入,深度学习进程的输出就是执行玩游戏的动作,例如天天酷跑中就是“下蹲”、“起身”、“跳跃”等。


一局游戏结束后,再重复上述的过程进行下一局测试。


性能和结果数据

AI在玩游戏的同时,系统可以获取手机的性能数据和游戏的结果数据,并在网页端进行展示。


如下图所示,每一行对应天天酷跑一局游戏,分别展示了手机CPU利用率,内存使用量,电池电量,温度,玩一局跑的里程数和游戏时间以及死亡前的游戏画面。



除了天天酷跑,AI自动游戏系统已接入腾讯多项精品游戏的测试工作。


腾讯WeTest携AI自动化手游测试,为游戏创造更大价值

使用AI自动游戏系统进行手游测试,游戏厂商可以借助AI的智能轻松实现类似于人工测试时在真机上玩游戏的过程,节省大量的测试人力成本。


随着人工智能技术的飞速发展,简单机械的游戏测试工作必将逐步向自动化、智能化转移。腾讯WeTest作为游戏质量的守护者,将为游戏开发者们提供操作更加便捷高效的AI自动化测试方案,让游戏开发者能更多地专注于游戏创意性、可玩性、操作习惯等更需要创意的环节,为游戏创造更大的价值。


点击左下角“阅读原文”体进入WeTest


登录查看更多
1

相关内容

FPGA加速系统开发工具设计:综述与实践
专知会员服务
69+阅读 · 2020年6月24日
少标签数据学习,54页ppt
专知会员服务
205+阅读 · 2020年5月22日
专知会员服务
32+阅读 · 2020年4月24日
2020年中国《知识图谱》行业研究报告,45页ppt
专知会员服务
240+阅读 · 2020年4月18日
阿里巴巴达摩院发布「2020十大科技趋势」
专知会员服务
108+阅读 · 2020年1月2日
【阿里巴巴】 AI编译器,AI Compiler @ Alibaba,21页ppt
专知会员服务
45+阅读 · 2019年12月22日
2019年人工智能行业现状与发展趋势报告,52页ppt
专知会员服务
124+阅读 · 2019年10月10日
前端微服务在字节跳动的落地之路
前端之巅
41+阅读 · 2019年9月19日
网易游戏海外AWS实践分享
高效开发运维
3+阅读 · 2019年5月21日
从自动化到智能化的 GUI 测试体系 | 活动通知
DevOps时代
7+阅读 · 2019年4月25日
爱奇艺基于AI的移动端自动化测试框架的设计
前端之巅
18+阅读 · 2019年2月27日
腾讯互娱刘伟 | 知识图谱在运维中的应用
开放知识图谱
20+阅读 · 2018年10月10日
腾讯互娱刘伟:知识图谱让AI更有学识
InfoQ
3+阅读 · 2018年9月28日
人工智能大数据平台中Golang的应用实践
MomentaAI
5+阅读 · 2018年9月27日
大伽「趣」说AI:腾讯云在多个场景中的AI落地实践
人工智能头条
4+阅读 · 2018年8月1日
【物联网】5G时代的智能边缘计算AI-EC平台
产业智能官
6+阅读 · 2017年10月9日
Arxiv
3+阅读 · 2018年4月9日
VIP会员
相关VIP内容
相关资讯
前端微服务在字节跳动的落地之路
前端之巅
41+阅读 · 2019年9月19日
网易游戏海外AWS实践分享
高效开发运维
3+阅读 · 2019年5月21日
从自动化到智能化的 GUI 测试体系 | 活动通知
DevOps时代
7+阅读 · 2019年4月25日
爱奇艺基于AI的移动端自动化测试框架的设计
前端之巅
18+阅读 · 2019年2月27日
腾讯互娱刘伟 | 知识图谱在运维中的应用
开放知识图谱
20+阅读 · 2018年10月10日
腾讯互娱刘伟:知识图谱让AI更有学识
InfoQ
3+阅读 · 2018年9月28日
人工智能大数据平台中Golang的应用实践
MomentaAI
5+阅读 · 2018年9月27日
大伽「趣」说AI:腾讯云在多个场景中的AI落地实践
人工智能头条
4+阅读 · 2018年8月1日
【物联网】5G时代的智能边缘计算AI-EC平台
产业智能官
6+阅读 · 2017年10月9日
Top
微信扫码咨询专知VIP会员