Conformer: 卷积增强的Transformer

2020 年 11 月 25 日 AINLP

最近要开始使用Transformer去做一些事情了,特地把与此相关的知识点记录下来,构建相关的、完整的知识结构体系。

以下是要写的文章,本文是这个系列的第二十一篇,内容较为深入,需要学习基础的同学点击链接进入文章列表查看基础知识相关文章。

Overall

自从Transformer被提出以来,在NLP领域大放异彩。同时,卷积也是视觉领域的扛把子。这两种模型特性是有差别的。Transformer在提取长序列依赖的时候更有效,而卷积则是擅长提取局部特征。那么有没有可能把这两种特性结合起来去做模型了。参考文献[1]和[2]分别给出了探索的结果。

参考文献[1]中提出的conformer是用卷积去加强Transformer在语音识别领域的效果。而参考文献[2]则是用注意力机制去增强卷积网络的效果。下面,我们先来看一下conformer是如何做的。

Conformer

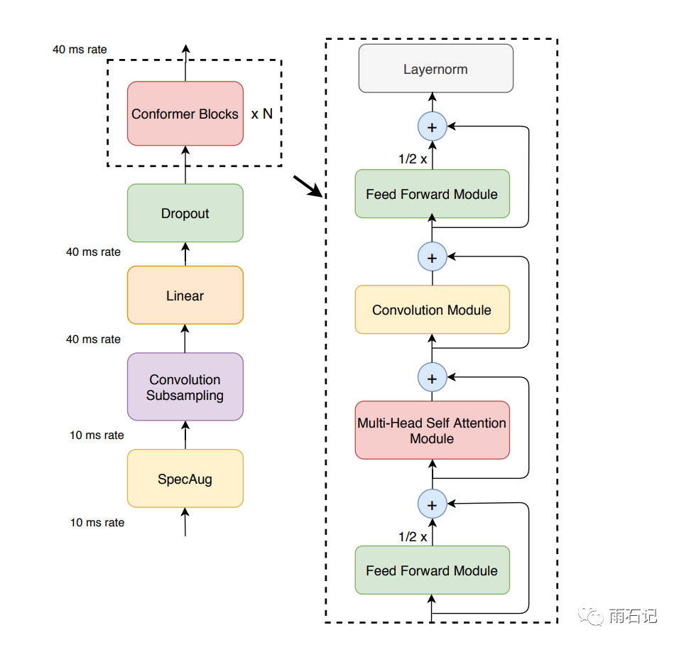
语音识别使用的也是一个seq2seq模型,在这里,只使用卷积来改变encoder部分。

Conformer Encoder的总体架构如下,其中conformer block是由Feedforward module,Multi-head self attention Module, Convolution Module三个Module组成的,其中每个Module上都用了残差。从这里可以看到,卷积和Attention通过串联起来达到增强的效果。

对于Convolution Module来说,使用了pre-norm残差,point-wise卷积和线性门单元(Gated Linear Unit)。如下图所示:

对于Multi-head self attention Module,使用了相对位置编码,dropout和pre-norm残差。

对于Feedforward Module来说,使用了Swish激活函数和dropout,如下图所示:

再回顾Conformer block,其实这很像一个三明治结构,因为前后都是Feedforward module,这点是受Macaron-Net启发得到的,即使用两个FFN,但是每个FFN都贡献一半的值。其计算公式如下:

实验

为了比较不同配置的Encoder的好坏,统一使用单层的LSTM作为decoder,模型使用Lingvo toolkit实现。

实验了三种不同尺寸的Conformer,如下表:

和其他模型的对比如下,Conformer都达到了较好的效果。

消融实验结果如下,卷积块在效果上最为重要,Macaron-style的三明治FFN对比只有一个FFN要好。Swish激活函数的使用使得模型收敛更快。

参考文献

  • [1]. Gulati, Anmol, et al. "Conformer: Convolution-augmented Transformer for Speech Recognition." arXiv preprint arXiv:2005.08100 (2020).
  • [2]. Bello, Irwan, et al. "Attention augmented convolutional networks." Proceedings of the IEEE International Conference on Computer Vision. 2019.



由于微信平台算法改版,公号内容将不再以时间排序展示,如果大家想第一时间看到我们的推送,强烈建议星标我们和给我们多点点【在看】。星标具体步骤为:

(1)点击页面最上方"AINLP",进入公众号主页。

(2)点击右上角的小点点,在弹出页面点击“设为星标”,就可以啦。

感谢支持,比心

欢迎加入AINLP技术交流群
进群请添加AINLP小助手微信 AINLPer(id: ainlper),备注NLP技术交流

推荐阅读

这个NLP工具,玩得根本停不下来

征稿启示| 200元稿费+5000DBC(价值20个小时GPU算力)

完结撒花!李宏毅老师深度学习与人类语言处理课程视频及课件(附下载)

从数据到模型,你可能需要1篇详实的pytorch踩坑指南

如何让Bert在finetune小数据集时更“稳”一点

模型压缩实践系列之——bert-of-theseus,一个非常亲民的bert压缩方法

文本自动摘要任务的“不完全”心得总结番外篇——submodular函数优化

Node2Vec 论文+代码笔记

模型压缩实践收尾篇——模型蒸馏以及其他一些技巧实践小结

中文命名实体识别工具(NER)哪家强?

学自然语言处理,其实更应该学好英语

斯坦福大学NLP组Python深度学习自然语言处理工具Stanza试用

关于AINLP

AINLP 是一个有趣有AI的自然语言处理社区,专注于 AI、NLP、机器学习、深度学习、推荐算法等相关技术的分享,主题包括文本摘要、智能问答、聊天机器人、机器翻译、自动生成、知识图谱、预训练模型、推荐系统、计算广告、招聘信息、求职经验分享等,欢迎关注!加技术交流群请添加AINLPer(id:ainlper),备注工作/研究方向+加群目的。


阅读至此了,分享、点赞、在看三选一吧🙏

登录查看更多
3

相关内容

注意力机制综述
专知会员服务
210+阅读 · 2021年1月26日
Transformer替代CNN?8篇论文概述最新进展!
专知会员服务
77+阅读 · 2021年1月19日
最新《Transformers模型》教程,64页ppt
专知会员服务
324+阅读 · 2020年11月26日
专知会员服务
325+阅读 · 2020年11月24日
基于改进卷积神经网络的短文本分类模型
专知会员服务
26+阅读 · 2020年7月22日
BERT进展2019四篇必读论文
专知会员服务
69+阅读 · 2020年1月2日
注意力机制模型最新综述
专知会员服务
271+阅读 · 2019年10月20日
注意力机制介绍,Attention Mechanism
专知会员服务
171+阅读 · 2019年10月13日
命名实体识别新SOTA:改进Transformer模型
AI科技评论
17+阅读 · 2019年11月26日
深度学习的下一步:Transformer和注意力机制
云头条
56+阅读 · 2019年9月14日
Self-Attention GAN 中的 self-attention 机制
PaperWeekly
12+阅读 · 2019年3月6日
BERT大火却不懂Transformer?读这一篇就够了
大数据文摘
11+阅读 · 2019年1月8日
基础 | 基于注意力机制的seq2seq网络
黑龙江大学自然语言处理实验室
16+阅读 · 2018年3月7日
从 Encoder 到 Decoder 实现 Seq2Seq 模型
AI研习社
10+阅读 · 2018年2月10日
TensorFlow seq2seq中的Attention机制(续)
深度学习每日摘要
15+阅读 · 2017年11月16日
基于注意力机制的图卷积网络
科技创新与创业
74+阅读 · 2017年11月8日
CNN之卷积层
机器学习算法与Python学习
8+阅读 · 2017年7月2日
Arxiv
19+阅读 · 2020年12月23日
Arxiv
15+阅读 · 2020年2月5日
Arxiv
6+阅读 · 2019年4月8日
Universal Transformers
Arxiv
5+阅读 · 2019年3月5日
Star-Transformer
Arxiv
5+阅读 · 2019年2月28日
Neural Speech Synthesis with Transformer Network
Arxiv
5+阅读 · 2019年1月30日
Arxiv
3+阅读 · 2018年11月13日
VIP会员
相关VIP内容
注意力机制综述
专知会员服务
210+阅读 · 2021年1月26日
Transformer替代CNN?8篇论文概述最新进展!
专知会员服务
77+阅读 · 2021年1月19日
最新《Transformers模型》教程,64页ppt
专知会员服务
324+阅读 · 2020年11月26日
专知会员服务
325+阅读 · 2020年11月24日
基于改进卷积神经网络的短文本分类模型
专知会员服务
26+阅读 · 2020年7月22日
BERT进展2019四篇必读论文
专知会员服务
69+阅读 · 2020年1月2日
注意力机制模型最新综述
专知会员服务
271+阅读 · 2019年10月20日
注意力机制介绍,Attention Mechanism
专知会员服务
171+阅读 · 2019年10月13日
相关资讯
命名实体识别新SOTA:改进Transformer模型
AI科技评论
17+阅读 · 2019年11月26日
深度学习的下一步:Transformer和注意力机制
云头条
56+阅读 · 2019年9月14日
Self-Attention GAN 中的 self-attention 机制
PaperWeekly
12+阅读 · 2019年3月6日
BERT大火却不懂Transformer?读这一篇就够了
大数据文摘
11+阅读 · 2019年1月8日
基础 | 基于注意力机制的seq2seq网络
黑龙江大学自然语言处理实验室
16+阅读 · 2018年3月7日
从 Encoder 到 Decoder 实现 Seq2Seq 模型
AI研习社
10+阅读 · 2018年2月10日
TensorFlow seq2seq中的Attention机制(续)
深度学习每日摘要
15+阅读 · 2017年11月16日
基于注意力机制的图卷积网络
科技创新与创业
74+阅读 · 2017年11月8日
CNN之卷积层
机器学习算法与Python学习
8+阅读 · 2017年7月2日
相关论文
Arxiv
19+阅读 · 2020年12月23日
Arxiv
15+阅读 · 2020年2月5日
Arxiv
6+阅读 · 2019年4月8日
Universal Transformers
Arxiv
5+阅读 · 2019年3月5日
Star-Transformer
Arxiv
5+阅读 · 2019年2月28日
Neural Speech Synthesis with Transformer Network
Arxiv
5+阅读 · 2019年1月30日
Arxiv
3+阅读 · 2018年11月13日
Top
微信扫码咨询专知VIP会员