YOLO V4 Tiny改进版来啦!速度294FPS精度不减YOLO V4 Tiny

2020 年 11 月 14 日 极市平台


↑ 点击 蓝字  关注极市平台

作者丨ChaucerG
来源丨AI人工智能初学者
编辑丨极市平台

极市导读

 

YOLO V4 Tiny在2020.06.25的晚上就已正式发布,而YOLO V4 Tiny的改进版方法具有比YOLOv4-tiny和YOLOv3-tiny更快的目标检测速度,并且其平均精度的平均值与YOLOv4-tiny几乎相同。本文提出了一种基于YOLOv4-tiny的快速目标检测方法YOLO-v4目标检测、换脸、视频上色全部实时手机端实现,美国东北大学等提出全自动实时移动端AI框架并详细讲解了改进版的特点以及实验结果。>>加入极市CV技术交流群,走在计算机视觉的最前沿

此YOLO V4 Tiny改进在保证精度的同时帧率可以达到294FPS!具有比YOLOv4-tiny(270 FPS)和YOLOv3-tiny更快的目标检测速度(277 FPS),并且其平均精度的平均值与YOLOv4-tiny几乎相同;

作者单位:东北电力大学, 北华大学

1、方法简介

为了提高目标检测的实时性,本文提出了一种基于YOLOv4-tiny的快速目标检测方法。它首先使用ResNet-D网络中的两个ResBlock-D模块,而不是Yolov4-tiny中的两个CSPBlock模块,从而降低了计算复杂度。其次,设计了辅助残差网络块,以提取更多的物体特征信息,以减少检测误差。
在辅助网络的设计中,使用两个连续的3x3卷积获得5x5感受野以提取全局特征,并使用通道注意力和空间注意力来提取更有效的信息。
最后,它将辅助网络和Backbone网络合并,以构建改进的YOLOv4-tiny的整个网络结构。实验结果表明,该方法具有比YOLOv4-tiny和YOLOv3-tiny更快的目标检测速度,并且其平均精度的平均值与YOLOv4-tiny几乎相同。它更适合于实时目标检测。


2、YOLO V4 Tiny概要

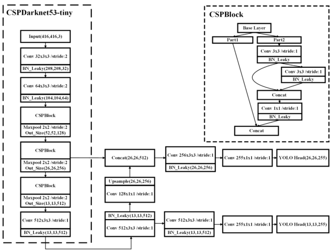
2.1、模型结构

Yolov4-tiny使用特征金字塔网络提取不同尺度的特征图,进而提高目标检测速度,而不使用Yolov4方法中使用的空间金字塔池和路径聚合网络。同时,Yolov4-tiny使用 两种不同比例尺的feature map来预测检测结果。

2.2、损失函数

1、置信度损失函数

其中 为第i个网格中第j个边界框的置信分数。 只是用来判别是否为目标的函数(0/1)。
2、分类损失函数
其中, 分别为对象在第i个网格的第j个边界框中属于c类的预测概率和真概率。
3、边界框回归损失函数
4、总损失函数

3、改进YOLO Tiny算法

文章作者为了进一步提升速度,使用ResBlock-D模块代替了部分CSPBlock模块,降低了计算的复杂度,同时设计了Auxiliary残差模块,以便提取更多的物体特征信息,以降低检测的误差;所提backbone网络如下:

3.1、设计思路

FPS计算:
其中D为所有卷积层的和, 为第 个卷积层的输出特征映射大小, 为核大小的个数, 分别为输入通道和输出通道的个数。
这里假设输入图像的大小为 ,通道数为64。
CSPBlock的FLOPs为:
ResBlock-D的FLOPs为:
通过以上计算可以得到CSPBlock和ResBlock-D的计算复杂度比率约为10:1。这意味着ResBlock-D的计算复杂度远小于CSPBlock。因此在设计模型的时候使用ResBlock-D代替了CSPBlock模块:

3.2、Auxiliary Network Block

论文中提到虽然使用ResBlock-D模块来代替CSPBlock模块能够一定层度上提高目标检测的速度,但是它降低了目标检测的准确性。因此为了保持精度和速度的平衡,作者设计了两个相同的Residual Network blocks作为Auxiliary Network Block,并将其添加到ResBlock-D模块中以提高精度。
这里Auxiliary Network Block利用两个 卷积网络提取全局特征,同时使用通道注意力和空间注意力提取更有效的特征信息。采用级联操作将第1个卷积网络的输出特征与空间注意力机制的输出特征进行组合。组合后的特征作为Auxiliary Network Block的输出特征。
最后,将最终的Auxiliary Network输出特征与Backbone中Residual网络的输出特征相结合,作为下一个骨干网中Residual网络的输入特征。使改进后的骨干网能够提取出检测对象的全局和局部特征,进一步提高了检测的准确性。


4、实验结果

4.1、精度与速度

4.2、GPU占用率

4.3、实际检测结果


参考

[1] Real-time object detection method based on improved YOLOv4-tiny


推荐阅读



    添加极市小助手微信(ID : cvmart2),备注:姓名-学校/公司-研究方向-城市(如:小极-北大-目标检测-深圳),即可申请加入极市目标检测/图像分割/工业检测/人脸/医学影像/3D/SLAM/自动驾驶/超分辨率/姿态估计/ReID/GAN/图像增强/OCR/视频理解等技术交流群:每月大咖直播分享、真实项目需求对接、求职内推、算法竞赛、干货资讯汇总、与 10000+来自港科大、北大、清华、中科院、CMU、腾讯、百度等名校名企视觉开发者互动交流~

    △长按添加极市小助手

    △长按关注极市平台,获取 最新CV干货

    觉得有用麻烦给个在看啦~   
    登录查看更多
    1

    相关内容

    专知会员服务
    13+阅读 · 2020年9月19日
    深度学习目标检测方法综述
    专知会员服务
    280+阅读 · 2020年8月1日
    基于改进卷积神经网络的短文本分类模型
    专知会员服务
    26+阅读 · 2020年7月22日
    专知会员服务
    32+阅读 · 2020年4月24日
    CVPR2020 | 商汤-港中文等提出PV-RCNN:3D目标检测新网络
    专知会员服务
    45+阅读 · 2020年4月17日
    【CVPR2020-谷歌】多目标(车辆)跟踪与检测框架 RetinaTrack
    专知会员服务
    45+阅读 · 2020年4月10日
    YOLO简史
    计算机视觉life
    27+阅读 · 2019年3月7日
    理解 YOLO 目标检测
    AI研习社
    22+阅读 · 2018年11月5日
    从零开始PyTorch项目:YOLO v3目标检测实现
    机器之心
    14+阅读 · 2018年4月23日
    YOLO升级到v3版,检测速度比R-CNN快1000倍
    人工智能头条
    10+阅读 · 2018年3月28日
    干货 | 深度学习时代的目标检测算法
    AI科技评论
    6+阅读 · 2018年3月6日
    CVPR 2017 | Tiny Faces 小人脸检测算法简介
    极市平台
    10+阅读 · 2018年2月1日
    YOLO,一种简易快捷的目标检测算法
    AI研习社
    5+阅读 · 2018年1月11日
    【下载】PyTorch 实现的YOLO v2目标检测算法
    专知
    15+阅读 · 2017年12月27日
    论文 | YOLO(You Only Look Once)目标检测
    七月在线实验室
    14+阅读 · 2017年12月12日
    Transfer Adaptation Learning: A Decade Survey
    Arxiv
    37+阅读 · 2019年3月12日
    Arxiv
    5+阅读 · 2018年5月16日
    Arxiv
    8+阅读 · 2018年1月12日
    VIP会员
    相关VIP内容
    专知会员服务
    13+阅读 · 2020年9月19日
    深度学习目标检测方法综述
    专知会员服务
    280+阅读 · 2020年8月1日
    基于改进卷积神经网络的短文本分类模型
    专知会员服务
    26+阅读 · 2020年7月22日
    专知会员服务
    32+阅读 · 2020年4月24日
    CVPR2020 | 商汤-港中文等提出PV-RCNN:3D目标检测新网络
    专知会员服务
    45+阅读 · 2020年4月17日
    【CVPR2020-谷歌】多目标(车辆)跟踪与检测框架 RetinaTrack
    专知会员服务
    45+阅读 · 2020年4月10日
    相关资讯
    YOLO简史
    计算机视觉life
    27+阅读 · 2019年3月7日
    理解 YOLO 目标检测
    AI研习社
    22+阅读 · 2018年11月5日
    从零开始PyTorch项目:YOLO v3目标检测实现
    机器之心
    14+阅读 · 2018年4月23日
    YOLO升级到v3版,检测速度比R-CNN快1000倍
    人工智能头条
    10+阅读 · 2018年3月28日
    干货 | 深度学习时代的目标检测算法
    AI科技评论
    6+阅读 · 2018年3月6日
    CVPR 2017 | Tiny Faces 小人脸检测算法简介
    极市平台
    10+阅读 · 2018年2月1日
    YOLO,一种简易快捷的目标检测算法
    AI研习社
    5+阅读 · 2018年1月11日
    【下载】PyTorch 实现的YOLO v2目标检测算法
    专知
    15+阅读 · 2017年12月27日
    论文 | YOLO(You Only Look Once)目标检测
    七月在线实验室
    14+阅读 · 2017年12月12日
    Top
    微信扫码咨询专知VIP会员