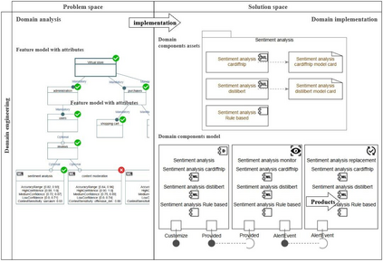
Modern software systems increasingly integrate machine learning (ML) due to its advancements and ability to enhance data-driven decision-making. However, this integration introduces significant challenges for software engineering, especially in software product lines (SPLs), where managing variability and reuse becomes more complex with the inclusion of ML components. Although existing approaches have addressed variability management in SPLs and the integration of ML components in isolated systems, few have explored the intersection of both domains. Specifically, there is limited support for modeling and managing variability in SPLs that incorporate ML components. To bridge this gap, this article proposes a structured framework designed to extend Software Product Line engineering, facilitating the integration of ML components. It facilitates the design of SPLs with ML capabilities by enabling systematic modeling of variability and reuse. The proposal has been partially implemented with the VariaMos tool.


翻译:暂无翻译

0
下载
关闭预览

相关内容

《图机器学习》课程
专知会员服务
47+阅读 · 2024年2月18日
最新《Transformers模型》教程,64页ppt
专知会员服务
324+阅读 · 2020年11月26日
Linux导论,Introduction to Linux,96页ppt
专知会员服务
81+阅读 · 2020年7月26日
【ACL2020】多模态信息抽取,365页ppt
专知会员服务
150+阅读 · 2020年7月6日
Keras François Chollet 《Deep Learning with Python 》, 386页pdf
专知会员服务
160+阅读 · 2019年10月12日
强化学习最新教程,17页pdf
专知会员服务
182+阅读 · 2019年10月11日
【SIGGRAPH2019】TensorFlow 2.0深度学习计算机图形学应用
专知会员服务
41+阅读 · 2019年10月9日
Github项目推荐 | PyTorch 中文手册 (pytorch handbook)
强化学习的Unsupervised Meta-Learning
CreateAMind
18+阅读 · 2019年1月7日
Unsupervised Learning via Meta-Learning
CreateAMind
43+阅读 · 2019年1月3日
meta learning 17年:MAML SNAIL
CreateAMind
11+阅读 · 2019年1月2日
A Technical Overview of AI & ML in 2018 & Trends for 2019
待字闺中
18+阅读 · 2018年12月24日
disentangled-representation-papers
CreateAMind
26+阅读 · 2018年9月12日
Focal Loss for Dense Object Detection
统计学习与视觉计算组
12+阅读 · 2018年3月15日
国家自然科学基金
17+阅读 · 2017年12月31日
国家自然科学基金
4+阅读 · 2015年12月31日
国家自然科学基金
45+阅读 · 2015年12月31日
国家自然科学基金
2+阅读 · 2015年12月31日
国家自然科学基金
3+阅读 · 2015年12月31日
国家自然科学基金
0+阅读 · 2014年12月31日
国家自然科学基金
0+阅读 · 2014年12月31日
国家自然科学基金
2+阅读 · 2014年12月31日
国家自然科学基金
12+阅读 · 2014年12月31日
国家自然科学基金
6+阅读 · 2014年12月31日
Arxiv
11+阅读 · 2018年7月31日
VIP会员
相关VIP内容
《图机器学习》课程
专知会员服务
47+阅读 · 2024年2月18日
最新《Transformers模型》教程,64页ppt
专知会员服务
324+阅读 · 2020年11月26日
Linux导论,Introduction to Linux,96页ppt
专知会员服务
81+阅读 · 2020年7月26日
【ACL2020】多模态信息抽取,365页ppt
专知会员服务
150+阅读 · 2020年7月6日
Keras François Chollet 《Deep Learning with Python 》, 386页pdf
专知会员服务
160+阅读 · 2019年10月12日
强化学习最新教程,17页pdf
专知会员服务
182+阅读 · 2019年10月11日
【SIGGRAPH2019】TensorFlow 2.0深度学习计算机图形学应用
专知会员服务
41+阅读 · 2019年10月9日
相关资讯
Github项目推荐 | PyTorch 中文手册 (pytorch handbook)
强化学习的Unsupervised Meta-Learning
CreateAMind
18+阅读 · 2019年1月7日
Unsupervised Learning via Meta-Learning
CreateAMind
43+阅读 · 2019年1月3日
meta learning 17年:MAML SNAIL
CreateAMind
11+阅读 · 2019年1月2日
A Technical Overview of AI & ML in 2018 & Trends for 2019
待字闺中
18+阅读 · 2018年12月24日
disentangled-representation-papers
CreateAMind
26+阅读 · 2018年9月12日
Focal Loss for Dense Object Detection
统计学习与视觉计算组
12+阅读 · 2018年3月15日
相关基金
国家自然科学基金
17+阅读 · 2017年12月31日
国家自然科学基金
4+阅读 · 2015年12月31日
国家自然科学基金
45+阅读 · 2015年12月31日
国家自然科学基金
2+阅读 · 2015年12月31日
国家自然科学基金
3+阅读 · 2015年12月31日
国家自然科学基金
0+阅读 · 2014年12月31日
国家自然科学基金
0+阅读 · 2014年12月31日
国家自然科学基金
2+阅读 · 2014年12月31日
国家自然科学基金
12+阅读 · 2014年12月31日
国家自然科学基金
6+阅读 · 2014年12月31日
Top
微信扫码咨询专知VIP会员