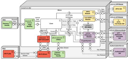
Plenty of research on smart mobility is currently devoted to the inclusion of novel decentralized software architectures to these systems, due to the inherent advantages in terms of transparency, traceability, trustworthiness. MOVO is a decentralized application (dApp) for smart mobility. It includes: (i) a module for collecting data from vehicles and smartphones sensors; (ii) a component for interacting with Distributed Ledger Technologies (DLT) and Decentralized File Storages (DFS), for storing and validating sensor data; (iii) a module for "offline" interaction between devices. The dApp consists of an Android application intended for use inside a vehicle, which helps the user/driver collect contextually generated data (e.g. a driver's stress level, an electric vehicle's battery level), which can then be shared through the use of DLT (i.e., IOTA DLT and Ethereum smart contracts) and DFS (i.e., IPFS). The third module consists of an implementation of a communication channel that, via Wi-Fi Direct, allows two devices to exchange data and payment information with respect to DLT (i.e. cryptocurrency and token) assets. In this paper, we describe the main software components and provide an experimental evaluation that confirms the viability of the MOVO dApp in real mobility scenarios.


翻译:由于在透明度、可追踪性和可信赖性方面的内在优势,目前大量关于智能机动性的研究致力于将新的分散软件结构纳入这些系统,这是因为这些系统具有透明度、可追踪性、可信赖性方面的内在优势。MOVO是用于智能机动性的一个分散应用软件(dApp),其中包括:(一) 从车辆和智能手机传感器收集数据的模块;(二) 与分布式Ledger技术(DLT)和分散式存储器智能合同(DFS)互动的一个组件,用于存储和验证传感器数据;(三) 设备之间“脱机”互动的模块。DApp包含一个供在车辆内使用的Android应用程序,帮助用户/驱动器收集根据背景生成的数据(例如驱动器压力水平、电动车电池水平),然后通过使用DLTT(IOTA DLT和Etheum智能合同)和外勤部(即GIPSS)共享。第三个模块包括一个通信频道,通过Wi-Fi Direct,允许两个设备交换数据和支付与DVOLT的主要版本相关的数据。

0
下载
关闭预览

相关内容

IFIP TC13 Conference on Human-Computer Interaction是人机交互领域的研究者和实践者展示其工作的重要平台。多年来,这些会议吸引了来自几个国家和文化的研究人员。官网链接:http://interact2019.org/
专知会员服务
41+阅读 · 2020年9月6日
Python分布式计算,171页pdf,Distributed Computing with Python
专知会员服务
108+阅读 · 2020年5月3日
专知会员服务
61+阅读 · 2020年3月19日
Keras François Chollet 《Deep Learning with Python 》, 386页pdf
专知会员服务
161+阅读 · 2019年10月12日
强化学习最新教程,17页pdf
专知会员服务
182+阅读 · 2019年10月11日
【SIGGRAPH2019】TensorFlow 2.0深度学习计算机图形学应用
专知会员服务
41+阅读 · 2019年10月9日
最新BERT相关论文清单,BERT-related Papers
专知会员服务
53+阅读 · 2019年9月29日
计算机 | 入门级EI会议ICVRIS 2019诚邀稿件
Call4Papers
10+阅读 · 2019年6月24日
CCF C类 | DSAA 2019 诚邀稿件
Call4Papers
6+阅读 · 2019年5月13日
CCF A类 | 顶级会议RTSS 2019诚邀稿件
Call4Papers
10+阅读 · 2019年4月17日
IEEE | DSC 2019诚邀稿件 (EI检索)
Call4Papers
10+阅读 · 2019年2月25日
人工智能 | SCI期刊专刊信息3条
Call4Papers
5+阅读 · 2019年1月10日
A Technical Overview of AI & ML in 2018 & Trends for 2019
待字闺中
18+阅读 · 2018年12月24日
机器人开发库软件大列表
专知
10+阅读 · 2018年3月18日
【今日新增】IEEE Trans.专刊截稿信息8条
Call4Papers
7+阅读 · 2017年6月29日
Data lake concept and systems: a survey
Arxiv
0+阅读 · 2021年6月17日
Autonomous Navigation System for a Delivery Drone
Arxiv
0+阅读 · 2021年6月16日
VIP会员
相关VIP内容
专知会员服务
41+阅读 · 2020年9月6日
Python分布式计算,171页pdf,Distributed Computing with Python
专知会员服务
108+阅读 · 2020年5月3日
专知会员服务
61+阅读 · 2020年3月19日
Keras François Chollet 《Deep Learning with Python 》, 386页pdf
专知会员服务
161+阅读 · 2019年10月12日
强化学习最新教程,17页pdf
专知会员服务
182+阅读 · 2019年10月11日
【SIGGRAPH2019】TensorFlow 2.0深度学习计算机图形学应用
专知会员服务
41+阅读 · 2019年10月9日
最新BERT相关论文清单,BERT-related Papers
专知会员服务
53+阅读 · 2019年9月29日
相关资讯
计算机 | 入门级EI会议ICVRIS 2019诚邀稿件
Call4Papers
10+阅读 · 2019年6月24日
CCF C类 | DSAA 2019 诚邀稿件
Call4Papers
6+阅读 · 2019年5月13日
CCF A类 | 顶级会议RTSS 2019诚邀稿件
Call4Papers
10+阅读 · 2019年4月17日
IEEE | DSC 2019诚邀稿件 (EI检索)
Call4Papers
10+阅读 · 2019年2月25日
人工智能 | SCI期刊专刊信息3条
Call4Papers
5+阅读 · 2019年1月10日
A Technical Overview of AI & ML in 2018 & Trends for 2019
待字闺中
18+阅读 · 2018年12月24日
机器人开发库软件大列表
专知
10+阅读 · 2018年3月18日
【今日新增】IEEE Trans.专刊截稿信息8条
Call4Papers
7+阅读 · 2017年6月29日
Top
微信扫码咨询专知VIP会员