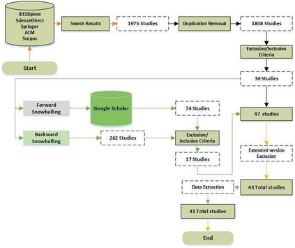
Big Data is reforming many industrial domains by providing decision support through analyzing large data volumes. Big Data testing aims to ensure that Big Data systems run smoothly and error-free while maintaining the performance and quality of data. However, because of the diversity and complexity of data, testing Big Data is challenging. Though numerous research efforts deal with Big Data testing, a comprehensive review to address testing techniques and challenges of Big Data is not available as yet. Therefore, we have systematically reviewed the Big Data testing techniques evidence occurring in the period 2010-2021. This paper discusses testing data processing by highlighting the techniques used in every processing phase. Furthermore, we discuss the challenges and future directions. Our findings show that diverse functional, non-functional and combined (functional and non-functional) testing techniques have been used to solve specific problems related to Big Data. At the same time, most of the testing challenges have been faced during the MapReduce validation phase. In addition, the combinatorial testing technique is one of the most applied techniques in combination with other techniques (i.e., random testing, mutation testing, input space partitioning and equivalence testing) to find various functional faults through Big Data testing.


翻译:大数据测试旨在确保大数据系统在保持数据性能和质量的同时顺利、无误地运行。然而,由于数据的多样性和复杂性,测试大数据具有挑战性。尽管许多研究工作涉及大数据测试,但目前还没有针对大数据测试进行全面审查,以解决大数据测试技术和挑战。因此,我们系统地审查了2010至2021年期间发生的大数据测试技术证据。本文通过突出每个处理阶段所使用的技术来讨论测试数据处理。此外,我们讨论了挑战和未来的方向。我们的调查结果显示,使用各种功能性、非功能性和综合(功能性和非功能性)测试技术来解决与大数据有关的具体问题。与此同时,大多数测试挑战在MapReduce验证阶段已经面临。此外,组合测试技术是与其他技术(即随机测试、突变测试、输入空间分割和对等测试)相结合的最应用技术之一,以便通过大数据测试找出各种功能缺陷。

0
下载
关闭预览

相关内容

分类学是分类的实践和科学。Wikipedia类别说明了一种分类法,可以通过自动方式提取Wikipedia类别的完整分类法。截至2009年,已经证明,可以使用人工构建的分类法(例如像WordNet这样的计算词典的分类法)来改进和重组Wikipedia类别分类法。 从广义上讲,分类法还适用于除父子层次结构以外的关系方案,例如网络结构。然后分类法可能包括有多父母的单身孩子,例如,“汽车”可能与父母双方一起出现“车辆”和“钢结构”;但是对某些人而言,这仅意味着“汽车”是几种不同分类法的一部分。分类法也可能只是将事物组织成组,或者是按字母顺序排列的列表;但是在这里,术语词汇更合适。在知识管理中的当前用法中,分类法被认为比本体论窄,因为本体论应用了各种各样的关系类型。 在数学上,分层分类法是给定对象集的分类树结构。该结构的顶部是适用于所有对象的单个分类,即根节点。此根下的节点是更具体的分类,适用于总分类对象集的子集。推理的进展从一般到更具体。

知识荟萃

精品入门和进阶教程、论文和代码整理等

更多

查看相关VIP内容、论文、资讯等
专知会员服务
124+阅读 · 2020年9月8日
专知会员服务
162+阅读 · 2020年1月16日
强化学习最新教程,17页pdf
专知会员服务
182+阅读 · 2019年10月11日
[综述]深度学习下的场景文本检测与识别
专知会员服务
78+阅读 · 2019年10月10日
【哈佛大学商学院课程Fall 2019】机器学习可解释性
专知会员服务
105+阅读 · 2019年10月9日
IEEE ICKG 2022: Call for Papers
机器学习与推荐算法
3+阅读 · 2022年3月30日
ACM MM 2022 Call for Papers
CCF多媒体专委会
5+阅读 · 2022年3月29日
IEEE TII Call For Papers
CCF多媒体专委会
3+阅读 · 2022年3月24日
ACM TOMM Call for Papers
CCF多媒体专委会
2+阅读 · 2022年3月23日
【ICIG2021】Check out the hot new trailer of ICIG2021 Symposium9
中国图象图形学学会CSIG
0+阅读 · 2021年12月17日
【ICIG2021】Check out the hot new trailer of ICIG2021 Symposium7
中国图象图形学学会CSIG
0+阅读 · 2021年11月15日
【ICIG2021】Check out the hot new trailer of ICIG2021 Symposium6
中国图象图形学学会CSIG
2+阅读 · 2021年11月12日
【ICIG2021】Latest News & Announcements of the Plenary Talk1
中国图象图形学学会CSIG
0+阅读 · 2021年11月1日
Hierarchically Structured Meta-learning
CreateAMind
27+阅读 · 2019年5月22日
A Technical Overview of AI & ML in 2018 & Trends for 2019
待字闺中
18+阅读 · 2018年12月24日
国家自然科学基金
0+阅读 · 2015年12月31日
国家自然科学基金
0+阅读 · 2015年12月31日
国家自然科学基金
2+阅读 · 2015年12月31日
国家自然科学基金
0+阅读 · 2013年12月31日
国家自然科学基金
0+阅读 · 2013年12月31日
国家自然科学基金
0+阅读 · 2012年12月31日
国家自然科学基金
0+阅读 · 2012年12月31日
国家自然科学基金
0+阅读 · 2012年12月31日
国家自然科学基金
0+阅读 · 2011年12月31日
国家自然科学基金
1+阅读 · 2011年12月31日
Arxiv
0+阅读 · 2022年9月8日
Arxiv
49+阅读 · 2020年12月16日
Generative Adversarial Networks: A Survey and Taxonomy
VIP会员
相关VIP内容
专知会员服务
124+阅读 · 2020年9月8日
专知会员服务
162+阅读 · 2020年1月16日
强化学习最新教程,17页pdf
专知会员服务
182+阅读 · 2019年10月11日
[综述]深度学习下的场景文本检测与识别
专知会员服务
78+阅读 · 2019年10月10日
【哈佛大学商学院课程Fall 2019】机器学习可解释性
专知会员服务
105+阅读 · 2019年10月9日
相关资讯
IEEE ICKG 2022: Call for Papers
机器学习与推荐算法
3+阅读 · 2022年3月30日
ACM MM 2022 Call for Papers
CCF多媒体专委会
5+阅读 · 2022年3月29日
IEEE TII Call For Papers
CCF多媒体专委会
3+阅读 · 2022年3月24日
ACM TOMM Call for Papers
CCF多媒体专委会
2+阅读 · 2022年3月23日
【ICIG2021】Check out the hot new trailer of ICIG2021 Symposium9
中国图象图形学学会CSIG
0+阅读 · 2021年12月17日
【ICIG2021】Check out the hot new trailer of ICIG2021 Symposium7
中国图象图形学学会CSIG
0+阅读 · 2021年11月15日
【ICIG2021】Check out the hot new trailer of ICIG2021 Symposium6
中国图象图形学学会CSIG
2+阅读 · 2021年11月12日
【ICIG2021】Latest News & Announcements of the Plenary Talk1
中国图象图形学学会CSIG
0+阅读 · 2021年11月1日
Hierarchically Structured Meta-learning
CreateAMind
27+阅读 · 2019年5月22日
A Technical Overview of AI & ML in 2018 & Trends for 2019
待字闺中
18+阅读 · 2018年12月24日
相关基金
国家自然科学基金
0+阅读 · 2015年12月31日
国家自然科学基金
0+阅读 · 2015年12月31日
国家自然科学基金
2+阅读 · 2015年12月31日
国家自然科学基金
0+阅读 · 2013年12月31日
国家自然科学基金
0+阅读 · 2013年12月31日
国家自然科学基金
0+阅读 · 2012年12月31日
国家自然科学基金
0+阅读 · 2012年12月31日
国家自然科学基金
0+阅读 · 2012年12月31日
国家自然科学基金
0+阅读 · 2011年12月31日
国家自然科学基金
1+阅读 · 2011年12月31日
Top
微信扫码咨询专知VIP会员