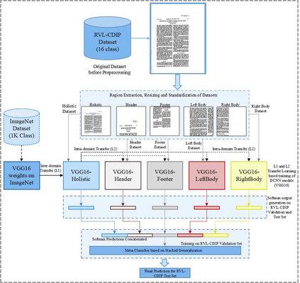
In this work, a region-based Deep Convolutional Neural Network framework is proposed for document structure learning. The contribution of this work involves efficient training of region based classifiers and effective ensembling for document image classification. A primary level of `inter-domain' transfer learning is used by exporting weights from a pre-trained VGG16 architecture on the ImageNet dataset to train a document classifier on whole document images. Exploiting the nature of region based influence modelling, a secondary level of `intra-domain' transfer learning is used for rapid training of deep learning models for image segments. Finally, stacked generalization based ensembling is utilized for combining the predictions of the base deep neural network models. The proposed method achieves state-of-the-art accuracy of 92.2% on the popular RVL-CDIP document image dataset, exceeding benchmarks set by existing algorithms.


翻译:在这项工作中,提议了一个基于区域的深革命神经网络框架,用于文件结构学习,这项工作的贡献是高效率地培训区域分类人员,并有效地组合文件图像分类;在图像网络数据集上输出经过预先训练的VGG16结构的重量,以输出VGG16结构中的“跨部”转移学习,以培训整个文件图像的文件分类人员;利用基于区域的影响建模的性质,利用二级的“内部”转移学习,为图像部分快速培训深层学习模型;最后,利用堆叠式的集成,将深层神经网络模型的预测结合起来;拟议方法在流行的 RVL-CDIP文件图像数据集上达到92.2%的最新精确度,超过了现有算法设定的基准。

3
下载
关闭预览

相关内容

深度学习搜索,Exploring Deep Learning for Search
专知会员服务
61+阅读 · 2020年5月9日
【Google】监督对比学习,Supervised Contrastive Learning
专知会员服务
75+阅读 · 2020年4月24日
【阿里巴巴-CVPR2020】频域学习,Learning in the Frequency Domain
专知会员服务
119+阅读 · 2019年12月24日
Keras François Chollet 《Deep Learning with Python 》, 386页pdf
专知会员服务
163+阅读 · 2019年10月12日
BERT/Transformer/迁移学习NLP资源大列表
专知
19+阅读 · 2019年6月9日
Hierarchically Structured Meta-learning
CreateAMind
27+阅读 · 2019年5月22日
Transferring Knowledge across Learning Processes
CreateAMind
29+阅读 · 2019年5月18日
Unsupervised Learning via Meta-Learning
CreateAMind
43+阅读 · 2019年1月3日
meta learning 17年:MAML SNAIL
CreateAMind
11+阅读 · 2019年1月2日
Hierarchical Imitation - Reinforcement Learning
CreateAMind
19+阅读 · 2018年5月25日
BranchOut: Regularization for Online Ensemble Tracking with CNN
统计学习与视觉计算组
9+阅读 · 2017年10月7日
【推荐】深度学习目标检测全面综述
机器学习研究会
21+阅读 · 2017年9月13日
Learning in the Frequency Domain
Arxiv
11+阅读 · 2020年3月12日
VIP会员
相关资讯
BERT/Transformer/迁移学习NLP资源大列表
专知
19+阅读 · 2019年6月9日
Hierarchically Structured Meta-learning
CreateAMind
27+阅读 · 2019年5月22日
Transferring Knowledge across Learning Processes
CreateAMind
29+阅读 · 2019年5月18日
Unsupervised Learning via Meta-Learning
CreateAMind
43+阅读 · 2019年1月3日
meta learning 17年:MAML SNAIL
CreateAMind
11+阅读 · 2019年1月2日
Hierarchical Imitation - Reinforcement Learning
CreateAMind
19+阅读 · 2018年5月25日
BranchOut: Regularization for Online Ensemble Tracking with CNN
统计学习与视觉计算组
9+阅读 · 2017年10月7日
【推荐】深度学习目标检测全面综述
机器学习研究会
21+阅读 · 2017年9月13日
Top
微信扫码咨询专知VIP会员