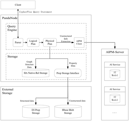
At present, graph model is widely used in many applications, such as knowledge graph, financial anti-fraud. Unstructured data(such as images, videos, and audios) is under explosive growing. So, queries of unstructured data content on graph are widespread in a rich vein of real-world applications. Many graph database systems have started to support unstructured data to meet such demands. However, queries over structured and unstructured data on graph are often treated as separate tasks in most systems. These tasks are executed on different module of the tools chain. Collaborative queries (i.e., involving both data types) are not yet fully supported.This paper proposes a graph database supporting collaborative queries on property graph, named PandaDB. Its to fulfill the emerging demands about querying unstructured data on property graph model. PandaDB introduces CypherPlus, a query language which enables the users to express collaborative queries using cypher semantics by introducing sub-property and a series of logical operators. PandaDB is built based on Neo4j, manage the unstructured data in the format of BLOB. The computable pattern is proposed to introduce the content of unstructured data into computation. Moreover, to support the large-scale query, this paper proposes the semantic index, cache and index the extracted computable pattern. The collaborative query on graph is optimized by the min-cost optimization method. Experimental results on both public and in-house datasets show the performance achieved by PandaDB and its effectiveness.


翻译:目前,图表模型在许多应用程序中广泛使用,如知识图、金融反欺诈等。非结构化数据(如图像、视频和音频)正在爆炸性增长。因此,图上非结构化数据内容的查询在真实世界应用程序的丰富血管中十分广泛。许多图表数据库系统已开始支持非结构化数据以满足这种需求。然而,图上结构化和非结构化数据的查询往往在大多数系统中作为单独的任务处理。这些任务在工具链的不同模块中执行。协作查询(即涉及两种数据类型的)尚未得到充分支持。本文提议建立一个图表数据库,支持财产图上的合作查询,名为PandaDB。它要满足关于查询财产图模型上非结构化数据的新需求。许多图形数据库引入了CypherPlus,这是一种查询语言,使用户能够通过引入子系统精度精度和一系列逻辑操作员来表达协作性查询。 PandaDB基于 Neo4j, 管理BLOBDDD数据库的未结构化数据格式中的合作性数据。 计算模型模式将数据引入成本缩缩缩缩缩缩图的计算。

0
下载
关闭预览

相关内容

Linux导论,Introduction to Linux,96页ppt
专知会员服务
82+阅读 · 2020年7月26日
【论文】结构GANs,Structured GANs,
专知会员服务
15+阅读 · 2020年1月16日
机器学习入门的经验与建议
专知会员服务
94+阅读 · 2019年10月10日
【SIGGRAPH2019】TensorFlow 2.0深度学习计算机图形学应用
专知会员服务
41+阅读 · 2019年10月9日
计算机 | 国际会议信息5条
Call4Papers
3+阅读 · 2019年7月3日
计算机 | 中低难度国际会议信息8条
Call4Papers
9+阅读 · 2019年6月19日
Hierarchically Structured Meta-learning
CreateAMind
27+阅读 · 2019年5月22日
Transferring Knowledge across Learning Processes
CreateAMind
29+阅读 · 2019年5月18日
人工智能 | NIPS 2019等国际会议信息8条
Call4Papers
7+阅读 · 2019年3月21日
无监督元学习表示学习
CreateAMind
27+阅读 · 2019年1月4日
Unsupervised Learning via Meta-Learning
CreateAMind
43+阅读 · 2019年1月3日
A Technical Overview of AI & ML in 2018 & Trends for 2019
待字闺中
18+阅读 · 2018年12月24日
Hierarchical Disentangled Representations
CreateAMind
4+阅读 · 2018年4月15日
【论文】图上的表示学习综述
机器学习研究会
15+阅读 · 2017年9月24日
Arxiv
13+阅读 · 2019年11月14日
Arxiv
8+阅读 · 2019年5月20日
Semantics of Data Mining Services in Cloud Computing
Arxiv
4+阅读 · 2018年10月5日
Arxiv
6+阅读 · 2016年1月15日
VIP会员
相关资讯
计算机 | 国际会议信息5条
Call4Papers
3+阅读 · 2019年7月3日
计算机 | 中低难度国际会议信息8条
Call4Papers
9+阅读 · 2019年6月19日
Hierarchically Structured Meta-learning
CreateAMind
27+阅读 · 2019年5月22日
Transferring Knowledge across Learning Processes
CreateAMind
29+阅读 · 2019年5月18日
人工智能 | NIPS 2019等国际会议信息8条
Call4Papers
7+阅读 · 2019年3月21日
无监督元学习表示学习
CreateAMind
27+阅读 · 2019年1月4日
Unsupervised Learning via Meta-Learning
CreateAMind
43+阅读 · 2019年1月3日
A Technical Overview of AI & ML in 2018 & Trends for 2019
待字闺中
18+阅读 · 2018年12月24日
Hierarchical Disentangled Representations
CreateAMind
4+阅读 · 2018年4月15日
【论文】图上的表示学习综述
机器学习研究会
15+阅读 · 2017年9月24日
Top
微信扫码咨询专知VIP会员