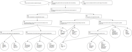
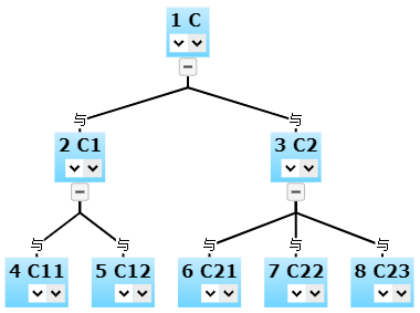
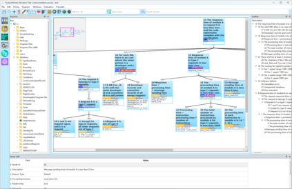
Assurance cases can be used to argue for the safety of products in safety engineering. In safety-critical areas, the construction of assurance cases is indispensable. Trustworthiness Derivation Trees (TDTs) enhance assurance cases by incorporating formal methods, rendering it possible for automatic reasoning about assurance cases. We present Trustworthiness Derivation Tree Analyzer (Trusta), a desktop application designed to automatically construct and verify TDTs. The tool has a built-in Prolog interpreter in its backend, and is supported by the constraint solvers Z3 and MONA. Therefore, it can solve constraints about logical formulas involving arithmetic, sets, Horn clauses etc. Trusta also utilizes large language models to make the creation and evaluation of assurance cases more convenient. It allows for interactive human examination and modification. We evaluated top language models like ChatGPT-3.5, ChatGPT-4, and PaLM 2 for generating assurance cases. Our tests showed a 50%-80% similarity between machine-generated and human-created cases. In addition, Trusta can extract formal constraints from text in natural languages, facilitating an easier interpretation and validation process. This extraction is subject to human review and correction, blending the best of automated efficiency with human insight. To our knowledge, this marks the first integration of large language models in automatic creating and reasoning about assurance cases, bringing a novel approach to a traditional challenge. Through several industrial case studies, Trusta has proven to quickly find some subtle issues that are typically missed in manual inspection, demonstrating its practical value in enhancing the assurance case development process.


翻译:暂无翻译

0
下载
关闭预览

相关内容

CASES:International Conference on Compilers, Architectures, and Synthesis for Embedded Systems。 Explanation:嵌入式系统编译器、体系结构和综合国际会议。 Publisher:ACM。 SIT: http://dblp.uni-trier.de/db/conf/cases/index.html
Linux导论,Introduction to Linux,96页ppt
专知会员服务
82+阅读 · 2020年7月26日
FlowQA: Grasping Flow in History for Conversational Machine Comprehension
专知会员服务
34+阅读 · 2019年10月18日
Stabilizing Transformers for Reinforcement Learning
专知会员服务
60+阅读 · 2019年10月17日
《DeepGCNs: Making GCNs Go as Deep as CNNs》
专知会员服务
31+阅读 · 2019年10月17日
Keras François Chollet 《Deep Learning with Python 》, 386页pdf
专知会员服务
161+阅读 · 2019年10月12日
【SIGGRAPH2019】TensorFlow 2.0深度学习计算机图形学应用
专知会员服务
41+阅读 · 2019年10月9日
论文浅尝 | GMNN: Graph Markov Neural Networks
开放知识图谱
20+阅读 · 2020年2月14日
Hierarchically Structured Meta-learning
CreateAMind
27+阅读 · 2019年5月22日
Transferring Knowledge across Learning Processes
CreateAMind
29+阅读 · 2019年5月18日
Unsupervised Learning via Meta-Learning
CreateAMind
43+阅读 · 2019年1月3日
A Technical Overview of AI & ML in 2018 & Trends for 2019
待字闺中
18+阅读 · 2018年12月24日
disentangled-representation-papers
CreateAMind
26+阅读 · 2018年9月12日
Single-Shot Object Detection with Enriched Semantics
统计学习与视觉计算组
14+阅读 · 2018年8月29日
STRCF for Visual Object Tracking
统计学习与视觉计算组
15+阅读 · 2018年5月29日
Focal Loss for Dense Object Detection
统计学习与视觉计算组
12+阅读 · 2018年3月15日
IJCAI | Cascade Dynamics Modeling with Attention-based RNN
KingsGarden
13+阅读 · 2017年7月16日
国家自然科学基金
13+阅读 · 2017年12月31日
国家自然科学基金
2+阅读 · 2015年12月31日
国家自然科学基金
1+阅读 · 2015年12月31日
国家自然科学基金
45+阅读 · 2015年12月31日
国家自然科学基金
2+阅读 · 2015年12月31日
国家自然科学基金
2+阅读 · 2015年12月31日
国家自然科学基金
0+阅读 · 2014年12月31日
国家自然科学基金
0+阅读 · 2014年12月31日
国家自然科学基金
12+阅读 · 2014年12月31日
VIP会员
相关资讯
论文浅尝 | GMNN: Graph Markov Neural Networks
开放知识图谱
20+阅读 · 2020年2月14日
Hierarchically Structured Meta-learning
CreateAMind
27+阅读 · 2019年5月22日
Transferring Knowledge across Learning Processes
CreateAMind
29+阅读 · 2019年5月18日
Unsupervised Learning via Meta-Learning
CreateAMind
43+阅读 · 2019年1月3日
A Technical Overview of AI & ML in 2018 & Trends for 2019
待字闺中
18+阅读 · 2018年12月24日
disentangled-representation-papers
CreateAMind
26+阅读 · 2018年9月12日
Single-Shot Object Detection with Enriched Semantics
统计学习与视觉计算组
14+阅读 · 2018年8月29日
STRCF for Visual Object Tracking
统计学习与视觉计算组
15+阅读 · 2018年5月29日
Focal Loss for Dense Object Detection
统计学习与视觉计算组
12+阅读 · 2018年3月15日
IJCAI | Cascade Dynamics Modeling with Attention-based RNN
KingsGarden
13+阅读 · 2017年7月16日
相关基金
国家自然科学基金
13+阅读 · 2017年12月31日
国家自然科学基金
2+阅读 · 2015年12月31日
国家自然科学基金
1+阅读 · 2015年12月31日
国家自然科学基金
45+阅读 · 2015年12月31日
国家自然科学基金
2+阅读 · 2015年12月31日
国家自然科学基金
2+阅读 · 2015年12月31日
国家自然科学基金
0+阅读 · 2014年12月31日
国家自然科学基金
0+阅读 · 2014年12月31日
国家自然科学基金
12+阅读 · 2014年12月31日
Top
微信扫码咨询专知VIP会员