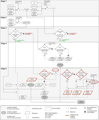
Agricultural systems experience land-use changes that are driven by population growth and intensification of technological inputs. This results in land-use and cover change (LUCC) dynamics representing a complex landscape transformation process. In order to study the LUCC process we developed a spatially explicit agent-based model in the form of a Cellular Automata implemented with the Cell-DEVS formalism. The resulting model called AgroDEVS is used for predicting LUCC dynamics along with their associated economic and environmental changes. AgroDEVS is structured using behavioral rules and functions representing a) crop yields, b) weather conditions, c) economic profit, d) farmer preferences, e) technology level adoption and f) natural resources consumption based on embodied energy accounting. Using data from a typical location of the Pampa region (Argentina) for the 1988-2015 period, simulation exercises showed that the economic goals were achieved, on average, each 6 out of 10 years, but the environmental thresholds were only achieved in 1.9 out of 10 years. In a set of 50-years simulations, LUCC patterns quickly converge towards the most profitable crop sequences, with no noticeable tradeoff between the economic and environmental conditions.


翻译:农业系统经历了由人口增长和技术投入强化驱动的土地使用变化,这导致土地使用和覆盖变化动态(LUCC),代表复杂的地貌转型进程。为了研究LUCC进程,我们开发了一个空间清晰的代理模型,其形式为与细胞-DEVS正规化一起实施的细胞自动模型,由此形成的名为AgroDEVS的模型用于预测LUCC的动态及其相关的经济和环境变化。AgroDEVS的结构采用行为规则和功能,代表:(a) 作物产量,(b) 天气条件,(c) 经济利润,(d) 农民偏好,(e) 技术水平的采用和(f) 基于体现能源核算的自然资源消费。利用1988-2015年期间来自Pampa地区典型地点(阿根廷)的数据,模拟结果表明,平均每10年实现6年的经济目标,但环境阈值仅在10年的1.9年中实现。一套50年的模拟中,LUCC模式迅速接近最有利作物序列,在经济和环境条件之间没有明显的贸易。

0
下载
关闭预览

相关内容

专知会员服务
32+阅读 · 2021年6月12日
专知会员服务
26+阅读 · 2021年4月2日
Linux导论,Introduction to Linux,96页ppt
专知会员服务
82+阅读 · 2020年7月26日
Stabilizing Transformers for Reinforcement Learning
专知会员服务
60+阅读 · 2019年10月17日
机器学习入门的经验与建议
专知会员服务
94+阅读 · 2019年10月10日
【SIGGRAPH2019】TensorFlow 2.0深度学习计算机图形学应用
专知会员服务
41+阅读 · 2019年10月9日
Hierarchically Structured Meta-learning
CreateAMind
27+阅读 · 2019年5月22日
计算机 | 中低难度国际会议信息6条
Call4Papers
7+阅读 · 2019年5月16日
【TED】生命中的每一年的智慧
英语演讲视频每日一推
10+阅读 · 2019年1月29日
人工智能 | SCI期刊专刊信息3条
Call4Papers
5+阅读 · 2019年1月10日
A Technical Overview of AI & ML in 2018 & Trends for 2019
待字闺中
18+阅读 · 2018年12月24日
计算机类 | LICS 2019等国际会议信息7条
Call4Papers
3+阅读 · 2018年12月17日
CCF B类期刊IPM专刊截稿信息1条
Call4Papers
3+阅读 · 2018年10月11日
计算机类 | 期刊专刊截稿信息9条
Call4Papers
4+阅读 · 2018年1月26日
【推荐】RNN/LSTM时序预测
机器学习研究会
25+阅读 · 2017年9月8日
【今日新增】IEEE Trans.专刊截稿信息8条
Call4Papers
7+阅读 · 2017年6月29日
Arxiv
0+阅读 · 2021年10月25日
VIP会员
相关VIP内容
专知会员服务
32+阅读 · 2021年6月12日
专知会员服务
26+阅读 · 2021年4月2日
Linux导论,Introduction to Linux,96页ppt
专知会员服务
82+阅读 · 2020年7月26日
Stabilizing Transformers for Reinforcement Learning
专知会员服务
60+阅读 · 2019年10月17日
机器学习入门的经验与建议
专知会员服务
94+阅读 · 2019年10月10日
【SIGGRAPH2019】TensorFlow 2.0深度学习计算机图形学应用
专知会员服务
41+阅读 · 2019年10月9日
相关资讯
Hierarchically Structured Meta-learning
CreateAMind
27+阅读 · 2019年5月22日
计算机 | 中低难度国际会议信息6条
Call4Papers
7+阅读 · 2019年5月16日
【TED】生命中的每一年的智慧
英语演讲视频每日一推
10+阅读 · 2019年1月29日
人工智能 | SCI期刊专刊信息3条
Call4Papers
5+阅读 · 2019年1月10日
A Technical Overview of AI & ML in 2018 & Trends for 2019
待字闺中
18+阅读 · 2018年12月24日
计算机类 | LICS 2019等国际会议信息7条
Call4Papers
3+阅读 · 2018年12月17日
CCF B类期刊IPM专刊截稿信息1条
Call4Papers
3+阅读 · 2018年10月11日
计算机类 | 期刊专刊截稿信息9条
Call4Papers
4+阅读 · 2018年1月26日
【推荐】RNN/LSTM时序预测
机器学习研究会
25+阅读 · 2017年9月8日
【今日新增】IEEE Trans.专刊截稿信息8条
Call4Papers
7+阅读 · 2017年6月29日
Top
微信扫码咨询专知VIP会员